"АДМИНИСТРИРОВАНИЕ И НАСТРОЙКА"
ПРОГРАММНОЕ ОБЕСПЕЧЕНИЕ ДЕЯТЕЛЬНОСТИ УРОВНЯ ХОЗЯЙСТВУЮЩИХ СУБЪЕКТОВ (ПРИРОДОПОЛЬЗОВАТЕЛЕЙ) В ОБЛАСТИ ЭКОЛОГИЧЕСКОЙ, ПРОМЫШЛЕННОЙ, ПОЖАРНОЙ БЕЗОПАСНОСТИ
НАЗНАЧЕНИЕ СИСТЕМЫ

Назначение данных программных продуктов в области администрирования и настройки программных продуктов Блок "Администрирование и настройка" ПК "Русь" – обеспечение контроля в области администрирования и настройки программных продуктов при сборе, хранении, обработке информации в области экологической, промышленной, пожарной безопасности.

ФУНКЦИОНАЛЬНЫЕ ВОЗМОЖНОСТИ И ПРЕИМУЩЕСТВА:
ПО передается индивидуальным предпринимателям и юридическим лицам через центры по информационно-технологическому сопровождению. Система поставляется без ограничения количества пользователей, имеет удобный и понятный интерфейс. Состав: многоуровневый с ограничением количества подразделений и объектов негативного воздействия. Реализован многопользовательский сетевой режим работы с использованием технологии клиент-сервер. Сетевой вариант комплекса поставляется без ограничения количества одновременно работающих пользователей. Поставляется без ключей физической защиты. Формат приема-передачи информации - ХМL.

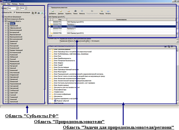
ПРИМЕРЫ ИНТЕРФЕЙСА ГЛАВНОГО ОКНА ПРОГРАММНОГО КОМПЛЕКСА "РУСЬ"
БЛОК "АДМИНИСТРИРОВАНИЕ И НАСТРОЙКА" ПК "РУСЬ"



ПОДДЕРЖКА И СОПРОВОЖДЕНИЕ
  • Программное обеспечение (ПО) передаются индивидуальным предпринимателям и юридическим лицам через центры по информационно-технологическому сопровождению
  • Информационно-технологическое сопровождение (ИТС)
  • ЦЕНА И УСЛОВИЯ ПОСТАВКИ:
  • Стоимость в состве ПК "Русь" "Охрана окружающей среды", ПК ГИАС "Экобезопасность"


  • ООО НПП "Авиаинструмент" аккредитовано по осуществлению деятельности в области информационных технологий от 07 марта 2008 г. за №60 (Приказ Министерства информационных технологий и связи Российской Федерации от 09.01.2008 г. №3)