ФОРМА 2-ТП (ВОЗДУХ)
РАЗРАБОТКА И ФОРМИРОВАНИЕ ОТЧЕТА ПО ФОРМЕ 2-ТП (ВОЗДУХ)
ПРОГРАММА "2-ТП (ВОЗДУХ)"
ПРОГРАММА "2-ТП (ВОЗДУХ)" ОБЪЕДИНЕНИЕ, ОБЗОР
- Программа "Формирование 2-ТП (Воздух)" - входит в состав программного комплекса "ПК "Русь" "Охрана окружающей среды"
- Программный комплекс ПК "Русь" "Охрана окружающей среды"
- Информационно-технологическое сопровождение (ИТС)
- Стоимость ИТС ПК "Русь" "Охрана окружающей среды"
- Примеры интерфейса пакета прикладных программ "Формирование 2-ТП (Воздух)"
Базовая комплектация включает неисключительную лицензию на использование, с возможностью инсталляции на компьютер (рабочее место), установку на сервер, без ключей физической защиты (без USB-ключей защиты).
Каждая программа, программный модуль программных блоков вертикально интегрированных, объектно-ориентированных (п.2.ст.11 НК РФ,
ст.2 п.4.1 294-ФЗ,
п.3 ст.16 248-ФЗ,
ст. 4.2 7-ФЗ) ) программных комплексов
ПК "Русь" (Рег. номер ПО №2831, №2833, №2835), ПК ГИАС "Экобезопасность" (Рег. номер ПО №3525)
может работать как отдельно, так и собираться в заранее заданную функциональную конфигурацию в соответствие с организационной и планировочной структурой промплощадки, объекта ОНВ, ОПО, ПОО, предприятия, компании,
с возможностью установки на отдельные компьютеры, ноутбуки, с объединением баз данных на своих серверах, как в локальных, так и в корпоративных сетях, использует клиент-серверную технологию доступа к базам данных, позволяет построить любую распределенную систему сбора и обработки информации, как для вертикально-интегрированных компаний, так и для субъектов МСП с использованием локальных вычислительных сетей, сети интернет, беспроводных сетей передачи данных, как по отдельности, так и в различных сочетаниях с возможностью подключения неограниченного количества рабочих станций для ввода, анализа и обработки информации, в том числе, с использованием виртуальных машин, сохранением введенных баз данных, выполненных расчетов, проектов, расчета рисков, по годам, без ограничения срока, в соответствии с действовавшими НПА на период введения данных, выполнения расчетов, разработки проектов,
использования выполненных расчетов в различных программных модулях программных комплексов, как для одного объекта техногенного воздействия (ОТВ), так и для других аналогичных объектов, с возможностью изменения функциональной конфигурации ПК при изменении организационной и планировочной структуры обособленного подразделения, промплощадки, предприятия, компании с сохранением объектно-ориентированных баз данных, на момент реорганизации, привязанных к объектам в соответствии с п.2.ст.11 НК РФ, ст.2 п.4.1 294-ФЗ, п.3 ст.16 248-ФЗ, ст. 4.2 7-ФЗ, на единой классификационной основе, БЕЗ ОГРАНИЧЕНИЯ КОЛИЧЕСТВА промплощадок, предприятий, объектов ОНВ, объектов ОПО, ПОО, объектов недвижимости в соответствии с п.2.ст.11 НК РФ, ст.2 п.4.1 294-ФЗ, п.3 ст.16 248-ФЗ, ст. 4.2 7-ФЗ,
обеспечения контроля выполнения обязательных требований в соответствии со
ст.5 №247-ФЗ,
ст.16,
ст.22,
ст.23 №248-ФЗ, жизненного цикла объекта, наружной установки, в том числе, с сохранением объектно-ориентированных баз данных в течении 20 лет, в соответствии с
п.3 ст. 78 №7-ФЗ,
вне зависимости от времени и конфигурации сборки заказанной комплектации ПК "Русь", ПК ГИАС "Экобезопасность", обеспечивает прием-передачу информации в установленных XML форматах по всей вертикали управления, при пререходе РФ на технологический суверенитет.
НАЗНАЧЕНИЕ ПРОГРАММНОГО КОМПЛЕКСА
Программа “2-ТП (воздух)” предназначена:
- для индивидуальных предпринимателей, юридических лиц, их обособленных подразделений, осуществляющих деятельность в области охраны атмосферного воздуха
Программа “2-ТП (воздух)” является:
ПРОГРАММА ПОЗВОЛЯЕТ:
- Формировать годовую форму 2-ТП (воздух) для управлений Росстата, управлений, департаментов ООС субъектов РФ
- Осуществлять контроль правильности заполнения разделов формы и логический контроль между разделами.
- Осуществлять прием от природопользователей в электронном виде формы № 2-ТП (воздух) в XML формате в Росстат и в Субъектовые органы управления РФ в ПК ГИАС "Экобезопасность".
- При наличии у юридического лица обособленных подразделений программа позволяет сформировать форму как по каждому обособленному подразделению, так и по юридическому лицу в целом.
ПРОГРАММА “2-ТП (ВОЗДУХ)” СНАБЖЕНА:
- Инструкцией пользователя и руководством пользователя.
- Электронным классификатором "Вещества, загрязняющие атмосферный воздух", разработанным на основании классификатора НИИ Атмосфера "Перечень и коды веществ, загрязняющих атмосферный воздух", Санкт- Петербург,2012 года (с доп. 2014 г.)
ПРОГРАММА “2-ТП (ВОЗДУХ)” СООТВЕТСТВУЕТ:
Приказу Росстата от 08.11.2018 N 661 "Об утверждении статистического инструментария для организации Федеральной службой по надзору в сфере природопользования федерального статистического наблюдения за охраной атмосферного воздуха"
Формула для пересчета данных по выбросам оксидов азота, в пересчете на NO2 соответствует "Методическом пособии по расчету, нормированию и контролю выбросов загрязняющих веществ в атмосферный воздух", дополненном и переработанном ОАО "НИИ Атмосфера" и выпущенном в г. Санкт-Петербурге в 2012 году (пункт 2.2.4 "Учет трансформации вредных веществ в атмосфере", стр. 113)..
В ПРОГРАММЕ “2-ТП (ВОЗДУХ)” РЕАЛИЗОВАН АРИФМЕТИЧЕСКИЙ И ЛОГИЧЕСКИЙ КОНТРОЛЬ:
Арифметический и логический контроль (для юридических лиц)
Арифметический и логический контроль (для индивидуальных предпринимателей)



ПРИМЕР ИНТЕРФЕЙСА ПЕЧАТИ 2-ТП (ВОЗДУХ) В РЕДАКТОРЕ ПЕЧАТИ ПК "РУСЬ" :

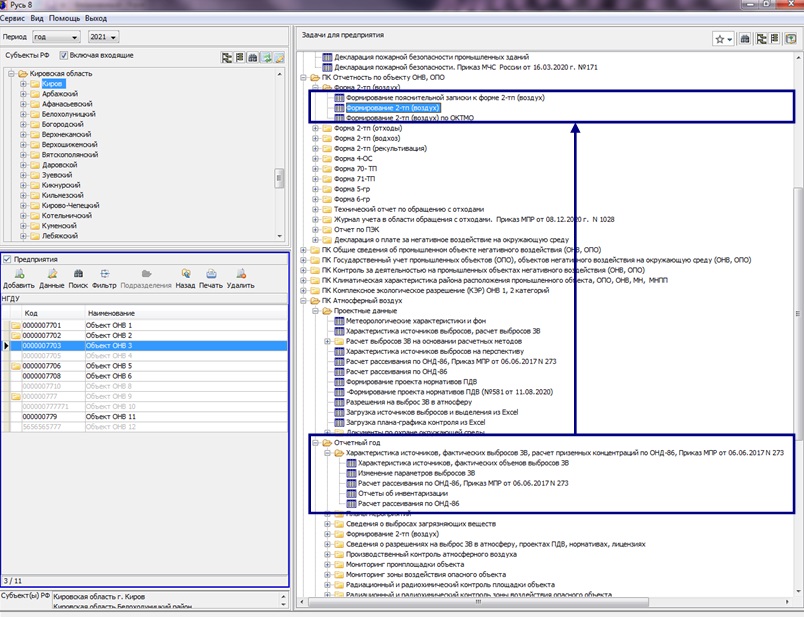
АВТОМАТИЧЕСКОЕ ФОРМИРОВАНИЕ 2 ТП(ВОЗДУХ) ИЗ ТЕКУЩИХ ДАННЫХ ОТЧЕТНОГО ГОДА ПО ПРИНЦИПУ "ОДНО ОКНО", РЕАЛИЗОВАННЫЙ В ПК "РУСЬ", ПК ГИАС "ЭКОБЕЗОПАСНОСТЬ":
- программный комплекс позволяет любому пользователю автоматически сформировать отчетную форму 2 ТП (воздух) по принципу "Одно окно" простым "нажатием" кнопки из текущих данных отчетного года : "Атмосферный воздух", автоматически сформировать выгрузку 2 ТП (воздух) для передачи в ПК ГИАС "Экобезопасность", в Росстат в ХМL - формате.
|