ЦИФРОВОЙ ПРОФИЛЬ РИСКА ОБЪЕКТА ТЕХНОГЕННОГО ВОЗДЕЙСТВИЯ ( ШИФР - ТЕХНОСФЕРА ) МНОГОМЕРНЫЙ РИСК-ОРИЕНТИРОВАННЫЙ ФАКТОРНЫЙ АНАЛИЗ, КОНТРОЛЬ ( НАДЗОР )
МНОГОМЕРНЫЙ РИСК-ОРИЕНТИРОВАННЫЙ ФАКТОРНЫЙ АНАЛИЗ ПОВЕДЕНЧЕСКОГО АУДИТА БЕЗОПАСНОСТИ НА ПРЕДПРИЯТИИ, ПОТЕНЦИАЛЬНО ОПАСНОМ ОБЪЕКТЕ (ПАБ)
( СТ.22, 23 248-ФЗ, П.2 СТ.11 НК РФ )
РЕГИСТРАЦИОННЫЙ НОМЕР ПК В ЕДИНОМ РЕЕСТРЕ ПО МИНЦИФРЫ РФ №2833, №2831, №2835
1. ПОСЛАНИЕ ПРЕЗИДЕНТА РОССИЙСКОЙ ФЕДЕРАЦИИ ФЕДЕРАЛЬНОМУ СОБРАНИЮ РОССИЙСКОЙ ФЕДЕРАЦИИ (29 ФЕВРАЛЯ 2024 ГОДА)
2. УКАЗ ПРЕЗИДЕНТА РОССИЙСКОЙ ФЕДЕРАЦИИ ОТ 28.02.2024 № 145 "О СТРАТЕГИИ НАУЧНО-ТЕХНОЛОГИЧЕСКОГО РАЗВИТИЯ РОССИЙСКОЙ ФЕДЕРАЦИИ"
[...]
10. В 1991 году с образованием Российской Федерации и переходом экономики на рыночный путь развития возникла необходимость заново определить место науки в российском обществе. В государственной политике в области научно-технологического развития с 1991 года выделяются три значимых этапа:
а) 1991 - 2001 годы - этап кризисной оптимизации и адаптации к рыночной экономике, основной стратегической целью которого было сохранение научно-технологического потенциала страны, формирование новых институциональных механизмов поддержки развития науки и технологий, адресное финансирование ведущих научных организаций, создание условий для международной кооперации;
б) 2002 - 2021 годы - этап перехода России к созданию инновационной экономики, который сопровождался существенным увеличением объема финансирования науки, развитием финансовой, организационной, кадровой инфраструктур, запуском программ и проектов по созданию национальной сети уникальных научных установок класса "мегасайенс" и опережающему развитию направлений науки и технологий, отвечающих на большие вызовы;
в) с 2022 года по настоящее время - этап мобилизационного развития научно-технологической сферы в условиях санкционного давления, сопровождающийся консолидацией общества и хозяйствующих субъектов для решения задач научно-технологического развития.
11. В настоящее время российская наука служит основой суверенного развития государства, создавая необходимые предпосылки и условия для обоснованного, сбалансированного и эффективного решения всего комплекса стоящих перед Российской Федерацией социальных, экономических, культурных и иных задач, обеспечения безопасности страны и ее значимого вклада в интеллектуальное достояние человечества. Вместе с тем сохраняются следующие негативные тенденции:
а) несогласованность приоритетов научно-технологического развития и инструментов его поддержки на национальном, региональном, отраслевом и корпоративном уровнях;
б) низкая восприимчивость экономики к технологическим инновациям, слабое взаимодействие реального сектора экономики с сектором научных исследований и разработок, а также разомкнутость единого инновационного цикла проведения научных исследований, создания разработок и коммерциализации технологий;
в) концентрация научно-технологического и образовательного потенциала в ограниченном числе регионов страны;
г) следование глобальным технологическим трендам без комплексного учета текущих и будущих запросов российской экономики и общества, отвечающих национальным интересам Российской Федерации.
12. Тенденции, перечисленные в пункте 11 настоящей Стратегии, создают риски отставания России от стран - мировых технологических лидеров и обесценивания внутренних инвестиций в область науки и технологий, снижают конкурентоспособность России в мире, ставят под угрозу обеспечение ее независимости и национальной безопасности.
2.1. ФЕДЕРАЛЬНЫЙ ЗАКОН ОТ 28.12.2024 N 540-ФЗ "О ВНЕСЕНИИ ИЗМЕНЕНИЙ В ФЕДЕРАЛЬНЫЙ ЗАКОН "О ГОСУДАРСТВЕННОМ КОНТРОЛЕ (НАДЗОРЕ) И МУНИЦИПАЛЬНОМ КОНТРОЛЕ В РОССИЙСКОЙ ФЕДЕРАЦИИ"
3. ФЕДЕРАЛЬНЫЙ ЗАКОН ОТ 31.07.2020 N 247-ФЗ "ОБ ОБЯЗАТЕЛЬНЫХ ТРЕБОВАНИЯХ В РОССИЙСКОЙ ФЕДЕРАЦИИ"
Федеральный закон от 31.07.2020 N 247-ФЗ "Об обязательных требованиях в Российской Федерации"
[...]
Статья 5. Законность
- 1. Обязательные требования устанавливаются в порядке, определяемом настоящим Федеральным законом, исключительно в целях защиты жизни, здоровья людей, нравственности, прав и законных интересов граждан и организаций, непричинения вреда (ущерба) животным, растениям, окружающей среде, обороне страны и безопасности государства, объектам культурного наследия, защиты иных охраняемых законом ценностей (далее - охраняемые законом ценности).
4. ПРОВЕДЕНИЕ АНАЛИЗА ИСТОЧНИКОВ РИСКА, ПРОФИЛЕЙ РИСКА, ОПРЕДЕЛЕНИЕ СПЕКТРА ВОЗМОЖНЫХ НЕЖЕЛАТЕЛЬНЫХ СОБЫТИЙ, РИСКА ПРИЧИНЕНИЯ ВРЕДА, ОЦЕНКА ТЯЖЕСТИ ПРИЧИНЕНИЯ ВРЕДА (УЩЕРБА) ОХРАНЯЕМЫМ ЗАКОНОМ ЦЕННОСТЯМ, ОЦЕНКА ВЕРОЯТНОСТИ НАСТУПЛЕНИЯ НЕГАТИВНЫХ СОБЫТИЙ ПРИ ОСУЩЕСТВЛЕНИИ ГОСУДАРСТВЕННОГО КОНТРОЛЯ (НАДЗОРА) И МУНИЦИПАЛЬНОГО КОНТРОЛЯ
- Базовая модель определения критериев и категорий риска (утв. протоколом заседания проектного комитета от 31.03.2017 N 19(3)) (вместе с Требованиями к обоснованию предлагаемых федеральными органами исполнительной власти - участниками приоритетной программы Реформа контрольной и надзорной деятельности категорий риска (классов опасности) и критериев риска в отношении осуществляемых ими видов государственного контроля (надзора))
(Утверждена протоколом заседания проектного комитета от 31 марта 2017 г. N 19(3)
- Проведение анализа источников риска, профилей риска, определения спектра возможных нежелательных событий, риска причинения вреда, оценки тяжести причинения вреда (ущерба) охраняемым законом ценностям, оценке вероятности наступления негативных событий
в состав которой входит
ПК "Русь", ПК ГИАС "Экобезопасность"
- Формирование заключения о независимой оценке подтверждении соблюдения обязательных требований (далее - заключение о соответствии) с формированием полного переченя обязательных требований, прошедших оценку, с указанием нормативных документов, устанавливающих данные требования, обеспечения выполнения ст.5 Федерального закона от 31.07.2020 N 247-ФЗ "Об обязательных требованиях в Российской Федерации", ст.8.1 «Применение риск-ориентированного подхода при организации государственного контроля (надзора)" Федерального закона от 26 декабря 2008 г. №294-ФЗ "О защите прав юридических лиц и индивидуальных предпринимателей при осуществлении государственного контроля (надзора) и муниципального контроля"
- Проведение независимой оценки соблюдения контролируемыми лицами обязательных требований, проводимых организациями, аккредитованными в национальной системе аккредитации в форме органа инспекции (далее - независимый орган инспекции ), в соответствии со ст.54 Федерального закона от 31.07.2020 N 248-ФЗ "О государственном контроле (надзоре) и муниципальном контроле в Российской Федерации", независимыми от Росприроднадзора, МЧС, Роспотребнадзора, Россельхознадзора, Ростехнадзора, Роструда, ФМБА России и др. (далее - надзорный орган ) и формирования заключения о независимой оценке подтверждении соблюдения обязательных требований с формированием полного переченя обязательных требований, прошедших оценку, с указанием нормативных документов, устанавливающих данные требования, обеспечения выполнения ст.5 Федерального закона от 31.07.2020 N 247-ФЗ "Об обязательных требованиях в Российской Федерации", ст.8.1 «Применение риск-ориентированного подхода при организации государственного контроля (надзора)" Федерального закона от 26 декабря 2008 г. №294-ФЗ "О защите прав юридических лиц и индивидуальных предпринимателей при осуществлении государственного контроля (надзора) и муниципального контроля",
- Обеспечение выполнения ст.22 Федерального закона от 31.07.2020 N 248-ФЗ "О государственном контроле (надзоре) и муниципальном контроле в Российской Федерации"
5. ФЕДЕРАЛЬНЫЙ ЗАКОН ОТ 31.07.2020 N 248-ФЗ "О ГОСУДАРСТВЕННОМ КОНТРОЛЕ (НАДЗОРЕ) И МУНИЦИПАЛЬНОМ КОНТРОЛЕ В РОССИЙСКОЙ ФЕДЕРАЦИИ
Федеральный закон от 31.07.2020 N 248-ФЗ "О государственном контроле (надзоре) и муниципальном контроле в Российской Федерации"
Статья 16. Объекты государственного контроля (надзора), муниципального контроля
[...]
"1. Объектами государственного контроля (надзора), муниципального контроля (далее также - объект контроля ) являются:
1) деятельность, действия (бездействие) граждан и организаций, в рамках которых должны соблюдаться обязательные требования, в том числе предъявляемые к гражданам и организациям, осуществляющим деятельность, действия (бездействие);
2) результаты деятельности граждан и организаций, в том числе продукция (товары), работы и услуги, к которым предъявляются обязательные требования;
3) здания, помещения, сооружения, линейные объекты, территории, включая водные, земельные и лесные участки, оборудование, устройства, предметы, материалы, транспортные средства, компоненты природной среды, природные и природно-антропогенные объекты, другие объекты, которыми граждане и организации владеют и (или) пользуются, компоненты природной среды, природные и природно-антропогенные объекты, не находящиеся во владении и (или) пользовании граждан или организаций, к которым предъявляются обязательные требования (далее - производственные объекты). (в ред. Федерального закона от 11.06.2021 N 170-ФЗ)"
Статья 22. Основы системы оценки и управления рисками причинения вреда (ущерба) охраняемым законом ценностям
[...]
"1. Государственный контроль (надзор), муниципальный контроль осуществляются на основе управления рисками причинения вреда (ущерба) , определяющего выбор профилактических мероприятий и контрольных (надзорных) мероприятий, их содержание (в том числе объем проверяемых обязательных требований), интенсивность и результаты.
2. Под риском причинения вреда (ущерба) в целях настоящего Федерального закона понимается вероятность наступления событий, следствием которых может стать причинение вреда (ущерба) различного масштаба и тяжести охраняемым законом ценностям.
3. Под оценкой риска причинения вреда (ущерба) в целях настоящего Федерального закона понимается деятельность контрольного (надзорного) органа по определению вероятности возникновения риска и масштаба вреда (ущерба) для охраняемых законом ценностей.
4. Под управлением риском причинения вреда (ущерба) в целях настоящего Федерального закона понимается осуществление на основе оценки рисков причинения вреда (ущерба) профилактических мероприятий и контрольных (надзорных) мероприятий в целях обеспечения допустимого уровня риска причинения вреда (ущерба) в соответствующей сфере деятельности. Допустимый уровень риска причинения вреда (ущерба) в рамках вида государственного контроля (надзора) должен закрепляться в ключевых показателях вида контроля.
5. Контрольным (надзорным) органом обеспечивается организация постоянного мониторинга (сбора, обработки, анализа и учета) сведений, используемых для оценки и управления рисками причинения вреда (ущерба).
7. Положением о виде муниципального контроля может быть установлено, что система оценки и управления рисками при осуществлении соответствующего вида муниципального контроля не применяется, если иное не установлено федеральным законом о виде контроля, общими требованиями к организации и осуществлению данного вида муниципального контроля, утвержденными Правительством Российской Федерации. В этом случае плановые контрольные (надзорные) мероприятия и внеплановые контрольные (надзорные) мероприятия проводятся с учетом особенностей, установленных статьями 61 и 66 настоящего Федерального закона.
8. Федеральным законом о виде контроля могут быть установлены особенности применения системы оценки и управления рисками при проведении плановых контрольных (надзорных) мероприятий, а также дополнительные формы независимой оценки соблюдения обязательных требований. В этом случае плановые контрольные (надзорные) мероприятия проводятся с учетом особенностей, установленных федеральным законом о виде контроля."
Статья 23. Категории риска причинения вреда (ущерба) и индикаторы риска нарушения обязательных требований
[...]
"3. Количество категорий риска и критерии отнесения объектов контроля к категориям риска (далее - критерии риска) формируются по результатам оценки риска причинения вреда (ущерба) и основываются на необходимости предупреждения и минимизации причинения вреда (ущерба) охраняемым законом ценностям при оптимальном использовании материальных, финансовых и кадровых ресурсов контрольного (надзорного) органа таким образом, чтобы общее количество профилактических мероприятий и контрольных (надзорных) мероприятий по отношению к объектам контроля всех категорий риска причинения вреда (ущерба) соответствовало имеющимся ресурсам контрольного (надзорного) органа.
4. Критерии риска должны учитывать тяжесть причинения вреда (ущерба) охраняемым законом ценностям и вероятность наступления негативных событий, которые могут повлечь причинение вреда (ущерба) охраняемым законом ценностям, а также учитывать добросовестность контролируемых лиц.
5. При определении критериев риска оценка тяжести причинения вреда (ущерба) охраняемым законом ценностям проводится на основе сведений о степени тяжести фактического причинения вреда (ущерба) в подобных случаях, потенциальном масштабе распространения вероятных негативных последствий, влекущих причинение вреда (ущерба), с учетом сложности преодоления таких последствий.
6. При определении критериев риска оценка вероятности наступления негативных событий, которые могут повлечь причинение вреда (ущерба) охраняемым законом ценностям, проводится с учетом предшествующих данных о фактическом причинении вреда (ущерба) вследствие наступления событий, вызванных определенными источниками и причинами риска причинения вреда (ущерба), по различным видам объектов контроля с выделением видов объектов контроля, характеризующихся схожей или различной частотой случаев фактического причинения вреда (ущерба)."
7. При определении критериев риска оценка добросовестности контролируемых лиц проводится с учетом следующих сведений (при их наличии):
8. Критерии риска должны основываться на достоверных сведениях, характеризующих уровень риска причинения вреда (ущерба) в соответствующей сфере, а также практику соблюдения обязательных требований в рамках вида контроля, и обеспечивать возможность контролируемому лицу самостоятельно оценивать правомерность отнесения его деятельности и (или) принадлежащих ему (используемых им) иных объектов контроля к соответствующей категории риска.
9. В целях оценки риска причинения вреда (ущерба) при принятии решения о проведении и выборе вида внепланового контрольного (надзорного) мероприятия контрольный (надзорный) орган разрабатывает индикаторы риска нарушения обязательных требований. Индикатором риска нарушения обязательных требований является соответствие или отклонение от параметров объекта контроля, которые сами по себе не являются нарушениями обязательных требований, но с высокой степенью вероятности свидетельствуют о наличии таких нарушений и риска причинения вреда (ущерба) охраняемым законом ценностям.
6. ФЕДЕРАЛЬНЫЙ ЗАКОН ОТ 26.12.2008 N 294-ФЗ (РЕД. ОТ 08.08.2024) "О ЗАЩИТЕ ПРАВ ЮРИДИЧЕСКИХ ЛИЦ И ИНДИВИДУАЛЬНЫХ ПРЕДПРИНИМАТЕЛЕЙ ПРИ ОСУЩЕСТВЛЕНИИ ГОСУДАРСТВЕННОГО КОНТРОЛЯ (НАДЗОРА) И МУНИЦИПАЛЬНОГО КОНТРОЛЯ"
Федеральный закон от 26.12.2008 N 294-ФЗ (ред. от 08.08.2024) "О защите прав юридических лиц и индивидуальных предпринимателей при осуществлении государственного контроля (надзора) и муниципального контроля"
Статья 2. Основные понятия, используемые в настоящем Федеральном законе
[...]
4.1) производственные объекты - территории, здания, помещения, сооружения, оборудование, устройства, иные подобные объекты, транспортные средства, используемые юридическими лицами, индивидуальными предпринимателями при осуществлении своей деятельности;
(п. 4.1 введен Федеральным законом от 13.07.2015 N 246-ФЗ)
5.1) индикаторы риска нарушения обязательных требований - утверждаемые федеральными органами исполнительной власти, осуществляющими функции по выработке и реализации государственной политики и нормативно-правовому регулированию в установленной сфере деятельности, параметры, соответствие которым или отклонение от которых, выявленные при проведении указанных в части 1 статьи 8.3 настоящего Федерального закона мероприятий по контролю без взаимодействия с юридическими лицами, индивидуальными предпринимателями, сами по себе не являются доказательством нарушения обязательных требований, но свидетельствуют о высокой вероятности такого нарушения и могут являться основанием для проведения внеплановой проверки;
(п. 5.1 введен Федеральным законом от 03.07.2016 N 277-ФЗ; в ред. Федерального закона от 03.08.2018 N 316-ФЗ)
6.1. "НАЛОГОВЫЙ КОДЕКС РОССИЙСКОЙ ФЕДЕРАЦИИ (ЧАСТЬ ПЕРВАЯ)" ОТ 31.07.1998 N 146-ФЗ (РЕД. ОТ 29.11.2024)"
"Налоговый кодекс Российской Федерации (часть первая)" от 31.07.1998 N 146-ФЗ (ред. от 29.11.2024)
НК РФ Статья 11. Институты, понятия и термины, используемые в настоящем Кодексе
[...]
обособленное подразделение организации - любое территориально обособленное от нее подразделение, по месту нахождения которого оборудованы стационарные рабочие места. Признание обособленного подразделения организации таковым производится независимо от того, отражено или не отражено его создание в учредительных или иных организационно-распорядительных документах организации, и от полномочий, которыми наделяется указанное подразделение. При этом рабочее место считается стационарным, если оно создается на срок более одного месяца;
7. БАЗОВАЯ МОДЕЛЬ ОПРЕДЕЛЕНИЯ КРИТЕРИЕВ И КАТЕГОРИЙ РИСКА (ВМЕСТЕ С ТРЕБОВАНИЯМИ К ОБОСНОВАНИЮ ПРЕДЛАГАЕМЫХ ФЕДЕРАЛЬНЫМИ ОРГАНАМИ ИСПОЛНИТЕЛЬНОЙ ВЛАСТИ - УЧАСТНИКАМИ ПРИОРИТЕТНОЙ ПРОГРАММЫ РЕФОРМА КОНТРОЛЬНОЙ И НАДЗОРНОЙ ДЕЯТЕЛЬНОСТИ КАТЕГОРИЙ РИСКА (КЛАССОВ ОПАСНОСТИ) И КРИТЕРИЕВ РИСКА В ОТНОШЕНИИ ОСУЩЕСТВЛЯЕМЫХ ИМИ ВИДОВ ГОСУДАРСТВЕННОГО КОНТРОЛЯ (НАДЗОРА (УТВЕРЖДЕНА ПРОТОКОЛОМ ЗАСЕДАНИЯ ПРОЕКТНОГО КОМИТЕТА ОТ 31 МАРТА 2017 Г. N 19(3)
Базовая модель определения критериев и категорий риска (утв. протоколом заседания проектного комитета от 31.03.2017 N 19(3)) (вместе с Требованиями к обоснованию предлагаемых федеральными органами исполнительной власти - участниками приоритетной программы Реформа контрольной и надзорной деятельности категорий риска (классов опасности) и критериев риска в отношении осуществляемых ими видов государственного контроля (надзора))
(Утверждена протоколом заседания проектного комитета от 31 марта 2017 г. N 19(3)
[...]
1. Определение охраняемых законом ценностей
- В общем виде, риск причинения вреда - это вероятность наступления событий, следствием которых может стать причинение вреда охраняемым законом ценностям различной степени тяжести. Таким образом, риск причинения вреда является произведением вероятности наступления негативных событий на объем потенциального вреда.
- На первом этапе должны быть определены охраняемые законом ценности.
- Охраняемые законом ценности - жизнь и здоровье граждан, права, свободы и законные интересы граждан и организаций, их имущество, сохранность животных, растений, иных объектов окружающей среды, объектов, имеющих историческое, научное, культурное значение, поддержание общественной нравственности, обеспечение установленного порядка осуществления государственного управления и местного самоуправления, обеспечение обороны страны и безопасности государства, стабильности финансового сектора, единство экономического пространства, свободное перемещение товаров, услуг и финансовых средств, поддержка конкуренции, свобода экономической деятельности.
- Для каждого вида государственного контроля (надзора) должны быть определены ценности, на защиту которых направлена реализация данных полномочий. При определении охраняемых законом ценностей необходимо стремиться к количественному определению единиц, с помощью которых фиксируется объем причиненного вреда, в том числе нематериального характера (т.е. к измерению причиненного вреда).
2. События, следствием которых может стать причинение вреда охраняемым законом ценностям (случаи причинения вреда)
- На втором этапе необходимо определить все возможные события, следствием наступления которых может стать причинение вреда для охраняемых законом ценностей.
- Для различных видов контроля (надзора) такие типы событий будут различаться.
- Так, например, в отношении видов государственного контроля (надзора), с преимущественно "технологическими рисками", такими событиями могут стать аварии, катастрофы, чрезвычайные ситуации, пожары, выход из строя оборудования и т.п.
- Для видов государственного контроля (надзора) в финансово-экономической сфере - уклонение от уплаты налогов и сборов, незаконная репатриация финансовых средств за пределы территории Российской Федерации, образование сговоров, картелей, необоснованное ограничение конкуренции и т.п.
- Для видов государственного контроля (надзора), направленных на защиту здоровья и благополучия человека (животных, растений), в том числе направленных на обеспечение благоприятной экологической обстановки - несчастные случаи, отравления, заболевания, эпидемии, экологические катастрофы, в том числе аварии, вследствие которых происходит распространение загрязняющих веществ, и прочие аналогичные негативные инциденты.
- Для каждого вида государственного контроля (надзора) должен быть определен свой перечень событий, следствием которых может стать причинение вреда охраняемым законом ценностям, произойти случаи причинения вреда.
3. Источники, факторы и профили риска причинения вред
- На третьем этапе необходимо определить условия, обстоятельства и причины, которые приводят к наступлению событий, следствием которых может стать причинение вреда.
- Во-первых, рекомендуется определить источники риска Определение источников риска не является строго обязательным шагом, однако на практике может существенно облегчить последующую идентификацию факторов риска, а также учесть все многообразие потенциальных факторов риска.
- Источники риска - это различные присущие юридическим лицам и индивидуальным предпринимателям характеристики, характеристики их деятельности, используемых ими производственных объектов, а также результатов их деятельности, которые самостоятельно или в комбинации с другими обстоятельствами, в том числе внешними, могут являться причинами или предпосылками осуществления событий, следствием которых может стать причинение вреда для охраняемых законом ценностей.
- Так, например, для ситуации дорожной аварии, источниками риска могут являться техническое состояние автомобиля, состояние дорожного покрытия, природные условия, квалификация и состояние водителя, время суток, соблюдение скоростного режима и т.д. Для ситуации возникновения пожара, источниками риска могут являться технические характеристики зданий, квалификация персонала, ответственного за пожарную безопасность, природные условия и т.д.
- Во-вторых, необходимо идентифицировать максимальное число значимых факторов риска, т.е. конкретизировать условия, при которых ранее определенные источники риска могут стать причиной нанесения вреда.
- Факторы риска - это возникновение или изменение условий для реализации событий, следствием наступления которых может стать причинение вреда для охраняемых законом ценностей.
- Так, например, для ситуации дорожной аварии, факторами риска могут являться плохое техническое состояние автомобиля, наличие повреждений дорожного покрытия, плохие природные условия (сильный туман, проливной дождь), водительский стаж менее полугода, состояние алкогольного опьянения водителя, ночное время суток, превышение скоростного режима более чем на 50 км/ч и т.д.
- При этом факторы риска могут быть как бинарными (исправное/неисправное транспортное средство), так и многофакторными (неисправность тормозной системы, сбой микроэлектроники, испорченные шины, превышение скорости на 5, 10, 20, 50 км/ч и т.п.), что определяется возможностью дифференциации подобных состояний и значимости их на уровень возникающего риска.
- В-третьих, зачастую событие, следствием которого может стать причинение вреда, может быть обусловлено не одним, а несколькими факторами. Поэтому используется такое понятие как "профиль риска".
- Профили риска - это комбинация условий для реализации событий, следствием наступления которых может стать причинение вреда для охраняемых законом ценностей.
- Так, например, для ситуации дорожной аварии, неким "идеальным" профилем риска является выезд неисправного автомобиля, лишенного современных средств пассивной безопасности (ремни безопасности, подушки безопасности и т.п.), на поврежденное дорожное покрытие, в сильный туман, сопровождающейся проливным дождем, водителя, имеющего водительский стаж менее полугода, в состоянии алкогольного опьянения водителя, в ночное время суток, с превышением скоростного режима более чем на 50 км/ч. Профиль риска может состоять из любой комбинации факторов риска, например, профилем риска могут являться следующие условия: водитель, имеющий водительский стаж менее полугода, который едет с превышением скоростного режима на 50 км/ч. Теоретически, число потенциальных профилей риска может определяться числом всех возможных сочетаний факторов риска. В отсутствие достаточной степени информатизации, подобный объем информации может быть избыточным, поэтому при идентификации того или иного числа профилей риска следует руководствоваться принципом разумности.
8. АНАЛИЗ ИСТОЧНИКОВ РИСКА, ПРОФИЛЕЙ РИСКА, ОПРЕДЕЛЕНИЕ СПЕКТРА ВОЗМОЖНЫХ НЕЖЕЛАТЕЛЬНЫХ СОБЫТИЙ, СЛЕДСТВИЕМ НАСТУПЛЕНИЯ КОТОРЫХ МОЖЕТ СТАТЬ ПРИЧИНЕНИЕ ВРЕДА ДЛЯ ОХРАНЯЕМЫХ ЗАКОНОМ ЦЕННОСТЕЙ, РИСКА ПРИЧИНЕНИЯ ВРЕДА, ОЦЕНКИ ТЯЖЕСТИ ПРИЧИНЕНИЯ ВРЕДА (УЩЕРБА) ОХРАНЯЕМЫМ ЗАКОНОМ ЦЕННОСТЯМ НА ОСНОВЕ СВЕДЕНИЙ О СТЕПЕНИ ТЯЖЕСТИ ПРИЧИНЕНИЯ ВРЕДА (УЩЕРБА), ПОТЕНЦИАЛЬНОМ МАСШТАБЕ РАСПРОСТРАНЕНИЯ ВЕРОЯТНЫХ НЕГАТИВНЫХ ПОСЛЕДСТВИЙ, ВЛЕКУЩИХ ПРИЧИНЕНИЕ ВРЕДА (УЩЕРБА), С УЧЕТОМ СЛОЖНОСТИ ПРЕОДОЛЕНИЯ ТАКИХ ПОСЛЕДСТВИЙ, ОЦЕНКИ ВЕРОЯТНОСТИ НАСТУПЛЕНИЯ НЕГАТИВНЫХ СОБЫТИЙ, КОТОРЫЕ МОГУТ ПОВЛЕЧЬ ПРИЧИНЕНИЕ ВРЕДА (УЩЕРБА) ОХРАНЯЕМЫМ ЗАКОНОМ ЦЕННОСТЯМ, РАСЧЕТА ПОТЕНЦИАЛЬНОГО, СОЦИАЛЬНОГО, КОЛЛЕКТИВНОГО РИСКА
- Стандарт Тоталь GS EP SAF 041 :

- ГОСТ Р 12.0.010-2009 Система стандартов безопасности труда. Системы управления охраной труда. Определение опасностей и оценка рисков;
- ГОСТ Р 14.09-2005 Экологический менеджмент. Руководство по оценке риска в области экологического менеджмента;
- ГОСТ Р 27.001-2009 Надежность в технике. Система управления надежностью;
- ГОСТ Р 27.004-2009 Надежность в технике. Модели отказов;
- ГОСТ Р 27.202-2012 Надежность в технике. Управление надежностью. Стоимость жизненного цикла;
- ГОСТ Р 27.203-2012 Надежность в технике. Управление устареванием;
- ГОСТ Р 27.302-2009 Надежность в технике. Анализ дерева неисправностей;
- ГОСТ Р 27.403-2009 Надежность в технике. Планы испытаний для контроля вероятности безотказной работы;
- ГОСТ Р 27.404-2009 Надежность в технике. Планы испытаний для контроля коэффициента готовности;
- ГОСТ Р 27.601-2011 Надежность в технике. Управление надежностью. Техническое обслуживание и его обеспечение;
- ГОСТ ISO 12100-2013 Безопасность машин. Основные принципы конструирования. Оценки риска и снижения риска;
- ГОСТ Р ИСО 13824-2013 Практические аспекты менеджмента риска. Общие принципы оценки риска при проектировании зданий и сооружений;
- ГОСТ Р ИСО 15265-2006 Менеджмент риска. Основы стратегии оценки риска для предупреждения стресса и дискомфорта в термальных рабочих средах;
- ГОСТ Р ИСО/МЭК 16085-2007 Менеджмент риска. Применение в процессах жизненного цикла систем и программного обеспечения;
- ГОСТ Р ИСО 17666-2006 Менеджмент риска. Космические системы;
- ГОСТ Р ИСО 17776-2012 Нефтяная и газовая промышленность. Морские добычные установки. Способы и методы идентификации опасностей и оценки риска. Основные положения;
- ГОСТ Р ИСО 31000-2010 Менеджмент риска. Принципы и руководство;
- ГОСТ Р ИСО/МЭК 31010-2011 Менеджмент риска. Методы оценки риска;
- ГОСТ Р 51338-99 Безопасность машин. Снижение риска для здоровья от вредных веществ, выделяющихся при эксплуатации машин. Часть 1. Основные положения для изготовителей машин;
- ГОСТ Р 51897-2011/Руководство ИСО 73:2009 Менеджмент риска. Термины и определения;
- ГОСТ Р 51898-2002 Аспекты безопасности. Правила включения в стандарты;
- ГОСТ Р 51901.1-2002 Управление надежностью. Анализ риска технологических систем;
- ГОСТ Р 51901.3-2007 (МЭК 60300-2:2004) Менеджмент риска. Руководство по менеджменту надежности;
- ОСТ Р 51901.5-2005 (МЭК 60300-3-1:2003) Менеджмент риска. Руководство по применению методов анализа надежности;
- ГОСТ Р 51901.6-2005 (МЭК 61014:2003) Менеджмент риска. Программа повышения надежности;
- ГОСТ Р 51901.7-2017. Менеджмент риска. Руководство по внедрению ИСО 31000
- ГОСТ Р 51901.10-2009/ISO/TS 16732:2005 Менеджмент риска. Процедуры управления пожарным риском на предприятии;
- ГОСТ Р 51901.11-2005 (МЭК 61882:2001) Менеджмент риска. Исследование опасности и работоспособности. Прикладное руководство;
- ГОСТ Р 51901.12-2007 (МЭК 60812:2006) Менеджмент риска. Метод анализа видов и последствий отказов;
- ГОСТ Р 51901.14-2007 (МЭК 61078:2006) Менеджмент риска. Структурная схема надежности и булевы методы;
- ГОСТ Р 51901.15-2005 (МЭК 61165:1995) Менеджмент риска. Применение марковских методов;
- ГОСТ Р 51901.16-2017. Менеджмент риска. Повышение надежности. Статистические критерии и методы оценки
- ГОСТ Р 51901.21-2012. Менеджмент риска. Реестр риска. Общие положения
- ГОСТ Р 51901.22-2012. Менеджмент риска. Реестр риска. Правила построения
- ГОСТ Р 51901.23-2012. Менеджмент риска. Реестр риска. Руководство по оценке риска опасных событий для включения в реестр риска
- ГОСТ Р 52806-2007 Менеджмент рисков проектов. Общие положения;
- ГОСТ Р 53195.5-2010 Безопасность функциональная связанных с безопасностью зданий и сооружений систем. Часть 5. Меры по снижению риска, методы оценки;
- ГОСТ Р 53387-2009 (ИСО/ТС 14798:2006) Лифты, эскалаторы и пассажирские конвейеры. Методология анализа и снижения риска;
- ГОСТ Р 53480-2009 Надежность в технике. Термины и определения;
- ГОСТ Р 54134-2010 Экологический менеджмент. Руководство по применению организационных мер безопасности и оценки рисков. Выбросы парниковых газов;
- ГОСТ Р 54135-2010 Экологический менеджмент. Руководство по применению организационных мер безопасности и оценки рисков. Защита экологических природных зон. Общие аспекты и мониторинг;
- ГОСТ Р 54139-2010 Экологический менеджмент. Руководство по применению организационных мер безопасности и оценки рисков. Изменение климата;
- ГОСТ Р 54140-2010 Руководство по применению организационных мер безопасности и оценки рисков. Химические вещества и материалы;
- ГОСТ Р 54141-2010 Менеджмент рисков. Руководство по применению организационных мер безопасности и оценки рисков. Эталонные сценарии инцидентов;
- ГОСТ Р 54142-2010 Менеджмент рисков. Руководство по применению организационных мер безопасности и оценки рисков. Методология построения универсального дерева событий;
- ГОСТ Р 54143-2010 Менеджмент рисков. Руководство по применению организационных мер безопасности и оценки рисков. Промышленные инциденты;
- ГОСТ Р 54144-2010 Менеджмент рисков. Руководство по применению организационных мер безопасности и оценки рисков. Идентификация инцидентов;
- ГОСТ Р 54145-2010 Менеджмент рисков. Руководство по применению организационных мер безопасности и оценки рисков. Общая методология
- ГОСТ Р 54257-2010 Надежность строительных конструкций и оснований. Основные положения и требования
- ГОСТ Р 54617.1-2011. Менеджмент риска в наноиндустрии. Общие принципы
- ГОСТ Р 54617.2-2011. Менеджмент риска в наноиндустрии. Идентификация опасностей
- ГОСТ Р 55059-2012. Безопасность в чрезвычайных ситуациях. Менеджмент риска чрезвычайной ситуации. Термины и определения
- ГОСТ Р 55234.2-2013 Практические аспекты менеджмента риска. Менеджмент биориска;
- ГОСТ Р 55234.3-2013 Практические аспекты менеджмента риска. Процедуры проверки и технического обслуживания оборудования на основе риска;
- ГОСТ Р 55354-2012 Форматы описания и нормирования требований. Система информации о показателях и требованиях к менеджменту рисков;
- ГОСТ Р 55914-2013 Менеджмент риска. Руководство по менеджменту психосоциального риска на рабочем месте;
- ГОСТ Р 55980-2014 Управление рисками на железнодорожном транспорте. Классификация опасных событий (вступает в действие с 1 января 2015 года);
- ГОСТ Р 57272.1-2016. Менеджмент риска применения новых технологий. Часть 1. Общие требования
- ГОСТ Р 57272.2-2016. Менеджмент риска применения новых технологий. Часть 2. Применение к новым технологиям
- ГОСТ Р 57272.3-2016. Менеджмент риска применения новых технологий. Часть 3. Применение к новым материалам и продукции
- ГОСТ Р 57272.4-2016. Менеджмент риска применения новых технологий. Часть 4. Применение к новым производствам и производственным сетям
- ГОСТ Р 57272.5-2016. Менеджмент риска применения новых технологий. Часть 5. Анализ обязательных требований
- ГОСТ Р 57272.6-2016. Менеджмент риска применения новых технологий. Часть 6. Взаимосвязь риска с неопределенностью измерений
- ГОСТ Р 57272.7-2016. Менеджмент риска применения новых технологий. Часть 7. Примеры факторов, влияющих на возникновение риска
- ГОСТ Р 57551-2017. Информация и документация. Оценка рисков для документных процессов и систем
- ГОСТ Р 57880-2017. Система защиты от фальсификаций и контрафакта. Электронные изделия. Предотвращение получения, методы обнаружения, сокращение рисков применения и решения по использованию фальсифицированной и контрафактной продукции
- ГОСТ Р 57908-2017. Воздушный транспорт. Система менеджмента безопасности авиационной деятельности. База данных. Авиационные риски по реализации системы оценки безопасности полетов при обеспечении воздушного движения
- ГОСТ Р 58045-2017. Авиационная техника Менеджмент риска при обеспечении качества на стадиях жизненного цикла. Методы оценки и критерии приемлемости риска
- ГОСТ Р 58050-2017. Техника авиационная менеджмент риска при обеспечении качества на стадиях жизненного цикла. Классификатор областей неопределенности
- ГОСТ Р МЭК 61160-2006 Менеджмент риска. Формальный анализ проекта;
- ГОСТ Р МЭК 62198-2015. Проектный менеджмент. Руководство по применению менеджмента риска при проектировании:


Федеральный закон от 31.07.2020 N 247-ФЗ "Об обязательных требованиях в Российской Федерации"
[...]
Статья 5. Законность
- 1. Обязательные требования устанавливаются в порядке, определяемом настоящим Федеральным законом, исключительно в целях защиты жизни, здоровья людей, нравственности, прав и законных интересов граждан и организаций, непричинения вреда (ущерба) животным, растениям, окружающей среде, обороне страны и безопасности государства, объектам культурного наследия, защиты иных охраняемых законом ценностей (далее - охраняемые законом ценности).
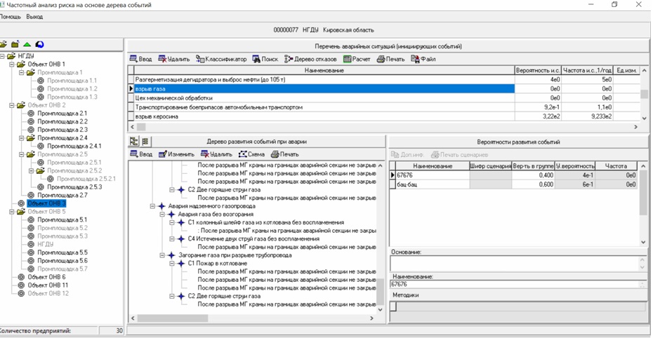
- Перечень событий, причин (инцидентов), факторов (обязательных требований) при проведении объектно-ориентированного расчета вероятности аварийной ситуации охраняемых законом ценностей при риск-ориентированном факторном анализе, включенных в "Пакет прикладных программ "Матрица многомерного риск-ориентированного факторного анализа" :
10. ПРОГРАММНЫЙ КОМПЛЕКС ДЛЯ ПРОВЕДЕНИЯ РИСК-ОРИЕНТИРОВАННОГ КОНТРОЛЯ (НАДЗОРА) (СТ.22, 23 248-ФЗ, П.2 СТ.11 НК РФ)
11. МАТРИЦА МНОГОМЕРНОГО РИСКОРИЕНТИРОВАННОГО ФАКТОРНОГО АНАЛИЗА
МАТРИЦА МНОГОМЕРНОГО РИСК-ОРИЕНТИРОВАННОГО ФАКТОРНОГО АНАЛИЗА ПОВЕДЕНЧЕСКОГО АУДИТА БЕЗОПАСНОСТИ НА ПРЕДПРИЯТИИ, ПОТЕНЦИАЛЬНО ОПАСНОМ ОБЪЕКТЕ (ПАБ)
ИСТОЧНИКОВ РИСКА, ПРОФИЛЕЙ РИСКА, ОПРЕДЕЛЕНИЯ СПЕКТРА ВОЗМОЖНЫХ НЕЖЕЛАТЕЛЬНЫХ СОБЫТИЙ, РИСКА ПРИЧИНЕНИЯ ВРЕДА, ОЦЕНКИ ТЯЖЕСТИ ПРИЧИНЕНИЯ ВРЕДА (УЩЕРБА) ОХРАНЯЕМЫМ ЗАКОНОМ ЦЕННОСТЯМ, ОЦЕНКИ ВЕРОЯТНОСТИ НАСТУПЛЕНИЯ НЕГАТИВНЫХ СОБЫТИЙ ПРИ ОСУЩЕСТВЛЕНИИ ГОСУДАРСТВЕННОГО КОНТРОЛЯ (НАДЗОРА), МУНИЦИПАЛЬНОГО КОНТРОЛЯ, ВЕРТИКАЛЬНО-ИНТЕГРИРОВАННОГО КОНТРОЛЯ НА ОБЪЕКТАХ ОНВ, ОПО ПО ВСЕЙ ИНФОРМАЦИОННОЙ ВЕРТИКАЛИ УПРАВЛЕНИЯ НА ПРЕДПРИЯТИИ, КОМПАНИИ, ОТ ЕДИНИЦ ОБОРУДОВАНИЯ, ТЕХНОЛОГИЧЕСКИХ ОПЕРАЦИЙ, ТЕХПРОЦЕССОВ, ПРОИЗВОДСТВ, "ОБОСОБЛЕННЫХ ПОДРАЗДЕЛЕНИЙ" (НК РФ)
- Пакет прикладных программ "Матрица многомерного риск-ориентированного факторного анализа"




применяется :
- для анализа источников риска, профилей риска, определения спектра возможных нежелательных событий, риска причинения вреда, оценки тяжести причинения вреда (ущерба) охраняемым законом ценностям, оценке вероятности наступления негативных событий
и входит в состав
ПК "Русь", ПК ГИАС "Экобезопасность"
- для формирования заключения о независимой оценке подтверждении соблюдения обязательных требований (далее - заключение о соответствии) с формированием полного переченя обязательных требований, прошедших оценку, с указанием нормативных документов, устанавливающих данные требования, обеспечения выполнения ст.5 Федерального закона от 31.07.2020 N 247-ФЗ "Об обязательных требованиях в Российской Федерации", ст.8.1 «Применение риск-ориентированного подхода при организации государственного контроля (надзора)" Федерального закона от 26 декабря 2008 г. №294-ФЗ "О защите прав юридических лиц и индивидуальных предпринимателей при осуществлении государственного контроля (надзора) и муниципального контроля"
- для проведения независимой оценки соблюдения контролируемыми лицами обязательных требований, проводимых организациями, аккредитованными в национальной системе аккредитации в форме органа инспекции (далее - независимый орган инспекции ), в соответствии со ст.54 Федерального закона от 31.07.2020 N 248-ФЗ "О государственном контроле (надзоре) и муниципальном контроле в Российской Федерации", независимыми от Росприроднадзора, МЧС, Роспотребнадзора, Россельхознадзора, Ростехнадзора, Роструда, ФМБА России и др. (далее - надзорный орган ) и формирования заключения о независимой оценке подтверждении соблюдения обязательных требований с формированием полного переченя обязательных требований, прошедших оценку, с указанием нормативных документов, устанавливающих данные требования, обеспечения выполнения ст.5 Федерального закона от 31.07.2020 N 247-ФЗ "Об обязательных требованиях в Российской Федерации", ст.8.1 «Применение риск-ориентированного подхода при организации государственного контроля (надзора)" Федерального закона от 26 декабря 2008 г. №294-ФЗ "О защите прав юридических лиц и индивидуальных предпринимателей при осуществлении государственного контроля (надзора) и муниципального контроля",
- для обеспечения выполнения ст.22 Федерального закона от 31.07.2020 N 248-ФЗ "О государственном контроле (надзоре) и муниципальном контроле в Российской Федерации"
[...]
Статья 22. Основы системы оценки и управления рисками причинения вреда (ущерба) охраняемым законом ценностям
1. Государственный контроль (надзор), муниципальный контроль осуществляются на основе управления рисками причинения вреда (ущерба), определяющего выбор профилактических мероприятий и контрольных (надзорных) мероприятий, их содержание (в том числе объем проверяемых обязательных требований), интенсивность и результаты.
2. Под риском причинения вреда (ущерба) в целях настоящего Федерального закона понимается вероятность наступления событий, следствием которых может стать причинение вреда (ущерба) различного масштаба и тяжести охраняемым законом ценностям.
3. Под оценкой риска причинения вреда (ущерба) в целях настоящего Федерального закона понимается деятельность контрольного (надзорного) органа по определению вероятности возникновения риска и масштаба вреда (ущерба) для охраняемых законом ценностей.
4. Под управлением риском причинения вреда (ущерба) в целях настоящего Федерального закона понимается осуществление на основе оценки рисков причинения вреда (ущерба) профилактических мероприятий и контрольных (надзорных) мероприятий в целях обеспечения допустимого уровня риска причинения вреда (ущерба) в соответствующей сфере деятельности. Допустимый уровень риска причинения вреда (ущерба) в рамках вида государственного контроля (надзора) должен закрепляться в ключевых показателях вида контроля.
5. Контрольным (надзорным) органом обеспечивается организация постоянного мониторинга (сбора, обработки, анализа и учета) сведений, используемых для оценки и управления рисками причинения вреда (ущерба).




- Пакет прикладных программ "Матрица многомерного риск-ориентированного факторного анализа" входит в состав :
12. УГОЛОВНЫЙ КОДЕКС РОССИЙСКОЙ ФЕДЕРАЦИИ" ОТ 13.06.1996 N 63-ФЗ. СТАТЬЯ 237. "СОКРЫТИЕ ИНФОРМАЦИИ ОБ ОБСТОЯТЕЛЬСТВАХ, СОЗДАЮЩИХ ОПАСНОСТЬ ДЛЯ ЖИЗНИ ИЛИ ЗДОРОВЬЯ ЛЮДЕЙ"
УК РФ Статья 237. Сокрытие информации об обстоятельствах, создающих опасность для жизни или здоровья людей
[...]
УК РФ Статья 237. Сокрытие информации об обстоятельствах, создающих опасность для жизни или здоровья людей
1. Сокрытие или искажение информации о событиях, фактах или явлениях, создающих опасность для жизни или здоровья людей либо для окружающей среды, совершенные лицом, обязанным обеспечивать население и органы, уполномоченные на принятие мер по устранению такой опасности, указанной информацией,
(в ред. Федерального закона от 18.03.1999 N 50-ФЗ)
- наказываются штрафом в размере до трехсот тысяч рублей или в размере заработной платы или иного дохода осужденного за период до двух лет, либо принудительными работами на срок до двух лет с лишением права занимать определенные должности или заниматься определенной деятельностью на срок до трех лет или без такового, либо лишением свободы на срок до двух лет с лишением права занимать определенные должности или заниматься определенной деятельностью на срок до трех лет или без такового.
(в ред. Федеральных законов от 08.12.2003 N 162-ФЗ, от 07.12.2011 N 420-ФЗ)
2. Те же деяния, если они совершены лицом, занимающим государственную должность Российской Федерации или государственную должность субъекта Российской Федерации, а равно главой органа местного самоуправления либо если в результате таких деяний причинен вред здоровью человека или наступили иные тяжкие последствия,
- наказываются штрафом в размере от ста тысяч до пятисот тысяч рублей или в размере заработной платы или иного дохода осужденного за период от одного года до трех лет, либо принудительными работами на срок до пяти лет с лишением права занимать определенные должности или заниматься определенной деятельностью на срок до трех лет или без такового, либо лишением свободы на срок до пяти лет с лишением права занимать определенные должности или заниматься определенной деятельностью на срок до трех лет или без такового.
(в ред. Федеральных законов от 08.12.2003 N 162-ФЗ, от 07.12.2011 N 420-ФЗ)
13. ГРАЖДАНСКИЙ КОДЕКС РОССИЙСКОЙ ФЕДЕРАЦИИ (ЧАСТЬ ВТОРАЯ)" ОТ 26.01.1996 N 14-ФЗ
ГК РФ Статья 1065. Предупреждение причинения вреда
[...]
ГК РФ Статья 1065. Предупреждение причинения вреда
1. Опасность причинения вреда в будущем может явиться основанием к иску о запрещении деятельности, создающей такую опасность.
2. Если причиненный вред является последствием эксплуатации предприятия, сооружения либо иной производственной деятельности, которая продолжает причинять вред или угрожает новым вредом, суд вправе обязать ответчика, помимо возмещения вреда, приостановить или прекратить соответствующую деятельность.
Суд может отказать в иске о приостановлении либо прекращении соответствующей деятельности лишь в случае, если ее приостановление либо прекращение противоречит общественным интересам. Отказ в приостановлении либо прекращении такой деятельности не лишает потерпевших права на возмещение причиненного этой деятельностью вреда.
14.ФЕДЕРАЛЬНЫЙ ЗАКОН ОТ 30 ДЕКАБРЯ 2021 Г. N 446-ФЗ "О ВНЕСЕНИИ ИЗМЕНЕНИЙ В ФЕДЕРАЛЬНЫЙ ЗАКОН "ОБ ОХРАНЕ ОКРУЖАЮЩЕЙ СРЕДЫ" И ОТДЕЛЬНЫЕ ЗАКОНОДАТЕЛЬНЫЕ АКТЫ РОССИЙСКОЙ ФЕДЕРАЦИИ"
Федеральный закон от 30 декабря 2021 г. N 446-ФЗ "О внесении изменений в Федеральный закон "Об охране окружающей среды" и отдельные законодательные акты Российской Федерации"
Статья 78. Порядок компенсации вреда окружающей среде, причиненного нарушением законодательства в области охраны окружающей среды
[...]
3. Иски о возмещении вреда, причиненного окружающей среде вследствие нарушений обязательных требований, могут быть предъявлены в течение двадцати лет.
(в ред. Федерального закона от 30.12.2021 N 446-ФЗ)
|