ПОСТРОЕНИЕ ДЕРЕВА СОБЫТИЙ ПАКЕТ ПРИКЛАДНЫХ ПРОГРАММ "ПОСТРОЕНИЕ ДЕРЕВА СОБЫТИЙ" РЕГИСТРАЦИОННЫЙ НОМЕР ПК В ЕДИНОМ РЕЕСТРЕ ПО МИНЦИФРЫ РФ №2833, №2831
СОСТАВ ПАКЕТА ПРИКЛАДНЫХ ПРОГРАММ "ПОСТРОЕНИЕ ДЕРЕВА СОБЫТИЙ"
- Пакет прикладных программ "Построение дерева событий"
ПАКЕТ ПРИКЛАДНЫХ ПРОГРАММ "ПОСТРОЕНИЕ ДЕРЕВА СОБЫТИЙ"
- Пакет прикладных программ "Построение дерева событий" входит в состав ПК "Русь"
- ООО НПП «Авиаинструмент» представляет лицензионный вертикально интегрированный, объектно-ориентированный программный комплекс ПК "Русь", Рег № ПК №2831, №2833, №2835, №3525 (ПК "Русь" "Промышленная безопасность", ПК "Русь" "Пожарная безопасность", ПК "Русь" "Охрана окружающей среды", ПК "Русь" "Энергетическая безопасность", ПК "Русь" "Эксплуатационная безопасность объектов техносферы, объектов недвижимости, зданий, сооружений", ПК ГИАС "Экобезопасность")
обеспечивающий цифровизацию процесса по расчету риска, проведения анализа источников риска, профилей риска, определения спектра возможных нежелательных событий, риска причинения вреда, оценки тяжести причинения вреда (ущерба)
охраняемым законом ценностям, оценке
вероятности наступления негативных событий в соответствии с требованиями
ст.5 №247-ФЗ от 31 07 2020 г,
ст.16,
ст.22,
ст.23 №248-ФЗ от 31.07.2020 г, №294-ФЗ от 26.12.2008 г,
Приказа Ростехнадзора от 03.11.2022 N 387 (ред. от 20.05.2025) "Об утверждении Руководства по безопасности "Методические основы анализа опасностей и оценки риска аварий на опасных производственных объектах",
Приказа МЧС России от 14.11.2022 N 1140 "Об утверждении методики определения расчетных величин пожарного риска в зданиях, сооружениях и пожарных отсеках различных классов функциональной пожарной опасности" (Зарегистрировано в Минюсте России 20.03.2023 N 72633), Приказа МЧС России от 26 июня 2024 г. N 533 "Об утверждении методики определения расчетных величин пожарного риска на производственных объектах" (Зарегистрировано в Минюсте России 02.09.2024 N 79360), Приказов Ростехнадзора от 10.01.2023 N 4 , от 10.02.2023 N 51, от 17.02.2023 N 69, от 31.10.2022 N 379, от 02.11.2022 N 385, от 28.11.2022 N, от 28.11.2022 N 411, от 28.11.2022 N 412, от 28.11.2022 N 413, от 28.11.2022 N 414, от 28.11.2022 N 415, от 22.12.2022 N 454 от 29.12.2022 N 478
в области промышленной, пожарной, энергетической, эксплуатационной, экологической безопасности, охраны окружающей среды на потенциально опасных промышленных предприятиях вертикально-интегрированных компанияй, ПОПО, ОПО, ОНВ, МН, МНПП, на которых получаются, используются, перерабатываются, образуются, хранятся, транспортируются, уничтожаются
опасные вещества (вещество, которое вследствие своих физических, химических, биологических или токсикологических свойств предопределяет собой опасность для жизни и здоровья людей, сельскохозяйственных животных и растений (воспламеняющиеся, окисляющиеся, горючие, взрывчатые, токсичные, высокотоксичные вещества, а также другие вещества, представляющие опасность для окружающей среды),
прогнозирования аварийных ситуаций,
риска причинения вреда окружающей среде, риска нанесения ущерба объектам техносферы, объектам недвижимости, зданиям, сооружениям, наружным установкам, формирования необходимой корпоративной объектно-ориентированной проектной, отчетной , технологической документации, в соответствии с требованиями
№523-ФЗ от 28.12.2024 "О технологической политике в Российской Федерации и о внесении изменений в отдельные законодательные акты Российской Федерации" по переходу России на технологический суверенитет,
ГОСТ Р 44.001-2025 "Система технологической подготовки производства» (ТПП)", ГОСТ Р 44.002-2025, ГОСТ Р 44.301-2025,
единой методологии приема, передачи информации в XML форматах, сбора, хранения, анализа, ведения вертикально-интегрированных, объектно-ориентированных баз данных, в соответствие с организационной и планировочной структурой промплощадки, объекта ОНВ, ОПО, ПОО, МН и МНПП, предприятия, компании (п.2.ст.11 НК РФ, ст.2 п.4.1 294-ФЗ, п.3 ст.16 248-ФЗ, ст. 4.2 7-ФЗ),
обеспечения контроля выполнения обязательных требований в соответствии со ст.5 №247-ФЗ, ст.16, ст.22, ст.23 №248-ФЗ, жизненного цикла объекта, наружной установки, в том числе, с сохранением объектно-ориентированных баз данных в течении 20 лет, в соответствии
п.3 ст. 78 №7-ФЗ "Об охране окружающей среды",
отработанный на объектах уничтожения химического оружия (ОУХО) в системе СППР,
обеспечения комплексной промышленной, пожарной, энергетической, эксплуатационной, экологической безопасности, охраны окружающей среды на потенциально опасных промышленных предприятиях вертикально-интегрированных компаний, ПОПО, ОПО, ОНВ, МН, МНПП
нефтяных компаниях АО "Юганскнефтегаз", АО "Томскнефть" НК ЮКОС,
ОАО "АНК "Башнефть", ПАО АНК "Башнефть", ООО "Башнефть-Добыча", Госкомэкологии РФ, МПР РФ, ФГУ РФИ МПР России, Северо-Уральское межрегиональное управление Росприроднадзора и других компаний, построенный на единой классификационной основе, при выполнении НИР, ОКР ФЦП "Национальная технологическая база", ФЦП "Экологическая безопасность России",
единой методологии приема-передачи информации
в Ростехнадзор РФ, МЧС РФ, МПР, Росприроднадзор РФ,ФНС России, единой методологии по сбору, обработке первичных статистических данных, административных и иных данных Федеральными органами исполнительной власти,
риска искажения информации об обстоятельствах, создающих опасность для жизни или здоровья людей (УК РФ Статья 237) , оценки риска причинения вреда в будущем последствием эксплуатации предприятия, сооружения либо иной производственной деятельности, которая продолжает причинять вред или угрожает новым вредом (ГК РФ Статья 1065. Предупреждение причинения вреда)
- Лицензионный вертикально интегрированный, объектно-ориентированный программный комплекс ПК "Русь", Рег № ПК №2831, №2833, №2835, №3525 (ПК "Русь" "Промышленная безопасность", ПК "Русь" "Пожарная безопасность", ПК "Русь" "Охрана окружающей среды", ПК "Русь" "Энергетическая безопасность", ПК "Русь" "Эксплуатационная безопасность объектов техносферы, объектов недвижимости, зданий, сооружений", ПК ГИАС "Экобезопасность"), имеет простой интерфейс, логически, технологически понятный любому пользователю,
имеющему базовое техническое образование, навыки работы с компьютером, офисными программами и занимающемуся разработкой разделов проектной документации на промышленном предприятии, компании, проектной организации,
отработанный на объектах уничтожения химического оружия (ОУХО) в системе СППР,
обеспечения комплексной промышленной, пожарной, энергетической, эксплуатационной, экологической безопасности, охраны окружающей среды на потенциально опасных промышленных предприятиях вертикально-интегрированных компаний, ПОПО, ОПО, ОНВ, МН, МНПП
нефтяных компаниях АО "Юганскнефтегаз", АО "Томскнефть" НК ЮКОС,
ОАО "АНК "Башнефть", ПАО АНК "Башнефть", ООО "Башнефть-Добыча", Госкомэкологии РФ, МПР РФ, ФГУ РФИ МПР России, Северо-Уральское межрегиональное управление Росприроднадзора и других компаний, построенный на единой классификационной основе, при выполнении НИР, ОКР ФЦП "Национальная технологическая база", ФЦП "Экологическая безопасность России",
что позволяет быстро и просто любому пользователю самостоятельно,
в рамках "Информационно-технологического сопровождения (ИТС),
освоить программный комплекс, содержащий в каждом программном модуле подробнейшую "Помощь", ссылки на НПА,
провести оценку пожарного риска аварий на
потенциально опасных производственных объектах (ПОПО), ОПО, ОНВ, МН и МНПП, на которых получаются, используются, перерабатываются, образуются, хранятся, транспортируются, уничтожаются пожароопасные вещества,
провести объектно-ориентированный прогноз аварийных ситуаций, взрывов ТВС, КВВ, динамики развития пожаров,
моделирование динамики развития опасных факторов пожаров ОФП,
расчет времени блокировки, времени от начала пожара до блокирования эвакуационных путей в результате распространения на них опасных факторов пожара
в многоэтажных зданиях,
расчет времени эвакуации из многоэтажных зданий при пожарах, без ограничения количества этажей, помещений на этажах,
моделирование эвакуации людей из многоэтажных зданий, без ограничения количества этажей, помещений на этажах,
определение расчетных величин пожарного риска на производственных объектах, потенциального пожарного риска в зданиях, на территории и в селитебной зоне вблизи объекта,
построение зон поражения человека при пожаре,
риска нанесения ущерба объектам техносфры, объектам недвижимости, зданиям, сооружениям, наружным установкам, технологическим процессам, охраняемым законом N 247-ФЗ от 31.07.2020, N248-ФЗ от 31.07.2020 ценностям,
расчета индивидуального, потенциального, социального, коллективного риска, построение F/N, F/G диаграмм, каждый программный модуль может использоваться как отдельно, так и собираться в любые заранее заданные конфигурации ПК "Русь" "Пожарная безопасность", вне зависимости от времени сборки и комплектации
- Купить пакет прикладных программ
НАЗНАЧЕНИЕ:
- Назначение Пакета программ "Построение дерева событий" ПК "Русь" – обеспечение построения дерева событий, расчета условных вероятностей, частот, вероятности реализации сценариев аварийной ситуации.
- Программный комплекс предназначен для построения деревьев событий при расчёте индивидуального, потенциального, социального и коллективного риска на производственных объектах.
- Программный комплекс позволяет построить сценарии аварийных ситуаций для производственных объектов, с последующим подключением пакета расчетных прикладных программ, с последующим построением полей опасных факторов для различных сценариев его развития. Для каждого сценария развития аварии и для промышленного объекта в целом произвести расчет вероятности и оценить тяжесть возможных негативных последствий для объекта с построением полей потенциального риска.
- Пакет программ "Построение дерева событий" ПК "Русь" позволяет провести анализ пожарной опасности объекта :
а) провести анализ пожарной опасности технологической среды и параметров технологических процессов на объекте;
б) определить пожаро-взрывоопасные аварийные ситуации и параметры для каждого технологического процесса;
в) определить для каждого технологического процесса причины, возникновение которых позволяет характеризовать ситуацию как пожаро-взрывопасную;
г) построить сценарии возникновения и развития пожаров, взрывов, влекущих за собой гибель людей.
- Пакет программ "Построение дерева событий" ПК "Русь" позволяет провести анализ пожарной опасности технологических процессов с сопоставлением показателей пожарной опасности веществ и материалов, обращающихся в технологическом процессе, с параметрами технологического процесса.
Состав потенциальных источников зажигания пожароопасной технологической среды определяется путем сопоставления параметров технологического процесса и иных источников зажигания с показателями пожарной опасности веществ и материалов.
- Определить пожароопасные аварийные ситуации и параметры для каждого технологического процесса на основе анализа пожарной опасности каждого из технологических процессов и выбор ситуаций, при реализации которых возникает опасность поражения людей опасными факторами пожара и вторичными последствиями воздействия опасных факторов пожара.
К пожароопасным ситуациям не относятся ситуации, в результате которых не возникает опасность для жизни и здоровья людей. Эти ситуации не учитываются при расчете пожарного риска.
Определение пожароопасных аварийных ситуаций и параметров для каждого технологического процесса осуществляется на основе анализа пожарной опасности каждого из технологических процессов и предусматривает выбор ситуаций, при реализации которых возникает опасность поражения людей опасными факторами пожара и вторичными последствиями воздействия опасных факторов пожара.
К пожароопасным ситуациям не относятся ситуации, в результате которых не возникает опасность для жизни и здоровья людей. Эти ситуации не учитываются при расчете пожарного риска.
- Для определения частоты реализации пожароопасных ситуаций на объекте используется информация:
а) об отказах оборудования, используемого на объекте;
б) о параметрах надежности используемого на объекте оборудования;
в) об ошибочных действиях работника объекта;
г) о гидрометеорологической обстановке в районе размещения объекта;
д) о географических особенностях местности в районе размещения объекта.
ж) для определения частоты реализации пожаро-взрывопасных ситуаций, используются статистические данные по аварийности или расчетные данные по надежности технологического оборудования, соответствующие специфике рассматриваемого объекта, приведенные в справочных источниках информации. При отсутствии указанных данных информация о частотах реализации пожароопасных ситуаций (в том числе возникших в результате ошибок работника), необходимая для оценки риска, берется из данных о функционировании исследуемого объекта или из данных о функционировании других подобных объектов или используются сведения по частотам реализации инициирующих пожароопасные ситуации событий для некоторых типов оборудования объектов, частотам утечек из технологических трубопроводов, а также частотам возникновения пожаров в зданиях,
- Для определения расчетных сценариев пожара используется метод логических деревьев событий возникновения и развития пожароопасной ситуации (пожара) (далее - логическое дерево событий), позволяющий определить развитие возможных начальных событий (пожароопасных ситуаций и пожаров).
- Построение логического дерева событий состоит в составлении цепи последующих ключевых событий, оказывающих влияние на возможность реализации тех или иных сценариев пожара, начиная с исходного события.
Сценарий пожара на логическом дереве отражается в виде ветви дерева событий, представляющей последовательность событий от исходного события до конечного события.
- При построении логического дерева событий принимаются следующие положения:
а) выбирается исходное инициирующее событие - пожароопасная ситуация, которая может повлечь за собой возникновение пожара, взрыва с дальнейшим его развитием;
б) развитие исходного инициирующее события рассматривается постадийно с рассмотрением специфики места его возникновения, уровня потенциальной опасности каждой стадии и возможности ее локализации и ликвидации;
в) переход с рассматриваемой стадии на новую определяется реализацией ключевого события, влияющего на характер развития пожаро-взрывоопасной ситуации. Условные вероятности переходов со стадии на стадию одной ветви определяются исходя из свойств, вовлеченных в пожароопасную ситуацию или пожар горючих веществ (физико-химические и пожароопасные свойства, параметры, при которых вещества обращаются в технологическом процессе), наличия систем противоаварийной и противопожарной защиты и условной вероятности их эффективного срабатывания, размеров зон поражения опасными факторами пожара, объемно-планировочных решений и конструктивных особенностей объекта. Сумма вероятностей в группе событий должна быть равна «1».
г) переход с ветки на ветку дерева событий отображается в виде соединяющих линий со стрелками, указывающими направления развития пожаро-взрывоопасной ситуации. При этом соединения стадий должны отражать вероятностный характер события с выполнением условия "или", в самых простейших случаях, "да", "нет".
Количество промежуточных событий в "группе событий" - НЕ ОГРАНИЧЕНО. Сумма вероятностей в группе промежуточных событий должна быть равной «1»- вероятностей в группе событий, а не условных вероятностей промежуточных событий.
д) для каждой ветки дерева событий следует устанавливать уровень ее опасности, характеризующийся возможностью перехода пожаро-взрывоопасной ситуации на соседние с пожаро-взрывоопасные участки объекта;
е) при повторении одним из путей части другого пути развития сценария для упрощения построения логического дерева событий вводят обозначение, представляющее собой соответствующую линию с надпись и кодом с указанием последующей ветки дерева событий.
- Для каждого пожаро-взрывоопасного сценария определение типов событий, возникновение которых возможно в результате развития сценария, определение вероятностей событий в группе событий, расчет условных вероятностей, частот каждого результирующего события возникновением того или иного результирующего события осуществляется с рассмотрением особенностей потенциальных источников возникновения аварийной ситуации, определяющих степень возможности (вероятность) и характер (мгновенное или с задержкой по времени) воспламенения пожароопасной, пожаро-взрывоопасной и (или) взрывоопасной технологической среды. Сумма условных вероятностей результирующих событий должна быть равна вероятности инициирующего события. Сумма частот результирующих событий должна быть равна частоте инициирующего события.
- При отсутствии необходимых данных, касающихся условных вероятностей воспламенения (мгновенного и с задержкой по времени) горючих веществ, поступающих в помещение в результате разгерметизации технологического оборудования, условную вероятность мгновенного воспламенения и условную вероятность последующего воспламенения при отсутствии мгновенного воспламенения в зависимости от массового расхода горючих газа, двухфазной среды или жидкости при разгерметизации типового технологического оборудования на объекте следует принимать в соответствии с данными приведенными в нормативно-правовых актах МЧС России, Ростехнадзора. Для ЛВЖ с температурой вспышки менее +28 °C используются условные вероятности воспламенения как для двухфазной среды. Для пожароопасных ситуаций, связанных с выходом горючих веществ в помещение (в том числе связанных с образованием пожаровзрывоопасных газопаровоздушных смесей в результате отказа технических средств, обеспечивающих состав смесей горючих газов и паров с воздухом вне концентрационной области распространения пламени), принимается, что выход в помещение горючих веществ, нагретых до температуры самовоспламенения и выше, а также выход горючих веществ в помещение, характеризующиеся наличием действующего источника зажигания, приводит к мгновенному воспламенению указанных веществ с условной вероятностью 1.
- При построении логического дерева событий учитывается возможность возникновения следующих типов сценариев пожара в помещении:
а) факельное горение истекающего газа или жидкости;
б) пожар пролива жидкости;
в) пожар твердых горючих веществ и материалов;
г) сгорание газопаровоздушной или пылевоздушной смеси в помещении
- Возможность сгорания газопаровоздушной или пылевоздушной смеси в помещении следует учитывать для пожароопасных ситуаций, связанных с реализацией следующих типов событий:
а) образование взрывоопасной газовоздушной или пылевоздушной смеси в помещении в результате поступления в помещение пожароопасной среды в газовой фазе при разгерметизации технологического оборудования;
б) образование взрывоопасной паровоздушной смеси в помещении в результате испарения с поверхности пролива жидкой фазы пожароопасной среды при разгерметизации технологического оборудования;
в) отказ технических средств (в частности, систем вентиляции), обеспечивающих состав смесей горючих газов и паров с воздухом вне концентрационной области распространения пламени.
Возможность возникновения факельного горения следует учитывать для пожароопасных ситуаций, связанных со струйным истечением горючих газов, ЛВЖ или ГЖ при разгерметизации технологического оборудования.
- При определении возможных сценариев в результате развития пожароопасных ситуаций (пожаров) необходимо учитывать возможность разгерметизации технологического оборудования под воздействием очага пожара с вовлечением в пожар содержащихся в оборудовании горючих веществ, а также возможность вовлечения в пожар обращающейся в помещении пожарной нагрузки, первоначально не участвующей в пожаре.
При возможности одновременной реализации для одного сценария нескольких типов пожара допускается учитывать только один наиболее неблагоприятный с точки зрения величин опасных факторов пожар.
При построении логического дерева событий следует учитывать реализацию различных ключевых событий, влияющих на развитие пожароопасных ситуации и пожаров.
- Оценка влияния технических средств и мероприятий по обеспечению пожарной безопасности при построении логического дерева событий при определении сценариев пожара и условных вероятностей их реализации осуществляется на основе сопоставления особенностей и динамики развития каждого конкретного пожара с показателями технических средств и мероприятий по обеспечению пожарной безопасности, характеризующими надежность (условная вероятность выполнения задачи или вероятность отказа в случае задействования), эффективность (степень влияния на динамику пожара, производительность) и быстродействие (времени выполнения задачи с оценкой влияния инерционности) указанных технических средств и мероприятий в условиях конкретного рассматриваемого пожара. При этом руководствуются следующими положениями:
а) при определении сценариев развития (построении логического дерева событий) пожаров учитываются только технические средства и мероприятия, рассчитанные на применение в условиях рассматриваемых пожаров;
б) при построении логического дерева событий должны рассматриваться как сценарии, связанные с эффективным срабатыванием технических средств и мероприятий по обеспечению пожарной безопасности, так и сценарии, при реализации которых эти средства и мероприятия откажут или окажутся неэффективными;
в) при построении логического дерева событий следует учитывать временные характеристики возможности эффективного срабатывания систем противоаварийной и противопожарной защиты (в частности, инерционность систем, предусмотренное время задержки) с оценкой влияния временных параметров процесса эвакуации людей;
г) для стадий развития пожара, возникшего в одном из помещений, связанных с выполнением задачи установками пожаротушения, предназначенными для защиты данного помещения, следует учитывать возможность распространения пожара в сторону соседних помещений в том случае, если интервал времени от момента возникновения пожара до момента ликвидации очага пожара в этом помещении превосходит время, в течение которого противопожарные преграды, которыми выделено данное помещение, обеспечивают локализацию очага рассматриваемого пожара в пределах указанного помещения. При отсутствии данных интервал времени от момента возникновения пожара до момента ликвидации очага пожара в помещении определяется как сумма инерционности (с оценкой времени задержки подачи огнетушащего вещества) и расчетного времени тушения пожара (времени подачи огнетушащего вещества), применяемой установкой пожаротушения.М
- Условная вероятность реализации ключевых событий, связанных с изменением режима ведения технологических процессов и эксплуатации здания, принимается, исходя из принятых проектных решений с оценкой влияния специфики здания.
Условная вероятность реализации ключевых событий, связанных с успешным срабатыванием или несрабатыванием технических средств и мероприятий по обеспечению пожарной безопасности, принимается по данным организаций производителей соответствующего оборудования.
При отсутствии сведений о вероятности эффективного срабатывания технических средств противопожарной защиты в здании, используемые для определения вероятности Dnj эффективной работы технических средств по обеспечению пожарной безопасности n-го помещения при реализации j-го сценария пожара, следует определять в соответствии с методом, изложенным ниже.
Значение вероятности эффективного срабатывания автоматических установок пожаротушения следует принимать равным DАУП = 0,9 для здания, оборудованного автоматической установкой пожаротушения, соответствующей требованиям нормативных документов по пожарной безопасности или эффективность которой подтверждена в соответствии с условием соответствия здания требованиям пожарной безопасности, предусмотренным пунктом 5 части 1 статьи 6 Федерального закона N 123-ФЗ.
В остальных случаях значение вероятности эффективного срабатывания автоматических установок пожаротушения принимается равным нулю.
Значение вероятности эффективного срабатывания автоматических установок пожарной сигнализации следует принимать равным DСПС = 0,8 для здания, оборудованного автоматической установкой пожарной сигнализации, соответствующей требованиям нормативных документов по пожарной безопасности или эффективность которой подтверждена в соответствии с условием соответствия здания требованиям пожарной безопасности, предусмотренным пунктом 5 части 1 статьи 6 Федерального закона N 123-ФЗ.
В остальных случаях значение вероятности эффективного срабатывания автоматических установок пожарной сигнализации принимается равным нулю.
Значение вероятности эффективного срабатывания системы оповещения людей о пожаре и управления эвакуацией людей следует принимать равным DСОУЭ = 0,8 для здания, оборудованного системой оповещения людей о пожаре и управления эвакуацией людей, соответствующей требованиям нормативных документов по пожарной безопасности или эффективность которой подтверждена в соответствии с условием соответствия здания требованиям пожарной безопасности, предусмотренным пунктом 5 части 1 статьи 6 Федерального закона N 123-ФЗ.
В остальных случаях значение вероятности эффективного срабатывания системы оповещения людей о пожаре и управления эвакуацией людей принимается равным нулю.
Значение вероятности эффективного срабатывания системы противодымной защиты следует принимать равным DПДЗ = 0,8 для здания, оборудованного системой противодымной защиты, соответствующей требованиям нормативных документов по пожарной безопасности или эффективность которой подтверждена в соответствии с условием соответствия здания требованиям пожарной безопасности, предусмотренным пунктом 5 части 1 статьи 6 Федерального закона N 123-ФЗ.
В остальных случаях значение вероятности эффективного срабатывания системы противодымной защиты принимается равным нулю.
Для оценки вероятности эффективного срабатывания технических средств противопожарной защиты, размещенных вне зданий, следует использовать данные по вероятности эффективного срабатывания (выполнения задачи) каждой из систем противопожарной защиты, приведенных в таблице П2.2. Приказа МЧС №533
- Программный комплекс позволяет подключить к результирующему событию набор прикладных программ, которые реализуют различные расчётные методики по моделированию ударно-волнового, термического, токсического воздействия, рассеяния опасных веществ в атмосфере, позволяют идентифицировать источники опасностей и риск причинения вреда (ущерба) охраняемых законом ценностям, определить характеристики и количество опасных веществ на объекте, определять причины, условия и факторы возникновения аварий, построить сценарии развития аварийной ситуации, следствием наступления которых может стать причинение вреда для охраняемых законом ценностей, оценивать ожидаемую частоту аварий и инцидентов, определить причины , условия, факторы возникновения аварий, рассчитывать интенсивность и объёмы аварийных выбросов опасных веществ для всех расчетных сценариев аварий, оценивать распространение поражающих факторов аварий в окружающей среде для всех расчетных сценариев аварий, определить перечень наиболее опасных составляющих объекта и произвести оценку показателей риска, рассчитывать территориальное распределение потенциального риска, определить коллективный, индивидуальный и социальный риски, оценить возможное число погибших и пострадавших в результате аварий на объекте техногенного воздействия.
С его помощью можно определить количество поступающих в атмосферу опасных веществ при различных сценариях аварии, построить пространственно-временные поля концентраций опасных веществ в атмосфере, рассчитать размеры зон химического заражения и другие параметры.
Программный комплекс позволяет визуализировать на ситуационном плане результаты расчётов последствий от воздействия различных поражающих факторов, зоны возможного поражения и построения полей потенциального риска гибели людей.
По итогам расчёта программный комплекс создаёт поля опасных факторов, избыточного давления при взрыве, теплового потока от пожара и т.д.., сформировать цифровой профиль риска объекта техногенного воздействия.
- Пакет прикладных программ "Построение дерева событий" входит в состав пакета прикладных программ программного комплекса
ОПРЕДЕЛЕНИЕ ПЕРЕЧНЯ АВАРИЙНЫХ СИТУАЦИЙ И ПАРАМЕТРОВ ДЛЯ КАЖДОГО ТЕХНОЛОГИЧЕСКОГО ПРОЦЕССА:
Проведение анализа опасности технологической среды и параметров технологических процессов на объекте, сопоставления параметров технологического процесса и иных источников зажигания с показателями пожарной опасности веществ и материалов
Проведение анализа пожарной опасности рассматриваемого объекта, пожарной опасности технологической среды и параметров технологических процессов на объекте используя следующие сведения: данные о наличии и виде горючих веществ и материалов, их количестве, физико-химических свойствах и показателях пожарной опасности; технологические параметры оборудования (давление, температура, уровни заполнения, материальные потоки), подводящих/отводящих трубопроводов (диаметры, толщины стенок, расстояние до отсекающей арматуры); параметры исполнительных механизмов систем противоаварийной защиты (время закрытия и открытия запорной арматуры, надежность срабатывания, производительность насосов или других устройств аварийного опорожнения); геометрические характеристики взаимного расположения оборудования и его элементов, привязка единицы оборудования на местности и т.д.
Определение перечня потенциальных источников опасности технологической среды посредством сопоставления параметров технологического процесса и иных источников зажигания с показателями пожарной опасности веществ и материалов, определение перечня пожароопасных аварийных ситуаций и параметров для каждого технологического процесса на основе анализа пожарной опасности каждого из технологических процессов, предусматривающего выбор ситуаций, при реализации которых возникает опасность для людей, находящихся в зоне поражения опасными факторами пожара, взрыва и сопутствующими проявлениями опасных факторов пожара.
Определение перечня аварийных ситуаций и параметров для каждого технологического процесса; выбор ситуаций, при реализации которых возникает опасность для людей, находящихся в зоне поражения опасными факторами пожара, взрыва и сопутствующими проявлениями опасных факторов пожара, построение сценариев возникновения и развития пожаров, влекущих за собой гибель людей, оценки последствий воздействия опасных факторов пожара на людей для различных сценариев его развития с использованием возможных сценариев возникновения и развития пожаров, определение развития возможных пожароопасных ситуаций и пожаров, возникающих вследствие реализации инициирующих пожароопасную ситуацию событий, приводящих к возникновению пожара.
ПРИМЕРЫ ИНТЕРФЕЙСА ГЛАВНОГО ОКНА ПРОГРАММНОГО КОМПЛЕКСА "РУСЬ" ППАКЕТА ПРОГРАММ "ПОСТРОЕНИЕ ДЕРЕВА СОБЫТИЙ" ПК "РУСЬ":

ОСНОВНОЕ ОКНО ПАКЕТА ПРОГРАММ "ПОСТРОЕНИЕ ДЕРЕВА СОБЫТИЙ" СОСТОИТ ИЗ 3-Х РАБОЧИХ ОБЛАСТЕЙ:
СПРАВОЧНИК ТИПОВЫХ ДЕРЕВЬЕВ СОБЫТИЙ:
ПРОСМОТР ПОСТРОЕННЫХ ДЕРЕВЬЕВ СОБЫТИЙ В УНИВЕРСАЛЬНОМ РЕДАКТОРЕ ОТЧЕТОВ "СХЕМА":
ПАКЕТ ПРОГРАММ "ПОСТРОЕНИЕ ДЕРЕВА СОБЫТИЙ" ПК "РУСЬ" ПОЗВОЛЯЕТ:
Программный комплекс "Построение дерева событий" ПК "Русь" позволяет юридическому лицу:
- проанализировать и идентифицировать возможные места возникновения аварий, величину инициирующих повреждений и оценить вероятность/частоту появления таких событий, сформировать спектр инициирующих событий в том числе, использовать статистику аварий, накопленную на аналогичных объектах (предприятиях, установках) отрасли.
- в случае отсутствия данных использовать «дерево отказов» (отказов, инцидентов), для определения частоты, вероятности инициирующего события при построении дерева событий при этом инициирующие события «синхронизированы» с идентифицированными опасностями
- создать справочник типовых сценариев возникновения аварий и провести моделирование последовательности развития аварии, провести оценку масштаба явлений, сопровождающих аварию, расчете возможного негативного воздействия (анализ потенциальных последствий), в том числе ущерба от различных аварий (с шифрами аварии), обусловленных каждым инициирующим событием.
- проанализировать потенциальную последовательность событий аварии, которые могут развиться после возникновения инициирующего события;
- определить влияние защитных мер, мер смягчения последствий аварии, величины физических эффектов опасных факторов аварии, степени нанесения повреждения (ущерба) персоналу, окружающей среде и имуществу.
- использовать деревья событий при расчете потенциального риска, при построении полей потенциального риска, зон воздействия опасных факторов аварии, «привязанная» к конкретной точке на объекте, при «синхронизации» аварии происшедшей от инициирующего события по конкретному сценарию с ущербом от данного сценария аварии, произвести расчет частоты и условной вероятности данной аварии от инициирующего события моделируемая данным сценарием.
- создавать и использовать библиотеку частот и вероятностей иницирующих событий
- создавать библиотеку стандартных деревьев событий и на основе их конструировать новые виды деревьев событий и "синхронизировать" их с опасными технологическими факторами работы оборудования, установок
Пакет программ "Построение деревьев событий" позволяет в автоматизированном режиме построить дерево событий от инициирующего события от любого технологического процесса, производства, оборудования с сохранением произведенных построений и расчетов, последовательно рассматривая возможные последствия при срабатывании и отказе систем защиты.
Пакет программ имеет возможность создания библиотеки "деревьев событий", на основании которых можно выстраивать варианты "деревьев событий" от инициирующих событий, возможность редактирования их с учетом особенностей объекта анализа. Возможно пополнение этой библиотеки пользователем с созданием новых стандартных "деревьев событий".
Пакет программпозволяет производить автоматически "раскрой" "дерева событий" с графическим представлением его на необходимом количестве страниц, с последующей их распечаткой в отчет.
Дерево событий условно можно разделить на две части: графическую и табличную. Графическая часть (диаграмма событий) представляет собой систему горизонтальных и вертикальных линий, развивающуюся слева направо от инициирующего события (ИС), через промежуточные события (ПС) к результирующему событию (РС).
Переход с ветки на ветку дерева событий отображается в виде соединяющих линий со стрелками, указывающими направления развития пожаро-взрывоопасной ситуации. При этом соединения стадий должны отражать вероятностный характер события с выполнением условия "или", в самых простейших случаях, "да", "нет".
Количество промежуточных событий в "группе событий" - НЕ ОГРАНИЧЕНО. Сумма вероятностей в группе промежуточных событий должна быть равной «1»- вероятностей в группе событий, а не условных вероятностей промежуточных событий.
Разветвление горизонтальной линии в пределах ячейки означает либо осуществление (верхняя ветвь), либо неосуществление (нижняя ветвь) ПС, указанного в ячейке.
Табличная часть содержит наименование объекта (результирующего события), шифр сценария, шифр аварии, последствия, пожаро-, взрыво-, химически- опасное вещество, общее количество вещества находящегося в технологическом процессе, производстве, оборудовании.
Пакет программ "Построение деревьев событий" содержит "Справочник типовых деревьев событий" в соответствии с примерами, приведенными в нормативно-правовых документах, РД, ПБ:
Для выявления рисков и их оценки опасных событий, выявления причинно-следственных связей возникновения этих событий и между ними используют логико-графические методы диаграмм влияния. Они наиболее полно удовлетворяют требованиям анализа сложных технических систем и представляют процесс выявления отдельных предпосылок и развития их в причинную цепь происшествия в виде соответствующих диаграмм причинно-следственных связей. Под такими диаграммами обычно понимают некоторое формализованное представление моделируемых категорий (объектов, процессов, целей и свойств) в виде множества графических символов (узлов, вершин) и отношений - предполагаемых или реальных связей между ними.
При построении дерева событий необходимо найти, перечислить и охарактеризовать все виды риска, определяют, какие технические устройства, оборудование, технологические блоки, технологические процессы в производстве представляют наибольший интерес с точки зрения безопасности, т.е. выявляют и описывают все источники опасностей и путей (сценариев) их реализации от инициирующего события до результирующего события.
Объекты, промплощадки, производства, технологические процессы, цеха, участки, оборудование, технологические блоки вводятся в программных модулях "Построение организационной структуры", "Построение планировочной структуры".
Графическое изображение генплан, планировки зданий, цехов производств и.т.п вводятся в в программных модулях "Построение организационной структуры", "Построение планировочной структуры".
Дерево событий - индуктивный логический метод для идентификации различных последствий аварийной ситуации, которые могут произойти от единственного инициирующего события.
Метод построения дерева событий – это графический способ прослеживания последовательности отдельных возможных неблагоприятных событий с оценкой вероятности каждого из промежуточных событий и вычислений суммарной вероятности конечного события, приводящего к развитию аварийной ситуации.
Графическая часть дерева событий (диаграмма состояний) представляет собой систему горизонтальных и вертикальных линий, строящихся слева направо от инициирующего события (ИС), через промежуточные события (ПС) к результирующему событию (РС).
Переход с ветки на ветку дерева событий отображается в виде соединяющих линий со стрелками, указывающими направления развития пожаро-взрывоопасной ситуации. При этом соединения стадий должны отражать вероятностный характер события с выполнением условия "или", в самых простейших случаях, "да", "нет".
Количество промежуточных событий в "группе событий" - НЕ ОГРАНИЧЕНО. Сумма вероятностей в группе промежуточных событий должна быть равной «1»- вероятностей в группе событий, а не условных вероятностей промежуточных событий.
Дерево событий строится, начиная с заданных исходных неблагоприятных событий, называемых инициирующими событиями. Затем прослеживаются возможные пути развития последствий этих событий по цепочке причинно – следственных связей в зависимости от одного или другого результата промежуточных звеньев системы. Построение дерева событий позволяет последовательно проследить за последствиями каждого возможного исходного события и вычислить максимальную вероятность главного (конечного) события от каждого из таких инцидентов. Основное при этом – не пропустить какой-либо из возможных инцидентов и учесть все промежуточные звенья системы.
Этот метод позволяет определить общую вероятность наступления неблагоприятного события и оценить его последствия.
Анализ деревьев событий (АДС) (Event Tree Analysis - ETA) - алгоритм построения последовательности событий, исходящих из инициирующего события (аварийной ситуации). Метод используется для анализа развития аварийной ситуации. Частота каждого сценария развития аварийной ситуации рассчитывается путем умножения частоты основного события на условную вероятность конечного события (например, аварии с разгерметизацией, с воспламенением). Результатом оценки риска является перечень исходов для каждого рассматриваемого случая; при этом рассчитываются частота и последствия; т.е. величины ожидаемых последствий.
Методы деревьев отказов и событий являются трудоемкими и применяются, как правило, для анализа проектов или модернизации сложных технических систем и производств.
Подход основан на дискретизации реального развития аварийной ситуации в нескольких макроскопических событиях; последствия аварийной ситуации определяются количественно на основе вероятности реализации определенного сценария развития аварии.
Обычно функциональные деревья событий - промежуточный шаг к конструированию деревьев событий системы: после инициирующего события, идентифицируются функции безопасности, которые должны быть выполнены; они будут позже заменены соответствующими системами безопасности и защиты. Системные деревья событий используются, чтобы идентифицировать последствия аварийной ситуации, развивающиеся в пределах технологического процесса и вовлекающие системы безопасности и защиту.
Феноменологические деревья событий описывают феноменологическое развитие аварийной ситуации вне технологического процесса (пожар, рассеяние ОХВ и т.д.). В зависимости от того, какие промежуточные события рассматриваются исследователем, дерево событий представляется одним из перечисленных типов или их комбинациями.
Анализ аварий с помощью деревьев событий состоит в последовательном анализе набора обстоятельств (не только отказов технической системы, но и внешних воздействий на нее), ведущих к аварии, называется последовательностью аварии (или сценарием), которую можно проследить с помощью дерева событий.
Анализ дерева событий может дать ответ на вопрос: какие аварийные ситуации могут возникнуть и какие вероятности этих событий?
Последовательности потенциальных событий определяются начиная с исходного (инициирующего) события и последующего анализа прочих событий, вплоть до того момента, когда авария либо происходит, либо предотвращается.
Полную картину риска дает анализ всех возможных последствий.
Дерево событий рисуется слева направо и начинается с инициирующего события.
Этим инициирующим событием является любое событие, которое может привести к отказу какой-либо системы или компонента.
В дереве событий инициирующие события связаны со всеми другими возможными событиями — ветвями, а каждый сценарий представляет собой путь развития аварии от инициирующего события к результирующему событию, состоящий из набора таких разветвлений. Ветви характеризуют возможные сценарии причинения ущерба человеку или окружающей среде при нежелательном воздействии на них потоков энергии и вещества, высвобождающихся в результате происшествия.
Переход с ветки на ветку дерева событий отображается в виде соединяющих линий со стрелками, указывающими направления развития пожаро-взрывоопасной ситуации. При этом соединения стадий должны отражать вероятностный характер события с выполнением условия "или", в самых простейших случаях, "да", "нет".
Количество промежуточных событий в "группе событий" - НЕ ОГРАНИЧЕНО. Сумма вероятностей в группе промежуточных событий должна быть равной «1»- вероятностей в группе событий, а не условных вероятностей промежуточных событий.
Определив все инициирующие события и организовав их в логическую последовательность, можно получить большое число потенциальных сценариев аварии. С помощью анализа дерева событий можно определить пути развития аварии, которые вносят наибольший вклад в риск из-за их высокой вероятности или потенциального ущерба.
Методология дерева событий дает возможность:
- описать сценарии аварий с различными последствиями от различных исходных событий;
- определить взаимосвязь отказов систем с последствиями аварии;
- сократить первоначальный набор потенциальных аварий и ограничить его лишь логически значимыми авариями;
- идентифицировать верхние события для анализа дерева отказов.
Анализ ветвей и путей развития аварии позволяет вносить изменения в конструкцию или эксплуатационные процедуры с учетом этих путей, обусловливающих наибольший вклад в суммарный риск.
Пример 1: РД 09-536-03 "Методические указания о порядке разработки плана локализации и ликвидации аварийных ситуаций (ПЛАС) на химико-технологических объектах" Приложение 4 "Типовая схема построения сценариев развития аварийных ситуаций с указанием основных причин их возникновения"
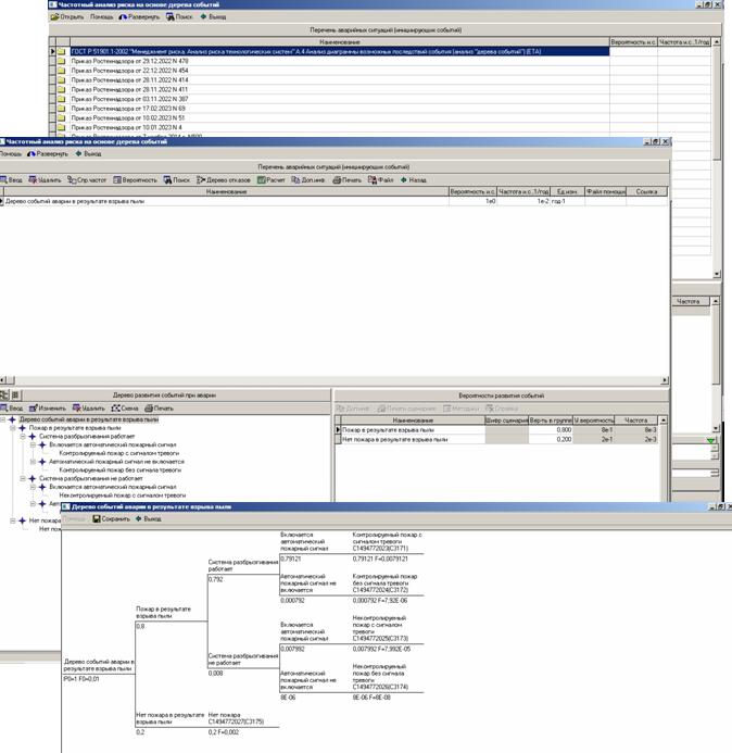
Пример 2: ГОСТ Р 51901.1-2002 "Менеджмент риска. Анализ риска технологических систем" А.4 Анализ диаграммы возможных последствий события (анализ "дерева событий") (ЕТА)
ЕТА представляет собой совокупность приемов количественных или качественных, которые используются для идентификации возможных исходов инициирующего события и, если это требуется, их вероятностей. ЕТА широко используется для объектов, характеризующихся особенностями проекта, которые способствуют снижению аварийности и позволяют выявлять последовательности событий, которые, в свою очередь, приводят к появлению определенных последствий инициирующего события. Предполагается, что каждое событие в последовательности представляет собой либо исправность, либо неисправность. Простое "дерево событий" для взрыва пыли с указанными на нем вероятностями в группе событий представлено на рисунке А.3. Следует отметить, что вероятности на "дереве событий" являются вероятностями в группе событий. Сумма вероятностей в "группе" событий = 1. Например, вероятность функционирования разбрызгивателя не является вероятностью, полученной на основании испытаний при нормальных условиях, а является вероятностью функционирования в условиях пожара, вызванного взрывом.
Рисунок А.3 - Пример "дерева событий" для взрыва пыли
Вероятность иницирующего (опасного) события "взрыв пыли" принята на схеме Р=1, частота иницирующего (опасного) события F=0,01 1/год
На схеме приведены вероятности в "группе событий", условные вероятностей.
Сумма вероятностей событий в "группе событий" ВСЕГДА ДОЛЖНА быть = 1
Число событий "группе событий" может быть от 1 до n
Условная вероятность события в "группе событий", например, при срабатывании системы разбрызгивания,
• вероятность в группе = 0,99
• условная вероятность = 1 х 0,8 х 0,99 = 0,792
и т.д.
Условная вероятность результирующего события –«Контролируемый пожар с сигналом тревоги», частота реализации события результирующего события –«Контролируемый пожар с сигналом тревоги»6
• условная вероятность результирующего события –«Контролируемый пожар с сигналом тревоги» = 1 х 0,8 х 0,99 х 0,999 = 0,791208
• частота реализации события результирующего события –«Контролируемый пожар с сигналом тревоги» = 0,791208 х 0,01 = 0,00791208 = 7,91208 х 10-3 1/год
и т.д по каждому событию и сценарию развития аварийной ситуации.
Сценарий - путь движения по дереву событий от "иницирующего (опасного) события" до "результирующего события.
Пример 3: рис. 8-2 Приказ Ростехнадзора от 13 мая 2015 г. N 188 Разгерметизация сосуда работающего под давлением
ФУНКЦИОНАЛЬНЫЕ ВОЗМОЖНОСТИ И ПРЕИМУЩЕСТВА:
- Самостоятельно, без привлечения сторонних организаций построить дерево событий
- Строить различные варианты деревьев событий от различных инициирующих событий
- Сохранять построенные деревья событий
- Использовать при построении деревьев событий типовые деревья событий из "Справочник деревьев событий" приведенные в нормативно-правовых актах, Приказах МЧС, Ростехнадзора, СТО, РД Газпрома, Роснефти, Транснефти и из других Приказов Министерств и ведомств.
- Вносить изменения в ранее построенные деревья событий
- Использовать ранее построенные деревья событий в качестве фрагментов, используя инициирующее событие в качестве промежуточного события, сохраняя при этом исходные данные
- Использовать фрагменты деревьев событий, дополняя ими дерево событий, или наоборот, удаляя ветви событий, которые не требуется при рассмотрении данного дерева событий
- Просмотреть результат построения, используя графический редактор
- Произвести расчет частоты, условной вероятности промежуточного и результирующего события, сценариев аварийной ситуации
- Произвести просмотр и распечатку результатов построения и результатов расчета, используя универсальный редактор
- В случае возникновения трудностей по формированию дерева событий получить необходимую консультацию по "горячей линии" в информационно-аналитическом центре по информационно- технологическому сопровождению программных продуктов
- Простота программы позволяет, любому пользователю, знакомому с компьютером сформировать дерево событий
- Построить, используя инициирующее событие дерева событий, дерево отказов

- Печать дерева событий
- Печать списка сценариев, принадлежащих данному дереву событий с графикой, без графики
- Печать расчета частоты и вероятности в группе событий для сценариев, принадлежащих данному дереву
- Перечень сценариев возможных аварий на объекте с графикой, без графики
- Возможные причины и факторы возникновения и развития аварий
- Расчет вероятности развития аварийных ситуаций
ПРИМЕРЫ ИНТЕРФЕЙСА ПРОГРАММНОГО КОМПЛЕКСА ПК "РУСЬ" "ПРОМЫШЛЕННАЯ БЕЗОПАСНОСТЬ"
РЕГИСТРАЦИОННЫЙ НОМЕР ПК В ЕДИНОМ РЕЕСТРЕ ПО МИНЦИФРЫ РФ №2833
- Настройка интерфейса вида «Главное окно» ПК «Русь», процедура ввода организационной структуры предприятия, вертикально-интегрированной компании по ИНН, построение вертикально-интегрированной структуры по РФ, субъекту РФ, ОКТМО района, муниципального образования, сельского поселения, выстраивание всей организационно-планировочной структуры с уровня обособленного подразделения, производства, технологического процесса, оборудования, здания, сооружения, наружной установки, для ведения объектно-ориентированных баз данных по всей вертикали управления
- Примеры интерфейса главного окна пакета прикладных программ ПК "Русь" "Промышленная безопасность"
- Примеры интерфейса главного окна пакета прикладных программ ПК "Русь" "Промышленная безопасность"
- Примеры интерфейса пакета прикладных программ "Матрица многомерного риск-ориентированного факторного анализа"
- Примеры интерфейса пакета прикладных программ "Объемно планировочная структура объекта техногенного воздействия"
- Примеры интерфейса пакета прикладных программ "Объемно-планировочная структура объекта. Распределение опасных веществ, материалов по оборудованию, технологическим операциям, процессам, производствам"
- Интерфейс загрузки Excel файлов "Источники выбросов", "Источники выделения" по каждому обособленному подразделению
(п.2 ст.11 НК РФ), промплощадке предприятия, вертикально-интегрированной компании для формирования базы данных
производств, технологических процессов, используемого оборудования, наружных установок
- Примеры интерфейса пакета прикладных программ "Применяемость сырья и материалов в технологических процессах и производствахя"
- Примеры интерфейса пакета прикладных программ "Определение категорий помещений по взрывоопасности, взрывоопасных зон оборудования"
- Примеры интерфейса программного модуля "Определение категорий взрывоопасности технологических блоков . Расчет участвующих во взрыве массы вещества и радиусов зон разрушения. Приказ Федеральной службы по экологическому, технологическому и атомному надзору от 15 декабря 2020 г. N 533 "Об утверждении федеральных норм и правил в области промышленной безопасности "Общие правила взрывобезопасности для взрывопожароопасных химических, нефтехимических и нефтеперерабатывающих производств"
. . . . . . . . . . . . . . . . . . . . . . . . . . . . . . . . . . . . . . . . . . . . . . . . . . . . . . . . . . . . . . . . . . . . . . . . . . . . . . . . . . . . . . . . . . . . . .
- Примеры интерфейса программного модуля "Рассчет параметров воздушных ударных волн (избыточное давление P и импульс волны давления I) в зависимости от расстояния до центра облака (в том числе с учетом возможного дрейфа облака ТВС). Приказ Федеральной службы по экологическому, технологическому и атомному надзору от 15 декабря 2020 г. N 533 "Об утверждении федеральных норм и правил в области промышленной безопасности "Общие правила взрывобезопасности для взрывопожароопасных химических, нефтехимических и нефтеперерабатывающих производств"
- Примеры интерфейса пакета прикладных программ "Построение дерева событий, отказов, расчет аварийных ситуаций, расчет потенциального, индивидуального, социального риска, построения F/N, F/G диаграмм"
- Примеры интерфейса пакета прикладных программ "Расчет последствий аварийных взрывов топливно-воздушных смесей (ТВС)"
- Примеры интерфейса пакета прикладных программ "Определение параметров волны давления"
- Примеры интерфейса пакета прикладных программ "Тепловой поток с поверхности плаиени"
- Примеры интерфейса пакета прикладных программ "Расчет воздушной волны сжатия при разрыве магистрального газопровода, трубопровода или емкости под давлением"
- Примеры интерфейса пакета прикладных программ "Расчет геометрических размеров пламени для сценариев С2 " Струевые пламена" "
- Примеры интерфейса пакета прикладных программ "Воздушная волна сжатия при воспламенении газовоздушной смеси на открытом пространстве"
- Примеры интерфейса пакета прикладных программ "Расчет геометрических размеров пламени для сценариев группы С1 " Пожар в котловане"
- Примеры интерфейса пакета прикладных программ "Расчет интенсивности истечения и количества выбрасываемого газа при разрушении одиночного трубопровода"
- Примеры интерфейса пакета прикладных программ "Расчет интенсивности истечения и количества выбрасываемого газа при разрушении многоточного трубопровода"
- Примеры интерфейса пакета прикладных программ "Определение параметров волны давления для горючих газов, паров легковоспламеняющих и горючих жидкостей"
- Примеры интерфейса пакета прикладных программ "Расчет размеров взрывоопасных зон, ограниченных нижним концентрационным пределом, построение полей потенциального риска"
- Примеры интерфейса пакета прикладных программ "Оценка последствий химических аварий. Методика "Токси"
- Примеры интерфейса пакета прикладных программ "Аварии на складах жидкого аммиака. ПБ 09-579-03"
- Примеры интерфейса пакета прикладных программ "Расчет рисков, построение F/N, F/G диаграмм для линейных и площадных объектов. Приказ МЧС РФ от 26.06.2024 г. N 533 , Приказ МЧС РФ N 404 (в ред. N 649), Приказ РТН от 28.11.2022 N 414 (от 29 июня 2016 г. N 272 , от 27.12.2013 г. №646), Приказ РТН от 28.11.2022 N 415 , Приказ РТН от 20.04.2015 г. №160,Приказ РТН от 06.11.2013 г. №520, Приказ РТН от 29.12.2022 N 478 , Приказ РТН от 17.06.2016 г. №228."
- Примеры интерфейса пакета прикладных программ "Расчет потенциального, индивидуального, социального риска, построение F/N диаграмм для ОПО МН и МНПП.Приказ МЧС РФ от 26.06.2024 г. N 533 , Приказ РТН от 29.12.2022 N 478 , Приказ РТН от 17.06.2016 г. №228,"
- Примеры интерфейса пакета прикладных программ "Расчет потенциального, индивидуального, социального риска, построение F/N диаграмм для распределительных сетей трубопроводов"
- Примеры интерфейса пакета прикладных программ "Определение расчетных величин пожарного риска на производственных объектах, в зданиях, на территории, в селитебной зоне вблизи объекта . Приказ МЧС РФ от 10.07.2009 г. №404 (в ред. N 649 от 14.12.2010 г.)"
- Примеры интерфейса пакета прикладных программ "Определение расчетных величин пожарного риска на производственных объектах, в зданиях, на территории, в селитебной зоне вблизи объекта . Приказ МЧС РФ от 26.06.2024 г. N 533"
- Примеры интерфейса пакета прикладных программ "Разработка и формирование (ПЛА)"
- Примеры интерфейса пакета прикладных программ "Разработка и формирование (ПЛАРН)"
- Примеры интерфейса пакета прикладных программ "Разработка и формирование декларации промышленной безопасности (ДПБ)"
- Примеры интерфейса пакета прикладных программ "Разработка и формирование паспорта потенциально опасного промышленного объекта (ППОПО)"
- Примеры интерфейса пакета прикладных программ "Справочники веществ и материалов, показателей горючих материалов, вероятностей и частот отказов оборудования, типовых деревьев событий, отказов "
- Примеры интерфейса печати расчетов в "Редактор печати"
- Другие примеры интерфейса пакета прикладных программ ПК "Русь" "Промышленная безопасность"


ПРИМЕР ИНТЕРФЕЙСА "МАТРИЦА МНОГОМЕРНОГО РИСК-ОРИЕНТИРОВАННОГО ФАКТОРНОГО АНАЛИЗА"
ПРИМЕР ИНТЕРФЕЙСА "ОБЪЕМНО ПЛАНИРОВОЧНАЯ СТРУКТУРА ОБЪЕКТА ТЕХНОГЕННОГО ВОЗДЕЙСТВИЯ"
ПРИМЕР ИНТЕРФЕЙСА ОБЪЕМНО-ПЛАНИРОВОЧНОЙ СТРУКТУРЫ ОБЪЕКТА, РАСПРЕДЕЛЕНИЕ ОПАСНЫХ ВЕЩЕСТВ, МАТЕРИАЛОВ ПО
ОБОРУДОВАНИЮ, ТЕХНОЛОГИЧЕСКИМ ОПЕРАЦИЯМ, ПРОЦЕССАМ, ПРОИЗВОДСТВАМ
ПРИМЕР ИНТЕРФЕЙСА "ПРИМЕНЯЕМОСТЬ СЫРЬЯ И МАТЕРИАЛОВ В ТЕХНОЛОГИЧЕСКИХ ПРОЦЕССАХ И ПРОИЗВОДСТВАХ"
ПРИМЕР ИНТЕРФЕЙСА ОПРЕДЕЛЕНИЯ КАТЕГОРИЙ ПОМЕЩЕНИЙ ПО ВЗРЫВООПАСНОСТИ, ВЗРЫВООПАСНЫХ ЗОН ОБОРУДОВАНИЯ
ПРИМЕР ИНТЕРФЕЙСА ПРОГРАММНОГО МОДУЛЯ
ОПРЕДЕЛЕНИЕ КАТЕГОРИЙ ВЗРЫВООПАСНОСТИ ТЕХНОЛОГИЧЕСКИХ БЛОКОВ. РАСЧЕТ УЧАСТВУЮЩЕЙ ВО ВЗРЫВЕ МАССЫ ВЕЩЕСТВА И РАДИУСОВ ЗОН РАЗРУШЕНИЯ. ПРИКАЗ РОСТЕХНАДЗОРА ОТ 15 ДЕКАБРЯ 2020 Г. N 533 «ОПРЕДЕЛЕНИЕ КАТЕГОРИЙ ВЗРЫВООПАСНОСТИ ТЕХНОЛОГИЧЕСКИХ БЛОКОВ»:
. . . . . . . . . . . . . . . . . . . . . . . . . . . . . . . . . . . . . . . . . . . . . . . . . . . . . . . . . . . . . . . . . . . . . . . . . . . . . . . . . . . . . . . . . . . . . .
ПРИМЕР ИНТЕРФЕЙСА ПРОГРАММНОГО МОДУЛЯ
ОЦЕНКА ЗОН ПОРАЖЕНИЯ, ОСНОВАННАЯ НА "ТРОТИЛОВОМ ЭКВИВАЛЕНТЕ" ВЗРЫВА ОПАСНЫХ ВЕЩЕСТВ.
РАССЧЕТ ПАРАМЕТРОВ ВОЗДУШНЫХ УДАРНЫХ ВОЛН (ИЗБЫТОЧНОЕ ДАВЛЕНИЕ P И ИМПУЛЬС ВОЛНЫ ДАВЛЕНИЯ I) В ЗАВИСИМОСТИ ОТ РАССТОЯНИЯ ДО ЦЕНТРА ОБЛАКА (В ТОМ ЧИСЛЕ С УЧЕТОМ ВОЗМОЖНОГО ДРЕЙФА ОБЛАКА ТВС).
ПРИКАЗ РОСТЕХНАДЗОРА ОТ 15 ДЕКАБРЯ 2020 Г. N 533 «ОПРЕДЕЛЕНИЕ КАТЕГОРИЙ ВЗРЫВООПАСНОСТИ ТЕХНОЛОГИЧЕСКИХ БЛОКОВ»:
ПРИМЕР ИНТЕРФЕЙСА ПОСТРОЕНИЯ ДЕРЕВА СОБЫТИЙ, ОТКАЗОВ, РАСЧЕТ АВРИЙНЫХ СИТУАЦИЙ, РАСЧЕТ ПОТЕНЦИАЛЬНОГО, ИНДИВИДУАЛЬНОГО, СОЦИАЛЬНОГО РИСКА,
ПОСТРОЕНИЕ F/N, F/G ДИАГРАММ ПК "РУСЬ", ГИАС "ЭКОБЕЗОПАСНОСТЬ"

ПРИМЕР ИНТЕРФЕЙСА ПК "ОПРЕДЕЛЕНИЕ ПАРАМЕТРОВ ВОЛНЫ ДАВЛЕНИЯ":

ПРИМЕР ИНТЕРФЕЙСА ПРОГРАММНОГО МОДУЛЯ "ТЕПЛОВОЙ ПОТОК С ПОВЕРХНОСТИ ПЛАМЕНИ":






ПРИМЕР ИНТЕРФЕЙСА ПРОГРАММНОГО МОДУЛЯ:

ПРИМЕР ИНТЕРФЕЙСА ПРОГРАММНОГО МОДУЛЯ "РАСЧЕТ ВОЗДУШНОЙ ВОЛНЫ СЖАТИЯ ПРИ РАЗРЫВЕ МАГИСТРАЛЬНОГО ГАЗОПРОВОДА, ТРУБОПРОВОДА ИЛИ ЕМКОСТИ ПОД ДАВЛЕНИЕМ" :

ПРИМЕР ИНТЕРФЕЙСА ПРОГРАММНОГО МОДУЛЯ "РАСЧЕТ ГЕОМЕТРИЧЕСКИХ РАЗМЕРОВ ПЛАМЕНИ ДЛЯ СЦЕНАРИЕВ ГРУППЫ С2 «СТРУЕВЫЕ ПЛАМЕНА»":


ПРИМЕР ИНТЕРФЕЙСА ПРОГРАММНОГО МОДУЛЯ "ВОЗДУШНАЯ ВОЛНА СЖАТИЯ ПРИ ВОСПЛАМЕНЕНИИ ГАЗОВОЗДУШНОЙ СМЕСИ НА ОТКРЫТОМ ПРОСТРАНСТВЕ":

ПРИМЕР ИНТЕРФЕЙСА ПРОГРАММНОГО МОДУЛЯ:


ПРИМЕР ИНТЕРФЕЙСА ПРОГРАММНОГО МОДУЛЯ "РАСЧЕТ ГЕОМЕТРИЧЕСКИХ РАЗМЕРОВ ПЛАМЕНИ ДЛЯ СЦЕНАРИЕВ ГРУППЫ С1 «ПОЖАР В КОТЛОВАНЕ»":



ПРИМЕР ИНТЕРФЕЙСА ПРОГРАММНОГО МОДУЛЯ "РАСЧЕТ ИНТЕНСИВНОСТИ ИСТЕЧЕНИЯ И КОЛИЧЕСТВА ВЫБРАСЫВАЕМОГО ГАЗА ПРИ РАЗРУШЕНИИ ОДИНОЧНОГО ТРУБОПРОВОДА" :


ПРИМЕР ИНТЕРФЕЙСА ПРОГРАММНОГО МОДУЛЯ "РАСЧЕТ ИНТЕНСИВНОСТИ ИСТЕЧЕНИЯ И КОЛИЧЕСТВА ВЫБРАСЫВАЕМОГО ГАЗА ПРИ РАЗРУШЕНИИ МНОГОНИТОЧНОГО ТРУБОПРОВОДА" :

ПРИМЕР ИНТЕРФЕЙСА ПРОГРАММНОГО МОДУЛЯ "МЕТОДИКА РАСЧЕТА ИНТЕНСИВНОСТИ ИСТЕЧЕНИЯ ПРИ РАЗГЕРМЕТИЗАЦИИ ТЕХНОЛОГИЧЕСКОЙ ЛИНИИ НА ПЛОЩАДОЧНЫХ СООРУЖЕНИЯХ (НА ПРИМЕРЕ КС)" :


ПРИМЕРЫ ИНТЕРФЕЙСА ПРОГРАММНЫХ МОДУЛЕЙ ПК БЛОК "ОПРЕДЕЛЕНИЕ ПАРАМЕТРОВ ВОЛНЫ ДАВЛЕНИЯ":




ПРИМЕРЫ ИНТЕРФЕЙСА "ОЦЕНКА ПОСЛЕДСТВИЙ АВАРИЙНЫХ ВЗРЫВОВ ТОПЛИВНО-ВОЗДУШНЫХ СМЕСЕЙ":
Расчет последствий аварийных взрывов топливно-воздушных смесей
Назначение пунктов меню
Для наглядного отображения зоны возможного поражения можно загрузить карту-схему места аварии. Для этого следует воспользоваться пунктом меню "Файл" - "Загрузить карту-схему":

Поддерживаются следующие графические форматы: jpg, bmp, emf, wmf.
Пункт меню "Файл" - "Сохранить карту-схему" позволяет выгрузить карту схему с нанесенными на нее масштабами поражения в графический файл для дальнейшего использования.
Пункт меню "Файл" - "Сохранить диаграмму" позволяет выгрузить выбранную диаграмму в графический файл для дальнейшего использования.
Карты схемы используемые в расчетах хранятся в виде графических файлов в папке Failure в месте установки программы. Для изменения места хранения графических файлов воспользуйтесь пунктом меню "Файл" - "Настройка". Такая необходимость может возникнуть в случае локальной установки ПО на каждое рабочее место, с расположением базы данных на выделенном сервере. В таком случае, в качестве папки для хранения графических файлов желательно указать выделенную для этих целей папку на этом же сервере.
Назначение кнопок на панели инструментов

Кнопка "Место аварии" - позволяет расположить, удалить или переместить местоположение аварии на карте-схеме.

Кнопка "Масштаб" - позволяет изменить масштаб изображения. Для растровых изображений (jpg, bmp, gif) возможны искажения.

Кнопка "Горюч. вещ-во" - просмотр информации о горючем веществе, заполнение параметров для расчета (удельная теплота сгорания и т.п.)

Кнопка "Ситуац. план" - просмотр ситуационного плана, заполнение параметров расчета.

Кнопка "Метео" - выбор текущей метеорологической обстановки (атмосферное давление и т.п.).
Кнопка "Расчет" - расчет последствий по указанным исходным данным.
Кнопка "Печать" - печать результатов расчета.
Кнопка "Назад (Выход)" - закрыть окно.
При вызове расчетной методики непосредственно из дерева задач, после нажатия кнопки "Выход" появится окно запроса на сохранение результатов расчета:

В случае положительного ответа результаты расчета будут помещены в соответствующий архив, в противном случае - удалены.
Основное рабочее окно делится на три секции по функциональному признаку:
- секция карты схемы/диаграммы;
- секция исходных данных для расчета;
- секция результатов расчета.
Секция карты схемы/диаграммы

Для корректного отображения масштабов разрушений на карте схеме необходимо указать масштаб:

В случае, когда расчет выполняется не из окна архива а непосредственно из дерева задач:

заголовочная часть секции будет иметь дополнительные поля:
-для расчета реальной аварии:

- для расчета вероятной аварии (раздел "Проектные данные"):

В случае, если имеется заполненный сценарий аварии, для ускорения работы можно выбрать шифр аварии. В этом случае поле "Горючее вещество" будет заполнено автоматически. Если в сценарии имеется карта схема, она так же будет загружена автоматически.
Диаграммы


Исходные данные для расчета
Заполните исходные данные для расчета и нажмите кнопку "Расчет".
Назначение кнопок:
- выбор значения из классификатора или справочника
- открыть нормативно-методическую документацию по данному параметру.
- рассчитать параметры для указанного значения.
Секция результатов расчета

После заполнения исходных данных и расчета (кнопка "Расчет") результатов в данной секции выводятся результаты расчета.
Для отображения соответствующего параметра на карте-схеме отметьте интересующий параметр:

Для настройки цвета отображения нажмите на соответствующую кнопку:

Угол поворота карты
По умолчанию за направление север-юг на карте схеме принято направление верх-низ. Если направление север-юг карты схемы отличается от вертикального, можно задать угол поворота:

Для этого служит панель компаса:

Угол поворота можно задать простым поворотом стрелки указателя. Для этого наведите курсор мыши на стрелку компаса и, удерживая нажатой левую кнопку мыши, поверните стрелку на требуемый угол:

Угол поворота можно так же указать как численное значение: 
ПРИМЕР ИНТЕРФЕЙСА РАСЧЕТа МАКСИМАЛЬНЫХ РАЗМЕРОВ ВЗРЫВООПАСНЫХ ЗОН, ОГРАНИЧЕННЫХ НИЖНИМ КОНЦЕНТРАЦИОННЫМ ПРЕДЕЛОМ, ПОСТРОЕНИЕ ПОЛЕЙ ПОТЕНЦИАЛЬНОГО РИСКА :


ПРИМЕР ИНТЕРФЕЙСА "РАСЧЕТ РИСКОВ, ПОСТРОЕНИЕ F/N, F/G ДИАГРАММ ДЛЯ ЛИНЕЙНЫХ И ПЛОЩАДНЫХ ОБЪЕКТОВ. ПРИКАЗ МЧС РФ ОТ 26.06.2024 Г. N 533 , ПРИКАЗ МЧС РФ N 404 (В РЕД. N 649), ПРИКАЗ РТН ОТ 28.11.2022 N 414 (ОТ 29 ИЮНЯ 2016 Г. N 272 , ОТ 27.12.2013 Г. №646), ПРИКАЗ РТН ОТ 28.11.2022 N 415 , ПРИКАЗ РТН ОТ 20.04.2015 Г. №160,ПРИКАЗ РТН ОТ 06.11.2013 Г. №520, ПРИКАЗ РТН ОТ 29.12.2022 N 478 , ПРИКАЗ РТН ОТ 17.06.2016 Г. №228."
ПРИМЕР ИНТЕРФЕЙСА "РАСЧЕТ ПОТЕНЦИАЛЬНОГО, ИНДИВИДУАЛЬНОГО, СОЦИАЛЬНОГО РИСКА, ПОСТРОЕНИЕ F/N ДИАГРАММ ДЛЯ ОПО МН И МНПП.ПРИКАЗ МЧС РФ ОТ 26.06.2024 Г. N 533 , ПРИКАЗ РТН ОТ 29.12.2022 N 478 , ПРИКАЗ РТН ОТ 17.06.2016 Г. №228,"
- Вводится объемно-планировочная структура объекта техногенного воздкйствия :
- Для каждой структуры строится дерево аварийных ситуаций :
- Проводится привязка аварийных ситуаций к объемно-планировочной структуре объекта техногенного воздкйствия
- Проводится по выбранным сценариям расчет аварийной ситуации:








- Проводится расчет риска:

.................
- Проводится печать расчетов риска:



ПРИМЕР ИНТЕРФЕЙСА "РАСЧЕТ ПОТЕНЦИАЛЬНОГО, ИНДИВИДУАЛЬНОГО, СОЦИАЛЬНОГО РИСКА, ПОСТРОЕНИЕ F/N ДИАГРАММ ДЛЯ РАСПРЕДЕЛИТЕЛЬНЫХ СЕТЕЙ ТРУБОПРОВОДОВ"
ПРИМЕР ИНТЕРФЕЙСА "ОПРЕДЕЛЕНИЕ РАСЧЕТНЫХ ВЕЛИЧИН ПОЖАРНОГО РИСКА НА ПРОИЗВОДСТВЕННЫХ ОБЪЕКТАХ, В ЗДАНИЯХ, НА ТЕРРИТОРИИ, В СЕЛИТЕБНОЙ ЗОНЕ ВБЛИЗИ ОБЪЕКТА . ПРИКАЗ МЧС РФ ОТ 10.07.2009 Г. №404 (В РЕД. N 649 ОТ 14.12.2010 Г.)"
ПРИМЕР ИНТЕРФЕЙСА "ОПРЕДЕЛЕНИЕ РАСЧЕТНЫХ ВЕЛИЧИН ПОЖАРНОГО РИСКА НА ПРОИЗВОДСТВЕННЫХ ОБЪЕКТАХ, В ЗДАНИЯХ, НА ТЕРРИТОРИИ, В СЕЛИТЕБНОЙ ЗОНЕ ВБЛИЗИ ОБЪЕКТА . ПРИКАЗ МЧС РФ ОТ 26.06.2024 Г. N 533"
ПРИМЕР ИНТЕРФЕЙСА РАСЧЕТА В РЕДАКТОРЕ ПЕЧАТИ:



АРХИТЕКТУРА ИНФОРМАЦИОННОЙ СИСТЕМЫ:


СТРУКТУРА ИНФОРМАЦИОННОЙ СИСТЕМЫ ПРИНЦИПЫ ПРИЕМА-ПЕРЕДАЧИ ДАННЫХ:


РАСПРЕДЕЛЕННАЯ МОДЕЛЬ ИНФОРМАЦИОННЫХ ПОТОКОВ ПК "РУСЬ", ГИАС "ЭКОБЕЗОПАСНОСТЬ" , ПОСТРОЕНИЕ ВЕРТИКАЛЬНО-ИНТЕГРИРОВАННЫХ ИНФОРМАЦИОННЫХ СИСТЕМ


ЦЕНА И УСЛОВИЯ ПОСТАВКИ:
Программное обеспечение (ПО) передается индивидуальным предпринимателям и юридическим лицам через прямое информационно-технологическое сопровождение в НПП "Авиаинструмент", сделав "
Заказ" на необходимую конфигурацию ПК "Русь".
Заказ программного комплекса:
- Заказать
- Пакет прикладных программ "Построение дерева событий" входит в состав пакета прикладных программ программного комплекса
ПК "Русь" "Пожарная безопасность"
Поддержка и сопровождение:
- Информационно-технологическое сопровождение (ИТС)
- Регистрация ПК "Русь", ПК ГИАС "Экобезопасность в едином реестре Российских программ для электронных вычислительных машин и баз данных Минцифры России, Рег № ПК №2831, №2833, №2835, №3525
ПК "Русь" "Промышленная безопасность" Рег. номер. ПО №2833,
ПК "Русь" "Пожарная безопасность" Рег. номер. ПО №2831,
ПК "Русь" "Охрана окружающей среды" Рег. номер. ПО №2835,
ПК "Русь" "Энергетическая безопасность" Рег. номер. ПО №3525,
ПК "Русь" "Эксплуатационная безопасность объектов техносферы, объектов недвижимости, зданий, сооружений" Рег. номер. ПО №3525
- Аккредитация ООО НПП «Авиаинструмент» Министерством цифрового развития, связи и массовых коммуникаций Российской Федерации на осуществление деятельности в области информационных технологий.
Рег. номер 60. Решение Минкомсвязи России о госаккредитации № 77 от 05.03.2008 года.
- Состав пакетов прикладных программ объектно-ориентированных вертикально-интегрированных программных комплексов ПК "Русь", ПК ГИАС "Экобезопасность".
- Каждая программа программных блоков вертикально интегрированных, объектно-ориентированных (п.2.ст.11 НК РФ,
ст.2 п.4.1 294-ФЗ, п.3 ст.16 248-ФЗ, ст. 4.2 7-ФЗ) ) программных комплексов ПК "Русь", ПК ГИАС "Экобезопасность" может работать как отдельно, так и собираться в заранее заданную единую взаимосвязанную функциональную конфигурацию в соответствие с организационной, объемно-планировочной структурой предприятия, компании, объектов ОНВ, ОПО, ПОО, с возможностью установки на отдельные компьютеры, ноутбуки, с объединением баз данных на своих серверах, как в локальных, так и в корпоративных сетях, используя клиент-серверную технологию доступа к базам данных, построения любой распределенной системы сбора и обработки информации, как в вертикально-интегрированных компаниях, так и у субъектов МСП с использованием локальных вычислительных сетей, сети интернет, беспроводных сетей передачи данных, как по отдельности, так и в различных сочетаниях с возможностью подключения неограниченного количества рабочих станций для ввода, анализа и обработки информации, в том числе, с использованием виртуальных машин, сохранения введенных баз данных, выполненных расчетов, проектов, по каждому обособленному подразделению (п.2.ст.11 НК РФ ), промплощадке предприятия, вертикально-интегрированной компании, производств, технологических процессов, используемого оборудования, пожаро-, взрыво-опасных веществ, материалов, привязанных к объектам ОНВ, ОПО, ПОО в соответствии с п.2.ст.11 НК РФ,
ст.2 п.4.1 294-ФЗ, п.3 ст.16 248-ФЗ, ст. 4.2 7-ФЗ) с возможностью сохранения введенных баз данных, выполненных расчетов, проектов, расчета рисков, по годам, без ограничения срока, в соответствии с действовавшими НПА на период введения данных, выполнения расчетов, разработки проектов,
использования выполненных расчетов в различных программных модулях программных комплексов, как для одного объекта техногенного воздействия (ОТВ), так и для других аналогичных объектов, обеспечения контроля выполнения обязательных требований в соответствии со
ст.5 №247-ФЗ,
ст.16,
ст.22,
ст.23 №248-ФЗ, жизненного цикла объекта, в том числе, с сохранением объектно-ориентированных баз данных в течении 20 лет, в соответствии с
п.3 ст. 78 №7-ФЗ, вне зависимости от времени и конфигурации сборки заказанной комплектации ПК "Русь", ПК ГИАС "Экобезопасность",
приведена подробная последовательность технологических операций по расчету риска, начиная с ввода объемно-планировочной структуры объекта, построения сценариев аварийных ситуаций по каждому элементу структуры объекта,
с автоматическим объединением на уровне объекта всех структурных элементов с деревьями событий, выполненными расчетами аварийных ситуаций,
с построенными деревьями событий, деревьями отказов, всего спектра возможных нежелательных событий,
без ограничения количества промежуточных событий в группе событий и результирующих событий,
возможных сценариев аварий, без ограничения количества шифров аварий для каждого сценария, для различных составляющих объемно-планировочной структуры, последовательности количественной оценки последствий аварийных выбросов пожаро-, взрыво- опасных веществ, материалов, по каждому сценарию, шифру аварийной ситуации, теплового поражения, воздействия тепловой радиации от пожаров, поражения ВУВ, ВВС, воздействия воздушной ударной волны (ВУВ), воздушной волны сжатия (ВВС),
разрушения при горении и взрыве облаков ТВС нефти (нефтепродуктов) с воздухом, расчет размеров взрывоопасных зон, расчет зон теплового воздействия факельных систем,
расчет категории помещений А, Б, В1-4, Г, Д, категории зданий А, Б, В, Г, Д, категории наружных установок АН, БН, ВН, ГН, ДН по взрывопожарной и пожарной опасности,
рсчет категории взрывоопасности технологических блоков,
мделирование динамики развития опасных факторов пожаров ОФП,
рсчет времени блокировки, времени от начала пожара до блокирования эвакуационных путей в результате распространения на них опасных факторов пожара многоэтажных зданий,
рсчет времени эвакуации из многоэтажных зданий при пожарах, без ограничения количества этажей в здании, количества помещений на этажах,
определение расчетных величин пожарного риска на производственных объектах, потенциального пожарного риска в зданиях, на территории и в селитебной зоне вблизи объекта,
вероятностную (по пробит-функции) оценку поражения человека, зданий, сооружений, неподвижных транспортных средств, технологического оборудования, наружных установок, определение точек риска, расчет индивидуального, потенциального, социального, коллективного риска,
построение полей потенциального риска на картографичческой основе, как по каждому структурному элементу объекта (п.2.ст.11 НК РФ,
ст.2 п.4.1 294-ФЗ,
п.3 ст.16 248-ФЗ,
ст. 4.2 7-ФЗ) ), так и по объекту, в целом, построение F/N, F/G диаграмм, обеспечение контроля выполнения обязательных требований в соответствии со
ст.5 №247-ФЗ,
ст.16,
ст.22,
ст.23 №248-ФЗ по определению вероятности наступления событий, возникновения риска аварийных ситуаций, потенциальном масштабе распространения вероятных негативных последствий, влекущих причинение вреда (ущерба), с учетом сложности преодоления таких последствий, следствием которых может стать причинение вреда (ущерба) различного масштаба, тяжести для охраняемых законом ценностей, фактическом причинении вреда (ущерба) вследствие наступления событий, вызванных определенными источниками и причинами риска причинения вреда (ущерба),
документарное формирование расчета пожарного риска
- Примеры интерфейса пакетов прикладных программ ПК "Русь", ПК ГИАС "Экобезопасность" №2831, №2833, №2835, №3525
- Приведены примеры интерфейса пакетов прикладных программ ПК "Русь", ПК ГИАС "Экобезопасность" №2831, №2833, №2835, №3525 с подробными примерами последовательности
расчета величин риска на производственных, гражданских объектах, в зданиях, сооружениях, строениях различных классов,
на территории ПОО, ОПО, МН, ЛЧ, площадных сооружениях ПОО, ОПО МН, МНПП, объектах негативного воздействия на окружающую среду (ОНВ), в зоне влияния объектов,
элементов структуры объектов, от технологических операций с расчетом последовательности построения полей потенциального риска,
с учетом неограниченного количество источников опасности, неограниченного количества сценариев аварийных ситуаций
по каждому структурному элементу ПОО, ОПО, МН, ЛЧ,
площадного сооружения ПОО, ОПО МН, МНПП, ОНВ (п.2.ст.11 НК РФ,
ст.2 п.4.1 294-ФЗ,
п.3 ст.16 248-ФЗ,
ст. 4.2 7-ФЗ) ), приведена подробная последовательность технологических операций по расчету риска, начиная с
ввода объемно-планировочной структуры объекта, построения сценариев аварийных ситуаций по каждому элементу структуры объекта,
с автоматическим объединением на уровне объекта всех структурных элементов с деревьями событий, выполненными расчетами аварийных ситуаций,
с построенными деревьями событий, деревьями отказов, всего спектра возможных нежелательных событий,
без ограничения количества промежуточных событий в группе событий и результирующих событий,
возможных сценариев аварий, без ограничения количества шифров аварий для каждого сценария, для различных составляющих объемно-планировочной структуры,
приведена подробная последовательность технологических операций
по количественной оценке массы пожаро-, взрывоопасеых веществ, материалов, поступающих в окружающее пространство,
последствий аварийных выбросов пожаро-, взрыво- опасных веществ, материалов, по каждому сценарию, шифру аварийной ситуации,
теплового поражения, воздействия тепловой радиации от пожаров, поражения ВУВ, ВВС, воздействия воздушной ударной волны (ВУВ), воздушной волны сжатия (ВВС), поражения осколками, воздействия осколков, поражения газовой струей, динамического воздействия газовой струи,
разрушения при горении и взрыве облаков ТВС нефти (нефтепродуктов) с воздухом, расчет размеров взрывоопасных зон, расчет зон теплового воздействия факельных систем, моделирование рассеяния опасных веществ в атмосфере (модели «тяжелого» и «легкого» газов),
вероятностную (по пробит-функции) оценку поражения человека, зданий, сооружений, неподвижных транспортных средств, технологического оборудования, наружных установок, определение точек риска, расчет индивидуального, потенциального, социального, коллективного риска,
построение полей потенциального риска на картографичческой основе, как по каждому структурному элементу объекта (п.2.ст.11 НК РФ,
ст.2 п.4.1 294-ФЗ,
п.3 ст.16 248-ФЗ,
ст. 4.2 7-ФЗ) ), так и по объекту, в целом, построение F/N, F/G диаграмм, обеспечение контроля выполнения обязательных требований в соответствии со
ст.5 №247-ФЗ,
ст.16,
ст.22,
ст.23 №248-ФЗ по определению вероятности наступления событий, возникновения риска аварийных ситуаций, потенциальном масштабе распространения вероятных негативных последствий, влекущих причинение вреда (ущерба), с учетом сложности преодоления таких последствий, следствием которых может стать причинение вреда (ущерба) различного масштаба, тяжести для охраняемых законом ценностей, фактическом причинении вреда (ущерба) вследствие наступления событий, вызванных определенными источниками и причинами риска причинения вреда (ущерба),
документарное формирование расчета риска
- Примеры интерфейса пакетов прикладных программ ПК "Русь", ПК ГИАС "Экобезопасность" №2831, №2833, №2835, №3525
- Примеры интерфейса пакетов прикладных программ ПК "Русь" "Промышленная безопасность", №2833
- Примеры интерфейса пакетов прикладных программ ПК "Русь" "Пожарная безопасность", №2831
- Примеры интерфейса пакетов прикладных программ ПК "Русь" "Охрана окружающей среды", №2835
- Примеры интерфейса пакетов прикладных программ ПК "Русь" "Энергетическая безопасность", №3525
- Примеры интерфейса пакетов прикладных программ ПК "Русь" "Эксплуатационная безопасность объектов техносферы, объектов недвижимости, зданий, сооружений", №3525
- Примеры интерфейса пакетов прикладных программ ПК ГИАС "Экобезопасность", №3525
- Назначение, функциональные возможности, методология, архитектура построения, адаптация, обновления ПК "Русь", ПК ГИАС "Экобезопасность"
- Ведение в едином интерфейсе в текущем режиме времени вертикально- интегрированные объектно ориентированных баз данных по объектам негативного воздействия на окружающую среду (ОНВ), производственного экологического контроля (ПЭК), баз данных по ПЭК, расчета платы за НВОС в соответствии с фактическими данными ПЭК, единую базу данных в области ООС, ПБ, ЭБ по объектам ОНВ, расположенных в различных ОКАТО, ОКТМО, как вертикально-интегрированных компаний, так и субъектов СМП, как по отдельным объектам ОНВ, так и по юридическому лицу в целом, использовать текущие базы данных для автоматической разработки проектов ПДВ, ПНООЛР, НДС, сформировать 2 ТП (воздух), 2 ТП ( отходы), 2 ТП (водхоз), 4-ОС, расчет объема выбросов парниковых газов, формирование отчета выбросов ПГ, построение систем мониторинга, построение систем СППР, произвести расчет классов опасности отходов КО ОПС, КО НВОС, класс опасности токсичного отхода (КО ТО), декларации о плате за НВОС, базы данных по каждому объекту негативного воздействия (ОНВ) по выбросам ЗВ в атмосферный воздух по каждому источнику выброса и каждому ЗВ, включая автоматические средства измерения ЗВ, сбросам ЗВ в водные объекты, в канализационные сети, движение отходов. вести журналы учета движения отходов, формировать отчетность об организации и результатах осуществления производственного экологического контроля
(Отчет о ПЭК), формировать, без привлечения сторонних организаций, всю необходимую документацию в области охраны окружающей среды (ОС), промышленной, пожарной, эксплутационной безопасности, автоматическое формирование из объектно-ориентированных баз данных
- Ведение баз данных по обеспечению комплексной технологической безопасности на объектах техносферы,
- Ведение баз данных по обеспечению промышленной, пожарной, эксплуатационной, энергетической, технологической, экологической безопасности, охраны окружающей среды,
- Объектно-ориентированное (п.2.ст.11 НК РФ, ст.2 п.4.1 294-ФЗ, п.3 ст.16 248-ФЗ, ст. 4.2 7-ФЗ) проведение оценки риска, профилей риска, определения спектра возможных нежелательных событий, риска причинения вреда, оценки тяжести причинения вреда (ущерба) охраняемым законом ценностям, оценки вероятности наступления негативных событий на объектах техногенного воздействия (ст.22, 23 №248-ФЗ ) как по каждому обособленному подразделению, ОПО, ОНВ, ПОО, так и компании в целом.
- Проведение объектно-ориентированной (п.2.ст.11 НК РФ, ст.2 п.4.1 294-ФЗ, п.3 ст.16 248-ФЗ, ст. 4.2 7-ФЗ) инвентаризации технологических процессов,
образующихся от них выбросов ЗВ в атмосферный воздух, расчета выбросов парниковых газов CO2, CH4, N2O, SF6, CHF3, CF4, C2F6, Охват 1, Охват 2, Охват 3, сбросов ЗВ, образования отходов, ведение сводных расчетов, расчетов технологических нормативов выбросов, сбросов, отходов на единицу номенклатуры продукции, проведение объектно-ориентированных (п.2.ст.11 НК РФ, ст.2 п.4.1 294-ФЗ, п.3 ст.16 248-ФЗ, ст. 4.2 7-ФЗ) расчетов деклараций промышленной,
пожарной безопасности, расчет времени блокировки, времени эвакуации при пожаре, расчет динамики распространения опасных факторов пожара, взрыва расчета потенциального, социального, коллективного риска, F/N, F/G диаграмм, ведение систем мониторинга, СППР, разработку
планов ЛАРН, ПЛА, ПЛАС, паспортов опасных объектов, формирования деклараций промышленной, пожарной безопасности, ПНООЛР, НДВ, ПДВ, НДС, СЗЗ,
деклараций ДВОС, КЭР, расчет платы за НВОС, ПЭК, формирование отчета по ПЭК, систем мониторинга, СППР, данных статотчетности 2-ТП (воздух), 2-ТП (отходы), 2-ТП (водхоз), 2-ТП (рекультивация), 4-ОС, 70-ТП, 71-ТП, 5-ГР, 6-ГР, 1-ЛС, 2-ЛС, данных водопотребления, водоотведения,
синхронизации данных по размещению отходов ТКО, НЕ ТКО на объектах ГРОРО с данными лицензий,
администрирования начисления и поступления платежей по всей организационной вертикали управления компании, прием-передачу информации в органы надзора в открытых XML форматах и др.
- Прогнозирование аварийных ситуаций, риска причинения вреда окружающей среде, риска нанесения ущерба объектам техносферы, объектам недвижимости, зданиям, сооружениям, наружным установкам,
- Построение сценариев аварийных ситуаций, дерева событий, дерева отказов, обеспечение проведения расчета рисков,
построения F/N, F/G диаграмм
- Определение спектра возможных нежелательных событий, возможных сценариев аварий на различных составляющих ПОО, ОПО, МН, ЛЧ, площадочных сооружениях ПОО, ОПО МН, МНПП, объектах негативного воздействия на окружающую среду ОНВ,
- Расчет показателей пожаро-, взрывоопасности веществ и материалов
- Расчет количественной оценки массы пожаро-, взрывоопасных веществ, показателей пожаровзрывоопасности веществ поступающих в окружающее пространство
- Количественная оценка и последствия аварийных выбросов пожаро-, взрыво- опасных веществ, материалов, расчет показателей риска производственных объектов, наружных установок, ОПО, ОНВ, МН и МНПП, территории зоны воздействия,
- Оценка взрывоопасности технологических блоков, определение категорий взрывоопасности наружных установок, помещений, зданий по взрывопожарной и пожарной опасности
- Моделирование взрывов облаков ТВС с учетом тротилового эквивалента вещества, а также взрывов конденсированных взрывчатых веществ КВВ
- Провести расчет прогнозирования аварийных ситуаций, взрывов ТВС, КВВ, динамики развития пожаров, риска нанесения ущерба объектам техносферы, объектам недвижимости, зданиям, сооружениям, наружным установкам, технологическим процессам, охраняемым законом N 247-ФЗ от 31.07.2020, N248-ФЗ от 31.07.2020 ценностям,
- Моделирование взрывов облаков ТВС, параметров ударной волны, зон поражения, разрушения при горении и взрыве облаков ТВС нефти (нефтепродуктов) с воздухом. расчет размеров взрывоопасных зон, расчет зон теплового воздействия стационарных факельных систем, моделирование рассеяния опасных веществ в атмосфере (модели «тяжелого» и «легкого» газов)
- Расчет зон токсического поражения человека и зон возможного воспламенения (взрыва) облаков топливно-воздушных смесей (ТВС)
- Оценку параметров воздушных ударных волн (избыточного давления на фронте волны сжатия, импульса, длительности фазы сжатия и разряжения) с учетом загроможденности окружающего пространства, скорости взрывного превращения (детонация, дефлаграция) и фазового состава облака
- Определить зоны поражения людей и повреждения зданий в результате взрывов облаков ТВС по различным критериям поражения (по избыточному давлению, по избыточному давлению и импульсу, вероятностное поражение по пробит-функциям).
- Оценка взрывоопасной массы горючего в облаках ТВС и их перемещения (дрейфа) с учетом времени, прошедшего с начала выброса
- Провести моделирования последствий теплового воздействия от пожара пролива, огненного шара, аварийных факелов, пожара-вспышки, расчет зон возможного поражения осколками при аварийном разрушении емкостного оборудования, оценка воздействия аварийных выбросов ОВ на окружающую среду
- Расчет размеров разрушения, частоты их возникновения на магистральных нефте- и газопроводах, массовой скорости истечения горючих газов, зон загазованности и зон теплового воздействия при авариях на магистральных газопроводах
- Расчет зон возможного поражения осколками человека, зданий, сооружений, технологического оборудования при аварийном разрушении надземного и подземного оборудования (резервуаров, трубопроводов)
- Обеспечение комплексной пожарной, промышленной, энергетической, эксплуатационной, экологической безопасности, охраны окружающей среды на объектах техносферы, на промышленных предприятиях, потенциально опасных объектах, в вертикально-интегрированных компаниях,
- Детерминированную (учитывающую только значение поражающих факторов) и вероятностную (по пробит-функции) оценку теплового поражения, воздействия тепловой радиации от пожара на человека, на здания, сооружения, технологическое оборудование, наружные установки
- Детерминированную (учитывающую только значение поражающих факторов) и вероятностную (по пробит-функции) оценку поражения ВУВ, ВВС, воздействия воздушной ударной волны (ВУВ), воздушной волны сжатия (ВВС) на человека, на здания, сооружения, неподвижные транспортные средства, технологическое оборудование, наружные установки
- Детерминированную (учитывающую только значение поражающих факторов) и вероятностную (по пробит-функции) оценку поражения осколками, воздействия осколков на человека, на здания, сооружения, технологическое оборудование, наружные установки
- Детерминированную (учитывающую только значение поражающих факторов) и вероятностную (по пробит-функции) оценку поражения газовой струей, динамического воздействия газовой струи на человека, на здания, сооружения, неподвижные транспортные средства, технологическое оборудование, наружные установки
- Расчет показателей риска как на территории опасного производственного объекта, так и в зоне его влияния, построение полей потенциального риска, с учетом как неограниченного количество источников опасности, так и неограниченного количества сценариев аварийных ситуаций, пожаров, взрывов ТВС, КВВ, воздействия ВУВ, ВВС, разлета осколков на человека, на здания, сооружения, неподвижные транспортные средства, технологическое оборудование, расчет индивидуального, потенциального, социального, коллективного риска, построение F/N, F/G диаграмм.
- Программы-конструктор формирования необходимой корпоративной объектно-ориентированной проектной, отчетной , технологической документации, в соответствии с требованиями НПА, №523-ФЗ от 28.12.2024 по переходу России на
технологический суверенитет, ГОСТ Р 44 "Система технологической подготовки производства» (ТПП)"
- Сохранение выполненных объектно-ориентированных расчетов по объектам негативного воздействия ОНВ, пожаро-опасным производственным объектам ОПО, МН, МНПП по годам
- Сохранение баз данных, введенные в программные модули вне зависимости от времени поставки последующих дополнительных блоков т.е. не зависят от поставки дополнительных блоков
- Ведение объектно-ориентированных баз данных по пожарной безопасности объектов техносферы, объектов недвижимости, общественных зданий, промышленных объектов
- Формирование всей необходимой корпоративной объектно-ориентированной проектной, отчетной , технологической документации в области обеспечения пожарной безопасности, в соответствии с требованиями НПА, №523-ФЗ от 28.12.2024 по переходу России на
технологический суверенитет, ГОСТ Р 44 "Система технологической подготовки производства» (ТПП)", Приказа МЧС России от 26 июня 2024 г. N 533 "Об утверждении методики определения расчетных величин пожарного риска на производственных объектах" (Зарегистрировано в Минюсте России 02.09.2024 N 79360),
Приказа МЧС России от 14.11.2022 N 1140 "Об утверждении методики определения расчетных величин пожарного риска в зданиях, сооружениях и пожарных отсеках различных классов функциональной пожарной опасности" (Зарегистрировано в Минюсте России 20.03.2023 N 72633) и другими НПА
- Проведение оценки последствий аварийных ситуаций, ущерба, в том числе связанных с выбросом пожароопасных веществ, показателей риска производственных объектов, наружных установок, ОПО, ОНВ, МН и МНПП, территории зон воздействия, оценки взрыво-, пожаро- опасности зданий и сооружений, риска в производственных и непроизводственных зданиях, сооружениях, категорирования наружных установок по взрыво-, пожаро- опасности и других задач по обеспечению единой информационно-технологической цепочки сбора, хранения, проверки достоверности представления и обработки информации в области риск-ориентированной пожарной безопасности по всей информационной вертикали управления, проверки достоверности представления и обработки информации в области риск-ориентированного надзора по всей информационной вертикали управления в соответствии с Постановлением Правительства РФ от 17.08.2016 N 806 (ред. от 02.03.2017) "О применении риск-ориентированного подхода при организации отдельных видов государственного контроля (надзора) и внесении изменений в некоторые акты Правительства Российской Федерации" (вместе с "Правилами отнесения деятельности юридических лиц и индивидуальных предпринимателей и (или) используемых ими производственных объектов к определенной категории риска или определенному классу (категории) опасности"),
Статьи 8.1. «Применение риск-ориентированного подхода при организации государственного контроля (надзора)» Федерального закона от 26.12.2008 N 294-ФЗ "О защите прав юридических лиц и индивидуальных предпринимателей при осуществлении государственного контроля (надзора) и муниципального контроля"
- Расчет ущерба при аварийных ситуациях
- Расчет достаточности сил и средств при ЛЧС(Н)"
- Разработка разделов планов ликвидации аварийных ситуаций, разделов ИТМ ГО и ЧС, разработка деклараций пожарной безопасности, разработка мероприятий по защите персонала и населения от возможных аварий
- Разработка разделов по пожарной безопасности паспорта безопасности потенциально опасного промышленного объекта (ПОПО), разделов паспорта антитеррористической защищенности объекта (территории), паспорта безопасности объекта (территории), плана по предупреждению и ликвидации чрезвычайных ситуаций, обусловленных разливами нефти и нефтепродуктов на территории объекта (ПЛАРН), плана локализации и ликвидации аварий (ПЛА) на взрывопожароопасных и химически опасных производственных объектах, плана локализации и ликвидации аварийных ситуаций (ПЛАС) на химико-технологическом объекте, разделов плана ГО и ЧС действий по предупреждению и ликвидации чрезвычайных ситуаций организации в соответствии с ГОСТ Р 22.2.14-2023, декларации безопасности гидротехнического сооружения (ДБГТС), другой документации в области ПБ, ЭБ, ООС, антитеррористической защищенности объектов техносферы, объектов недвижимости, зданий, сооружений, в соответствии с Приказами МЧС России от 26.06.2024 г. N533, от 14.11.2022 N1140, Приказом Ростехнадзора от 03.11.2022 N 387 (ред. от 20.05.2025 N 168), ст. 5 N 247-ФЗ от 31.07.2020, ст.22, ст.23 N248-ФЗ от 31.07.2020, формирование всей необходимой корпоративной объектно-ориентированной проектной, отчетной , технологической документации по пожарной безопасности, в соответствии с требованиями НПА, №523-ФЗ от 28.12.2024 по переходу России на
технологический суверенитет, ГОСТ Р 44 "Система технологической подготовки производства» (ТПП)"
- Разработка специальных технических условий, проверка достоверности расчетов при обязательном страховании ответственности владельцев ПОПО, проведение риск-ориентированного подхода при определении вероятности аварийных ситуациях на ПОПО и нанесения ущерба охраняемых законом ценностям
- Обеспечивают выполнение требований Федеральных законов Российской Федерации от 26 декабря 2008г. №294-ФЗ "О защите прав юридических лиц и индивидуальных предпринимателей при осуществлении государственного контроля (надзора) и муниципального контроля" (ст.8.1 «Применение риск-ориентированного подхода при организации государственного контроля (надзора)), вертикально-интегрированного контроля на объектах ОНВ, ОПО
по всей информационной вертикали управления на предприятии, компании, от единиц оборудования, технологических операций, техпроцессов, производств, "обособленных подразделений" (ч.2, ст.11 НК РФ), с применением матрицы многомерного риск-ориентированного факторного анализа источников риска, профилей риска, определения спектра возможных нежелательных событий, риска причинения вреда, оценки тяжести причинения вреда (ущерба) охраняемым законом ценностям, оценки вероятности наступления негативных событий,
- Обеспечение выполнения ст.23. «Категории риска причинения вреда (ущерба) и индикаторы риска нарушения обязательных требований»
Федерального закона от 31.07.2020 N 248-ФЗ «О государственном контроле (надзоре) и муниципальном контроле в Российской Федерации»),
"Заявка о постановке на учет объектов НВОС", сформировать "Заявка на КЭР", КЭР (КЭР), ДВОС, построение сценариев аварийных ситуаций, деревьев отказов, расчет условных вероятностей, расчет рисков, построение полей потенциального риска, расчет ущерба, построение F/N, F/G диаграмм и формирование других документов в соответствии с требованиями НПД, как по отдельным объектам капитального строительства, так и (или) другим объектам, а также их совокупности, объединенных единым назначением и (или) неразрывно связанных физически или технологически и расположенных в пределах одного или нескольких земельных участков, так и по предприятию, компании в целом, создать систем СЭМ, автоматизированные системы управления (АСУ) по ISO 14001, обеспечить прием-передачу информации в ХМL-формате, обеспечение промышленной, пожарной, эксплуатационной, энергетической, технологической, экологической безопасности, охраны окружающей среды,
жизненного цикла объекта, наружной установки, в том числе, с сохранением объектно-ориентированных баз данных в течении 20 лет, в соответствии с
п.3 ст. 78 №7-ФЗ, построенных на единой классификационной основе, единой методологии приема-передачи информации ФНС России,
единой методологии по сбору, обработке первичных статистических данных, административных и иных данных
Федеральными органами исполнительной власти , направленных на достижение технологического суверенитета России,
в рамках единой методологии приема, передачи информации в XML форматах, сбора, хранения, анализа, ведения
вертикально-интегрированных, объектно-ориентированных баз данных, в соответствие с организационной и планировочной структурой промплощадки, объекта ОНВ, ОПО, ПОО, предприятия, компании (п.2.ст.11 НК РФ,
ст.2 п.4.1 294-ФЗ,
п.3 ст.16 248-ФЗ,
ст. 4.2 7-ФЗ) ) ,
обеспечения контроля выполнения обязательных требований в соответствии со
ст.5 №247-ФЗ,
ст.16,
ст.22,
ст.23 №248-ФЗ, в том числе, ведение единых объектно-ориентированных баз данных :
- Блочная структура, каждый расчетный блок может функционировать как отдельно, так и использовать выполненные расчеты в различных расчетных пакетах прикладных программ, сценариях аварийных ситуаций, авариях, протекающих с наличием эффекта домино (domino effeсt)
- Клиент-серверная технология доступа к данным, возможность построить распределенную систему сбора и обработки информации, используя локальные вычислительные сети, глобальную сеть Интернет и беспроводные сети приема-передачи данных, как по отдельности, так и в различных сочетаниях
- Возможность установления на серверах, локальных компьютерных сетях, в том числе с ограничением рабочих мест, работать с единой объектно-ориентированной базой данных
- Подключение неограниченного количества рабочих станций для ввода, анализа и обработки информации
- Количество одновременно подключенных рабочих станций определяется характеристиками сервера БД и возможностями операционной системы установленной на сервере
- Проведение расчетов с возможностью раздельной работы на нескольких мониторах, в том числе, при работе с чертежами, картографической подложкой
- Встроенные классификаторы, справочники
- Регистрация ПК "Русь", ПК ГИАС "Экобезопасность в едином реестре Российских программ для электронных вычислительных машин и баз данных Минцифры России, Рег № ПК №2831, №2833, №2835, №3525
ПК "Русь" "Промышленная безопасность" Рег. номер. ПО №2833, ПК "Русь" "Пожарная безопасность" Рег. номер. ПО №2831, ПК "Русь" "Охрана окружающей среды" Рег. номер. ПО №2835,
ПК "Русь" "Энергетическая безопасность" Рег. номер. ПО №3525, ПК "Русь" "Эксплуатационная безопасность объектов техносферы, объектов недвижимости, зданий, сооружений" Рег. номер. ПО №3525
- Формат приема-передачи данных, системные требования к серверу, рабочему месту
- Аккредитация ООО НПП «Авиаинструмент» Министерством цифрового развития, связи и массовых коммуникаций Российской Федерации на осуществление деятельности в области информационных технологий.
Рег. номер 60. Решение Минкомсвязи России о госаккредитации № 77 от 05.03.2008 года.
- Примеры интерфейса пакетов прикладных программ ПК "Русь", ПК ГИАС "Экобезопасность" №2831, №2833, №2835, №3525
- Информационно-технологическое сопровождение (ИТС)
- Стоимость, заявка на оформление, продление договора на пакет прикладных программ программного комплекса ПК "Русь", ПК ГИАС "Эеобезопасность"
- Программный комплекс сетевой, клиент-сервер, количество одновременно подключенных компьютеров (рабочих станций) к серверу определяется только характеристиками сервера, возможностями операционной системы установленной на сервере,
лицензионным договором.
Базовая комплектация включает неисключительную лицензию на использование, с возможностью инсталляции на компьютер (рабочее место), установку на сервер, без ключей физической защиты (без USB-ключей защиты).
Лицензия программная, реализовывается путем ее привязки к компьютерному устройству. Количество электронных программных ключей, включая установку на сервер, определяется только лицензионным договором.
Для удобства работы в ПК "Русь", ПК ГИАС "Экобезопасность", рекомендуется подключение к компьютеру, ноутбуку нескольких мониторов, для раздельной работы с "Помощь", "НТД", графической, топографической информацией, планировками, картами-схемами, диаграммами,
построением полей потенциального риска, путей эвакуации при пожаре, базами данных, исходными сведениями для расчетов.
ООО НПП "Авиаинструмент" аккредитовано по осуществлению деятельности в области информационных технологий от 07 марта 2008 г. за №60 (Приказ Министерства информационных технологий и связи Российской Федерации от 09.01.2008г. №3)
|