"СПРАВОЧНИКИ"
ПРОГРАММНОЕ ОБЕСПЕЧЕНИЕ ДЕЯТЕЛЬНОСТИ УРОВНЯ ХОЗЯЙСТВУЮЩИХ СУБЪЕКТОВ (ПРИРОДОПОЛЬЗОВАТЕЛЕЙ) ВЕДЕНИЯ СПРАВОЧНИКОВ В ОБЛАСТИ ПРОМЫШЛЕННОЙ, ПОЖАРНОЙ, ЭКСПЛУАТАЦИОННОЙ, ЭНЕРГЕТИЧЕСКОЙ, ЭКОЛОГИЧЕСКОЙ БЕЗОПАСНОСТИ, ООС
- Пакет прикладных программ "Справочники, классификаторы" входит в состав ПК "Русь"
Пакет прикладных программ
НАЗНАЧЕНИЕ СИСТЕМЫ
Назначение данных программных продуктов ведения справочников в области промышленной, пожарной, эксплуатационной, энергетической, экологической безопасности, ООС Блок "Справочники" ПК "Русь" – обеспечение единой информационно-технологической цепочки сбора, хранения, обработки информации в области экологической, промышленной, пожарной безопасности, проверка достоверности представления и обработки информации с использованием справочников в области экологической, промышленной, пожарной безопасности по всей информационной вертикали.
МЕТОДОЛОГИЯ ПОСТРОЕНИЯ ПК "РУСЬ", ГИАС "ЭКОБЕЗОПАСНОСТЬ" "СПРАВОЧНИКИ"
- Государственный заказ Госкомэкологии РФ с НПП "Авиаинструмент" № 41-93ЭБР от 05.01.93г. Федеральной программы "Экологическая безопасность России";
- Контракт Госкомэкологии РФ с НПП "Авиаинструмент" № МП 55-96 от 02.07.96г. на создание научно-технической продукции по заданиям Госкомэкологии России "Разработка макета экологического паспорта промышленного предприятия";
- Контракт Госкомэкологии РФ с НПП "Авиаинструмент" № СЗ-98 от 25.02.98г. на создание научно-технической продукции по заданиям Госкомэкологии России "Разработка ГОСТа "Экологический паспорт природопользователя";
- Работы, предусмотренные на 1999г. планом государственной стандартизации – тема Госкомэкологии РФ с НПП "Авиаинструмент" № 2.0.409-1.004.99 "Экологический паспорт природопользователя" (взамен ГОСТ 17.0.0.04-90) и Контракты № С5-99 от 14.04.99 "Доработка проекта ГОСТа "Экологический паспорт природопользователя" и № С 11-00 от 21.04.2000г. "Разработка проекта ГОСТа. Охрана окружающей среды. Требования к оформлению классификаторов экологической информации";
- Договор НПП "Авиаинструмент" № 07-НИОКР от 01.06.2001г. с "ВНИИПрироды" "Разработка Государственных стандартов, направленных на создание и ведение единого информационного банка данных (юридическое лицо-район-территория) о влиянии природопользователя на состояние природной среды" (по заданию МПР России);
- Государственный стандарт РФ ГОСТ Р 17.0.0.06-2000 "Охрана природы. Экологический паспорт природопользователя. Основные положения. Типовые формы" (принят постановлением Государственного комитета РФ по стандартизации и метрологии от 11 сентября 2000 г. N 218-ст, разработчик ООО НПП "Авиаинструмент" г. Киров);
- Договор МПР РФ и НПП "Авиаинструмент" № 08-НИОКР от 01.06.2001г. "Разработка методологии и нормативных актов, моделей, методик управления природопользованием в рамках ГОСТа Р17.0.0.06-2000 "Охрана природы. Экологический паспорт природопользователя. Основные положения. Типовые формы" (по заданию МПР России);
- Государственный контракт МПР РФ с НПП "Авиаинструмент" № ИГ-02-56/471 от 28.10.2002г.по созданию научно-технической продукции в рамках ФЦП "Национальная технологическая база" по базовому проекту ОС-29 "Научно-методическое обеспечение апробации государственных стандартов, устанавливающих требования по созданию системы охраны окружающей среды на предприятиях и проведению паспортизации предприятий и территорий";
- Договор МПР РФ с НПП "Авиаинструмент" № 1/41-АИ-2002 от 28.10.2002г. с Государственным унитарным предприятием "Информационный центр ВНИИгеосистем" по теме: "Разработка информационной системы управления в области лицензирования деятельности по обращению с опасными отходами" в рамках ФЦП "Национальная технологическая база" по базовому проекту: "Разработка 1 очереди Единой информационной системы природопользования и охраны окружающей среды (ЕИСП), включая создание информационной системы мониторинга природопользования и охраны окружающей среды";
- Договор МПР РФ с НПП "Авиаинструмент" 2003г. "Разработка ГОСТа серии Р "Паспорт территории";
- Договор МПР РФ с НПП "Авиаинструмент" № ВС-03-28/868 от 17.12.2004г. по базовому проекту ОН-42 "Анализ ведомственных нормативных правовых актов и инструктивно-методических документов в сфере природопользования и подготовка предложений по их совершенствованию";
- Договор МПР РФ с НПП "Авиаинструмент" № ВС-03-28/856 от 17.12.2004г. по базовому проекту ОН-46 "Создание системы информационно-аналитического, нормативно-методического обеспечения взаимодействия МПР России и Федеральной службы по надзору в сфере природопользования".
- Договор МПР РФ с НПП "Авиаинструмент" № АГ-03-13/158 от 05.09.2005г. по базовому проекту 2М8-05 "Провести исследования по стратегии развития информационного обеспечения системы МПР России" совместно с РФИ МПР России. Базовая концепция построения системы классификации, функциональная и организационная структура, базовая информационная система ведения реестра классификаторов информационных показателей в области промышленной, пожарной, экологической эксплуатационной безопасности объектов техносферы, природопользования, охраны окружающей среды, функциональная, организационная и информационная структура системы. Базовый регламент «Требования к разработке и оформлению классификаторов информации в области промышленной, пожарной, экологической эксплуатационной безопасности, природопользования, охраны окружающей среды», Формы ведения реестра классификаторов. Структура реестра классификаторов. Базовый реестр классификаторов в области промышленной, пожарной, экологической эксплуатационной безопасности, природопользования, охраны окружающей среды. Единый реестр классификаторов (КМПР-05), классификатор технологических процессов и операций (КМПР 10.010.0003-05), классификатор производств (КМПР 10.010.0001-05), классификатор применяемых веществ и материалов (КМПР 10.000.0002-05), классификатор применяемого оборудования (КМПР 10.000.0003-05) и др.
- Базовая концепция построения системы классификации, функциональная и организационная структура, базовая информационная система ведения реестра классификаторов информационных показателей в области промышленной, пожарной, экологической эксплуатационной безопасности объектов техносферы, природопользования, охраны окружающей среды, функциональная, организационная и информационная структура системы.
- Базовый регламент «Требования к разработке и оформлению классификаторов информации в области промышленной, пожарной, экологической эксплуатационной безопасности, природопользования, охраны окружающей среды»
- Формы ведения реестра классификаторов.
- Структура реестра классификаторов.
- Базовый реестр классификаторов в области промышленной, пожарной, экологической эксплуатационной безопасности, природопользования, охраны окружающей среды.
- Проекты базовых регламентирующих документов, требований по единым стандартам организации ведения единых альбомов форматов, реестров электронных документов, предназначенных для организации электронного взаимодействия органов управления с автоматизированными системами предприятий, осуществляющих деятельнолсть в области промышленной, пожарной, экологической, эксплуатационной безопасности объектов техносферы, природопользования, охраны окружающей среды с целью проведения форматно-логического контроля (ФЛК) при проверке соответствия электронных документов установленной структуре и формату данных установленных Альбомом форматов электронных документов, проверке логического соответствия информационных показателей приведенных в нормативно правовых документах (НПА) как на стороне объектов техногенного воздействия, так и органов управления при помощи программных средств с формированием протоколов ФЛК на соответствие требованиям документам, установленным в НПА
- Базовые единые стандарты по классификации для приведения к единой классификационной основе системы обеспечения комплексной технологической безопасности на объектах техносферы, оценки риска объектов техногенного воздействия, риска принятия управленческих решений в области охраны окружающей среды и природопользования.
- Актуализация ГОСТ Р 17.0.0.06-2000 к новым НПА в области промышленной, пожарной, экологической безопасности, охраны окружающей среды, с построением информационных таблиц на единой классификационной основе, позволяет при работе с базами данных, провести оценку предприятий, компаний, как на применение наилучших технологий, так и реализовать цели, поставленные в нацпроекте «Экология», в том числе, по переводу объектов негативного воздействия категории на применение наилучших технологий, обеспечить сбор, хранение, интегрирование потоков информации по всей информационной системе управления в области промышленной, пожарной, экологической, эксплуатационной безопасности, природопользования, охраны окружающей среды, создавать прогноз и оценку возникновения аварийных ситуации на объектах техносферы - "Цифровой паспорт объекта техносферы"
- Контракты по адаптации ПК "Русь" и отработке методологии по разработке вертикально-интегрированной системы сбора, обработки, анализа информации в области промышленной, пожарной, энергетической, эксплуатационной, экологической безопасности, охраны окружающей среды в нефтяной компании НК "Юкос", ОАО "Томскнефть", ОАО "Юганскнефтегаз" по всей организационной вертикали управления
- Контракты создания системы СППР на объектах по уничтожению химического оружия (ОУХО) Марадыковский, Леонидовка, Щучье
- Контракты по адаптации ПК "Русь" и отработке методологии по разработке вертикально-интегрированной системы сбора, обработки, анализа информации в области промышленной, пожарной, энергетической, эксплуатационной, экологической безопасности, охраны окружающей среды в нефтяной компании ОАО "АНК "Башнефть", ПАО АНК "БАШНЕФТЬ", ООО "Башнефть-Добыча" по всей организационной объектно-ориентированной вертикали управления
- Договора с вертикально-интегрированными компаниями по информационно-технологическому сопровождению программных комплексов ПК "Русь" "Безопасность объектов техносферы"
- Риск-ориентированный подход при организации государственного контроля (надзора)" Федерального закона от 26 декабря 2008 г. №294-ФЗ "О защите прав юридических лиц и индивидуальных предпринимателей при осуществлении государственного контроля (надзора) и муниципального контроля"
ФУНКЦИОНАЛЬНЫЕ ВОЗМОЖНОСТИ И ПРЕИМУЩЕСТВА
ПО передается индивидуальным предпринимателям и юридическим лицам через центры по информационно-технологическому сопровождению. Система ПК "Русь" "Пожарная безопасность", "Промышленная безопасность" поставляется с ограничением на 10 рабочих мест. ПК "Русь" "Охрана окружающей среды" поставляется без ограничения количества пользователей, имеет удобный и понятный интерфейс. Состав: многоуровневый с ограничением количества подразделений и объектов негативного воздействия. Реализован многопользовательский сетевой режим работы с использованием технологии клиент-сервер. Сетевой вариант комплекса может поставляется без ограничения количества одновременно работающих пользователей. Поставляется без ключей физической защиты. Формат приема-передачи информации - ХМL.
НОРМАТИВНО-ПРАВОВАЯ ОСНОВА ПОСТРОЕНИЯ ПК "РУСЬ" "ПОЖАРНАЯ БЕЗОПАСНОСТЬ" :
Перечень источников информации используемых в справочниках ::
- ГОСТ12.3.047-98 Пожарная безопасность технологических процессов
- ГОСТ 12.1.041-83 Пожаровзрывобезопасность горючих пылей. Общие требования.
- ГОСТ 12.1.004-91 Пожарная безопасность. Общие требования.
- ГОСТ 22245-90 "Битумы нефтяные дорожные вязкие"
- ГОСТ Р 51330.19-99 (МЭК 60079-20-96) Электрооборудование взрывозащитное. Часть 20. Данные по горючим газам и парам, относящие к эксплуатации электрооборудования
- РД 52.04.253-90 Методика прогнозирования масштабов заражения СДЯВ при авриях (разрушениях) на химически опасных объектах и транспорте
- РД-03-26-2007 "Методические указания по оценке последствий аварийных выбросов опаных веществ" введены в действие приказом Ростехнадзора "859 от 12.12.2007
- ТУ 113-38-95-90 "Продукт 102-Т (толуилендиизоцианат)
- Гигиенические нормативы ГН 2.2.5.1313-03 "Предельно допутимые концентрации (ПДК) вредных веществ в воздухе рабочей зоны"
- Гигиенические нормативы ГН 2.1.6.2416-08 "Предельно допустимые концентрации (ПДК) загрязняющих веществ в атмосферном воздухе населенных мест"
- Гигиенические нормативы ГН 2.2.5.1313-03 Гигиенические нормативы ГН 2.2.5.1313-03 "Предельно допустимые концентрации (ПДК) вредных веществ в воздухе рабочей зоны"
- Гигиенические нормативы ГН 2.1.6.2498-09 Предельно допустимые концентрации (ПДК) загрязняющих веществ в атмосферном воздухе населенных мест
- Гигиенические нормативы ГН 2.1.6.2326-08 "Предельно допустимые концентрации (ПДК) загрязняющих веществ в атмосферном воздухе населенных мест"
- Гигиенические нормативы ГН 2.1.6.1983-05 "Предельно допустимые концентрации (ПДК) загрязняющих веществ в атмосферном воздухе населенных мест"
- Гигиенические нормативы ГН 1.2.2701-10 "Гигиенические нормативы содержания пестицидов в объектах окружающей среды (перечень)" (приложение).
- ГН 2.1.6.2604-10 Предельно допустимые концентрации (ПДК) загрязняющих веществ в атмосферном воздухе населенных мест. Дополнение № 8 к ГН 2.1.6.1338-03
- ГН 2.1.7.2041-06 Гигиенические нормативы. Предельно допустимые концентрации (ПДК) химических веществ в почве. Постановление главного государственного врача РФ от 26.06.2017
- ГН 2.1.5.2947-11"Предельно допустимая концентрация (ПДК) О-(1,2,2-триметилпропил)метилфторфосфоната (зомана) в воде водных объектов хозяйственно-питьевого и культурно-бытового водопользования"
- ГН 2.1.6. 2897-11"Предельно допустимые концентрации (ПДК) загрязняющих веществ в атмосферном воздухе населенных мест"
- ГН 2.1.6.2894-11 "Ориентировочные безопасные уровни воздействия (ОБУВ) загрязняющих веществ в атмосферном воздухе населенных мест"
- ГН 2.1.6.1985-06 "Предельно допустимые концентрации (ПДК) загрязняющих веществ в атмосферном воздухе населенных местДополнение 3 к ГН 2.1.6.1338-03"
- ГН 2.1.6.2577-10 "Ориентировочные безопасные уровни воздействия (ОБУВ) загрязняющих веществ в атмосферном воздухе населенных мест" Дополнение № 5 к ГН 2.1.6.2309-07
- ГН 2.1.6.2752-10 "Ориентировочные безопасные уровни воздействия (ОБУВ) загрязняющих веществ в атмосферном воздухе населенных мест" Дополнение N 7 к ГН 2.1.6.2309-07
- ГН 2.1.6.2798-10 "Ориентировочные безопасные уровни воздействия (ОБУВ) загрязняющих веществ в атмосферном воздухе населенных мест"
- ГН 2.1.6.2896-11 "Предельно допустимые концентрации (ПДК) микроорганизмов-продуцентов, бактериальных препаратов и их компонентов в атмосферном воздухе населенных мест" Дополнение N 5 к ГН 2.1.6.2177-07
- ГН 2.1.6.2703-10 "Дополнение N 6 к ГН 2.1.6.2309-07 "Ориентировочные безопасные уровни воздействия (ОБУВ) загрязняющих веществ в атмосферном воздухе населенных мест"
- ГН 1.2.3111-13 "Гигиенические нормативы содержания пестицидов в объектах окружающей среды (перечень)
- Гигиенические нормативы ГН 2.1.6.2309-07 "Ориентировочные безопасные уровни воздействия (ОБУВ) загрязняющих веществ в атмосферном воздухе населенных мест" (приложение).
- Гигиенические нормативы ГН 2.1.6.2896-11"Предельно допустимые концентрации (ПДК) микроорганизмов-продуцентов, бактериальных препаратов и их компонентов в атмосферном воздухе населенных мест" Дополнение N 5 к ГН 2.1.6.2177-07
- Гигиенические нормативы ГН 2.1.6.2754-10"Предельно допустимые концентрации (ПДК) микроорганизмов-продуцентов, бактериальных препаратов и их компонентов в атмосферном воздухе населенных мест"Дополнение N 4 к ГН 2.1.6.2177-07
- Гигиенические нормативы ГН 2.1.6. 2705-10 Предельно допустимые концентрации (ПДК) микроорганизмов-продуцентов, бактериальных препаратов и их компонентов в атмосферном воздухе населенных мест Дополнение N 3 к ГН 2.1.6.2177-07
- Гигиенические нормативы ГН 2.1.5.2702-10Ориентировочные допустимые уровни (ОДУ) химических веществ в воде водных объектов хозяйственно-питьевого и культурно-бытового водопользования Дополнение N 3 к ГН 2.1.5.2307-07
- Гигиенические нормативы ГН 2.1.6.2505-09 "Ориентировочные безопасные уровни воздействия (ОБУВ) загрязняющих веществ в атмосферном воздухе населенных мест"
- Постановление Главного государственного санитарного врача РФ от 22.12.2017 N 165 "Об утверждении гигиенических нормативов ГН 2.1.6.3492-17 "Предельно допустимые концентрации (ПДК) загрязняющих веществ в атмосферном воздухе городских и сельских поселений" (вместе с "ГН 2.1.6.3492-17. Гигиенические нормативы...") (Зарегистрировано в Минюсте России 09.01.2018 N 49557)
- Постановление Главного государственного санитарного врача РФ от 30 апреля 2003 г. N 78 "О введении в действие ГН 2.1.5.1315-03"
- Письмо ФГУП ГосНИИОХТ №649 от 07.04.2000
- Методические указания по определению выбросов в атмосферу загрязняющих веществ из резервуаров с дополнениями НИИ Атмосфера
- Руководство по оценке пожарного риска для промышленных предприятий
- David R. Lide CRC Handbook of Chemistry and Physics 85th ed
- Пособие по определению расчетных величин пожарного риска для производственных объектов, 2-е издание, москва 2015г.
- "Справочник химика" издательство "Химия", 1971
- Словарь по топливам, смазкам, присадкам и специальным жидкостям " К.К. Папок Москва, издательства Химия,1975
- "Словарь по топливам, смазкам, присадкам и специальным жидкостям " К.К. Папок Москва, издательства Химия,1975
- "Пожарная опасность веществ и материалов, применяемых в химической промышленности" Справочник под ред. к.т.н. Рябова И.В. , издательство "Химия" Москва, 1970 г.
- Химическое загрязнение почв и их охрана. Словарь-Справочник. Москва ВО "Агропромиздат", 1991 г.
- Справочник. Свойства элементов. Москва, "Металлургия". 1985 г.
- Вредные вещества в промышленности. Справочник. Издательство "Химия". 1977 г.
- Справочник "Пожарная опасность веществ и материалов" под ред. Рябова, изд. Москва, 1966г.
- Справочник А.Я. Корольченко, Д.А. Корольченко (части I, II) "Пожароопасность веществ и материалов и средства их тушения" изд. второе, переработанное, дополненное. Москва, ассоциация "Пожнаука", 2004
- Коррозионностойкие стали и сплавы, справоник под ред. Е.А. Ульянина, Метеллургия, Москва 1980
- Справочник Г. Т. Земский Огнеопасные свойства неорганических и органических материалов, Москва, 2016
- Постановление Госстандарта РФ от 30.03.1999г. " О принятии и введении в действие общероссийских классификаторов"
- Общероссийский классификатор единиц измерения (ОКЕИ) - ОК 015-94. Принят и введен в действие Постановлением Госстандарта России от 26.12.94г. №336.
- Предельно-допустимые концентрации (ПДК) химических веществ в воде водных объектов хозяйственно-питьевого и культурно-бытового водопользования. ГН 2.1.5.689-98, Минздрав.
- ПНООЛР ОУХО
- Методика оценки последствий хммических аварий (Методика "Токси". Редакция 2.2.) ГУП "НТЦ "Промыленная безопасность", 2002
- Приказ МЧС от 25.03.2009 № 182 "Об утверждении свода правил "Определение категории помещений, зданий и наружных установок по взрывопожарной и пожарной опасности"
- Приказ МЧС от 10.07.2009 № 404 "Об утверждении методики определения расчетных величин пожарного риска на производственных объектах"
- Приказ МЧС от 30.06.2009 № 382 "Об утверждении методики определения расчетных величин пожарного риска в зданиях, сооружениях и строениях различных классов функциональной пожарной опасности"
- ПБ 09-540-03 "Общие правила взрывопожаробезопасности для взрывопожароопасных производств химических, нефтехимических и нефтеперерабатывающих произвоств" зарегистрированыв Миюсте от 15.05.03 № 4537
- НПБ 105-03 "Определение категорий помещений, зданий и наружных установок по взрывопожарной и пожарной безопасности" утверждены приказом МЧС РФ от 18.06.03 №314
- НПБ 105-95 Пособие по применению НПБ 105-95 "Определение категории помещений и зданий по взрывопожарной и пожарной опасности" утверждено ВНИИПО МВД России и согласовано с ГУГПС МВД России письмом № 20/2.2/1161 от 16 мая 1998г.
- Стандарт организации СТО Газпром 2-2.3-351-2009 "Методические указания по проведению анализа риска ля опасных производственных объектов газотранспортных предприятий ОАО "Газпром"
- David R. Lide CRC Handbook of Chemistry and Physics 85th ed.
- СП 12.13130.2009 ПОСОБИЕ ПО ПРИМЕНЕНИЮ СП 12.13130.2009 "ОПРЕДЕЛЕНИЕ КАТЕГОРИЙ ПОМЕЩЕНИЙ, ЗДАНИЙ И НАРУЖНЫХ УСТАНОВОК ПО ВЗРЫВОПОЖАРНОЙ И ПОЖАРНОЙ ОПАСНОСТИ" РАСЧЕТ ОСНОВНЫХ ПОКАЗАТЕЛЕЙ ПОЖАРОВЗРЫВООПАСНОСТИ ВЕЩЕСТВ И МАТЕРИАЛОВ Руководство МИНИСТЕРСТВО РОССИЙСКОЙ ФЕДЕРАЦИИ ПО ДЕЛАМ ГРАЖДАНСКОЙ ОБОРОНЫ, ЧРЕЗВЫЧАЙНЫМ СИТУАЦИЯМ И ЛИКВИДАЦИИ ПОСЛЕДСТВИЙ СТИХИЙНЫХ БЕДСТВИЙ Федеральное государственное учреждение "Всероссийский ордена "Знак Почета" научно-исследовательский институт противопожарной обороны" УДК 614.841.41
- ФЕДЕРАЛЬНАЯ СЛУЖБА ПО ЭКОЛОГИЧЕСКОМУ, ТЕХНОЛОГИЧЕСКОМУ И АТОМНОМУ НАДЗОРУ Приказ от 26 декабря 2018 г. № 647 ПРИКАЗ от 26 декабря 2018 г. N 647 ОБ УТВЕРЖДЕНИИ РУКОВОДСТВА ПО БЕЗОПАСНОСТИ "МЕТОДИКА ОЦЕНКИ РИСКА АВАРИЙ НА ОПАСНЫХ ПРОИЗВОДСТВЕННЫХ ОБЪЕКТАХ МАГИСТРАЛЬНОГО ТРУБОПРОВОДНОГО ТРАНСПОРТА ГАЗА"
- Приказ № 64 от 26.12.2018 г. Федеральной Службы по экологическому, технологическому
- СаНПиН 2.1.4. 107401. "Питьевая вода. Гигиенические требования к качеству воды централизованных систем питьевого водоснабжения. Контроль качества".
- Гигиенические нормативы ГН 2.1.5.1315-03 "Предельно допустимые концентрации (ПДК) химических веществ в воде водных объектов хозяйственно-питьевого и культурно-бытового водопользования" (с изменениями 28 сентября 2007 г., 16 сентября 2013 г., 30 августа 2016 г., 13 июля 2017 г.). Минздрав России, Москва,2003г.
- Гигиенические нормативы ГН 2.1.5.1316-03 "Ориентировочные допустимые уровни (ОДУ) химических веществ в воде водных объектов хозяйственно- питьевого и культурно-бытового водопользования. Минздрав России, Москва,2003г.
- Гигиенические нормативы ГН 2.1.6.-2897-11 "Предельно-допустимые концентрации (ПДК) загрязняющих веществ в атмосферном воздухе населенных мест" Дополнение №9 к ГН 2.1.6.1338-03
- Перечень предельно допустимых концентраций и ориентировочно безопасных уровней воздействия вредных веществ для рыбохозяйственных водоемов. Мединор, Москва,1999г.
- Перечень и коды веществ, загрязняющих атмосферный воздух. МПР России, НИИ Атмосфера, С-Петербург,2006г.
- Гигиенические нормативы ГН 2.1.6.1338-03 "Предельно допустимые концентрации (ПДК) загрязняющих веществ в атмосферном воздухе населенных мест", Минздрав России, Москва, 2003г.
- Гигиенические нормативы ГН 2.1.6.1339-03 "Ориентировочно безопасные уровни воздействия (ОБУВ) загрязняющих веществ в атмосферном воздухе населенных мест". Минздрав России, Москва,2003г.
- Базельская конвенция о контроле за трансграничной перевозкой опасных отходов и их удалением . Базель, 1989г., ратифицирована Федеральным законом от 25 ноября 1994г № 49 -ФЗ "О ратификации Базельской конвенции о контроле за трансграничной. перевозкой опасных отходов и их удалением"
- Приказ МПР России от 30.07.2003г. №663 "О внесении дополнений в федеральный классификационный каталог отходов, утвержденный приказом МПР России от 02.12.2002г. №786 "Об утверждении федерального классификационного каталога отходов"
- Приказ МПР России от 15.06.2001 № 511 "Об утверждении Критериев отнесения опасных отходов к классу опасности для окружающей природной среды"
- Приказ Министерства природных ресурсов и экологии Российской Федерации от 04.12.2014 № 536 "Об утверждении Критериев отнесения отходов к I-V классам опасности по степени негативного воздействия на окружающую среду". (Зарегистрирован в Минюсте России 29.12.2015 № 40330. Номер опубликования: 0001201512310003. Дата опубликования: 31.12.2015)
- Ориентировочно допустимые концентрации (ОДК) тяжелых металлов и мышьяка в почвах (Дополнение N1 к перечню ПДК И ОДК N6229-91) Гигиенические нормативы ГН N2.1.7020-94,Москва,1995г.
- Перечень предельно-допустимых концентраций (ПДК) и ориентировочно допустимых количеств (ОДК) химических веществ в почве , Государственный комитет санитарно-эпидемиологического надзора Российской Федерации, Москва,1993г.
- ГН 2.2.5.686-98 "Предельно допустимые концентрации (ПДК) вредных веществ в воздухе рабочей зоны." Минздрав России. Москва.1998г.
- ГН 2.2.5.687-98."Ориентировочные безопасные уровни воздействия (ОБУВ) вредных веществ в воздухе рабочей зоны".Минздрав России.Москва.1998г.
- Инструкция по заполнению формы паспорта опасного отхода, приложение 2 к приказу МПР России от 02 декабря 2002г. "Об утверждении паспорта опасного отхода", зарегистрированному в Минюсте РФ 16 января 2003г., регистрационный № 4128
- Инструкция по заполнению формы паспорта опасного отхода, приложение 2 к приказу МПР России от 02 декабря 2002г. "Об утверждении паспорта опасного отхода", зарегистрированному в Минюсте РФ 16 января 2003г., регистрационный № 4128
- Терминологический словарь по отходам под редакцией Улицкого, Межгосударственный технический комитет по стандартизации №349 " Вторичные материальные ресурсы", Нациоальное информационное агенство "Природные ресурсы", издательство НИА -Природа, Москва-2000.
- Я. М. Грушко " Вредные органические соединения в сточных водах" Справочник, Л. Химия. 1982г
- Справочное пособие для теплотехников промышленных предприятий.Минск1963г "Методические рекомендациями по разработке нормативов предельного размещения отходов для теплоэлектростанций, теплоэлектроцентралей, промышленных и отопительных котельных". С-П.,1998г
- Н.В.Лазарева "Вредные вещества в промышленности", Справочник, 2 т., Л., "Химия",1976 г.
- Постановление Главного государственного санитарного врача РФ от 28.01.2021 N 2 "Об утверждении санитарных правил и норм СанПиН 1.2.3685-21 "Гигиенические нормативы и требования к обеспечению безопасности и (или) безвредности для человека факторов среды обитания" (вместе с "СанПиН 1.2.3685-21. Санитарные правила и нормы...") (Зарегистрировано в Минюсте России 29.01.2021 N 62296)
- Постановление Главного государственного санитарного врача РФ от 28 января 2021 г. N 3 "Об утверждении санитарных правил и норм СанПиН 2.1.3684-21 "Санитарно-эпидемиологические требования к содержанию территорий городских и сельских поселений, к водным объектам, питьевой воде и питьевому водоснабжению, атмосферному воздуху, почвам, жилым помещениям, эксплуатации производственных, общественных помещений, организации и проведению санитарно-противоэпидемических (профилактических) мероприятий"
- Приказ Федеральной службы по экологическому, технологическому и атомному надзору от 11 марта 2013 г. N 96 "Об утверждении Федеральных норм и правил в области промышленной безопасности "Общие правила взрывобезопасности для взрывопожароопасных химических, нефтехимических и нефтеперерабатывающих производств" (в редакции Приказа Ростехнадзора от 26 ноября 2015 г. N 480)
- Приказ Федеральной службы по экологическому, технологическому и атомному надзору от 31 марта 2016 г. N 137 "Об утверждении Руководства по безопасности "Методика оценки последствий аварийных взрывов топливно-воздушных смесей"
- Руководство по безопасности "Методика моделирования распространения аварийных выбросов опасных веществ" (утв. Приказом Ростехнадзора от 20.04.2015 N 158)
- Методические указания по оценке последствий аварийных выбросов опасных веществ (РД-03-26–2007).
- Приказ Федеральной службы по экологическому, технологическому и атомному надзору от 20 апреля 2015 г. N 160 "Об утверждении Руководства по безопасности "Методика оценки последствий аварий на взрывопожароопасных химических производствах"
- Приказ Федеральной службы по экологическому, технологическому и атомному надзору от 13 мая 2015 г. N 188 "Об утверждении Руководства по безопасности "Методические основы по проведению анализа опасностей и оценки риска аварий на опасных производственных объектах"
- Приказ Федеральной службы по экологическому, технологическому и атомному надзору от 13 мая 2015 г. N 189 "Об утверждении Руководства по безопасности "Методы обоснования взрывоустойчивости зданий и сооружений при взрывах топливно-воздушных смесей на опасных производственных объектах"
- Приказ Федеральной службы по экологическому, технологическому и атомному надзору от 5 июня 2017 г. N 192 "Об утверждении Руководства по безопасности "Методические рекомендации по проведению анализа опасностей и оценки риска аварий на угольных шахтах"
- Приказ Федеральной службы по экологическому, технологическому и атомному надзору от 3 июня 2016 г. N 217 "Об утверждении Руководства по безопасности "Методы обоснования взрывоустойчивости зданий и сооружений при взрывах топливно-воздушных смесей на опасных производственных объектах"
- Приказ Федеральной службы по экологическому, технологическому и атомному надзору от 29 июня 2016 г. N 272 "Об утверждении Руководства по безопасности "Методика оценки риска аварий на опасных производственных объектах нефтегазоперерабатывающей, нефте- и газохимической промышленности"
- Приказ Федеральной службы по экологическому, технологическому и атомному надзору от 16 сентября 2015 г. N 364 "Об утверждении руководства по безопасности "Методика анализа риска аварий на опасных производственных объектах морского нефтегазового комплекса"
- Приказ Федеральной службы по экологическому, технологическому и атомному надзору от 17 августа 2015 г. N 317 "Об утверждении руководства по безопасности "Методика анализа риска аварий на опасных производственных объектах нефтегазодобычи"
- Приказ Федеральной службы по экологическому, технологическому и атомному надзору от 23 августа 2016 г. № 349 “Об утверждении Руководства по безопасности "Методика установления допустимого риска аварии при обосновании безопасности опасных производственных объектов нефтегазового комплекса"
- Приказ Федеральной службы по экологическому, технологическому и атомному надзору от 16 сентября 2015 г. N 364 "Об утверждении руководства по безопасности "Методика анализа риска аварий на опасных производственных объектах морского нефтегазового комплекса"
- Приказ Федеральной службы по экологическому, технологическому и атомному надзору от 17 сентября 2015 г. N 365 "Об утверждении руководства по безопасности "Методика оценки риска аварий на технологических трубопроводах, связанных с перемещением взрывопожароопасных газов"
- Приказ Федеральной службы по экологическому, технологическому и атомному надзору от 17 сентября 2015 г. N 366 "Об утверждении руководства по безопасности "Методика оценки риска аварий на технологических трубопроводах, связанных с перемещением взрывопожароопасных жидкостей"
- Приказ Федеральной службы по экологическому, технологическому и атомному надзору от 7 ноября 2014 г. N 500 "Об утверждении Руководства по безопасности "Методические рекомендации по проведению количественного анализа риска аварий на опасных производственных объектах магистральных нефтепроводов и нефтепродуктопроводов"
- Приказ Ростехнадзора от 27.12.2013 N 646 "Об утверждении Руководства по безопасности "Методика оценки риска аварий на опасных производственных объектах нефтегазоперерабатывающей, нефте- и газохимической промышленности"
- Приказ Ростехнадзора от 26.12.2018 N 647 "Об утверждении Руководства по безопасности "Методика оценки риска аварий на опасных производственных объектах магистрального трубопроводного транспорта газа"
- Приказ Ростехнадзора от 10.07.2006 N 675 "Об утверждении Инструкции об организации выдачи разрешений на сбросы загрязняющих веществ в окружающую среду (водные объекты)" (Зарегистрировано в Минюсте РФ 10.11.2006 N 8461)
- Приказ Федеральной службы по экологическому, технологическому и атомному надзору от 14 декабря 2007 г. N 859 "Об утверждении и введении в действие Методических указаний по оценке последствий аварийных выбросов опасных веществ"
- СТО Газпром 2-2.3-351-2009 МЕТОДИЧЕСКИЕ УКАЗАНИЯ ПО ПРОВЕДЕНИЮ АНАЛИЗА РИСКА ДЛЯ ОПАСНЫХ ПРОИЗВОДСТВЕННЫХ ОБЪЕКТОВ ГАЗОТРАНСПОРТНЫХ ПРЕДПРИЯТИЙ ОАО «ГАЗПРОМ»
- СТО Газпром 2-2.3-400-2009 МЕТОДИКА АНАЛИЗА РИСКА ДЛЯ ОПАСНЫХ ПРОИЗВОДСТВЕННЫХ ОБЪЕКТОВ ГАЗОДОБЫВАЮЩИХ ПРЕДПРИЯТИЙ ОАО «ГАЗПРОМ»
- Приказ Федеральной службы по экологическому, технологическому и атомному надзору от 15 декабря 2020 г. N 533 "Об утверждении федеральных норм и правил в области промышленной безопасности "Общие правила взрывобезопасности для взрывопожароопасных химических, нефтехимических и нефтеперерабатывающих производств"
- Межгосударственный стандарт ГОСТ 30319.1-2015 "Газ природный. Методы расчета физических свойств. Общие положения" (введен в действие приказом Федерального агентства по техническому регулированию и метрологии от 10 ноября 2015 г. N 1743-ст)
- Межгосударственный стандарт ГОСТ 30319.2-2015 "Газ природный. Методы расчета физических свойств. Вычисление физических свойств на основе данных о плотности при стандартных условиях и содержании азота и диоксида углерода" (введен в действие приказом Федерального агентства по техническому регулированию и метрологии от 10 ноября 2015 г. N 1744-ст)
- Межгосударственный стандарт ГОСТ 30319.3-2015 "Газ природный. Методы расчета физических свойств. Вычисление физических свойств на основе данных о компонентном составе" (введен в действие приказом Федерального агентства по техническому регулированию и метрологии от 30 ноября 2015 г. N 2075-ст)
- Другие справочники, нормативно-правовые документы.
ПРИМЕРЫ ИНТЕРФЕЙСА ГЛАВНОГО ОКНА ПРОГРАММНОГО КОМПЛЕКСА "РУСЬ" БЛОК "СПРАВОЧНИКИ" ПК "РУСЬ"
ПРИМЕР ИНТЕРФЕЙСА "СПРАВОЧНИК ПОКАЗАТЕЛЕЙ ГОРЮЧИХ МАТЕРИАЛОВ"
ПРИМЕР ИНТЕРФЕЙСА "СПРАВОЧНИК ПОКАЗАТЕЛЕЙ ГОРЮЧИХ МАТЕРИАЛОВ" СГРУППИРОВАННЫХ ПО ПАПКАМ С ЗАДАННЫМИ СВОЙСТВАМИ
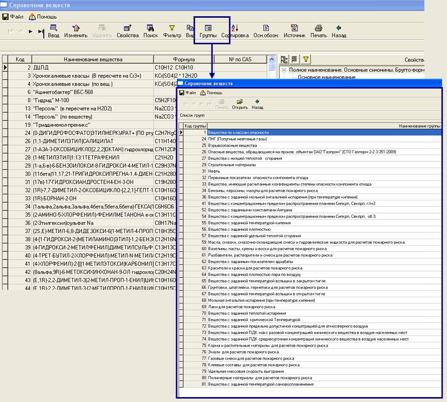
ПРИМЕР ИНТЕРФЕЙСА "СПРАВОЧНИК ВЕЩЕСТВ И МАТЕРИАЛОВ"
УСТАНОВКА ЛЮБОГО ФИЛЬТРА ДЛЯ ПОИСКА ВЕЩЕСТВ И МАТЕРИАЛОВ С ЗАДАННЫМИ ДЛЯ ПОИСКА ПАРАМЕТРАМИ
УСТАНОВКА ФИЛЬТРА ДЛЯ ПОИСКА ГРУПП ВЕЩЕСТВ И МАТЕРИАЛОВ С ЗАДАННЫМИ ДЛЯ ПОИСКА ПАРАМЕТРАМИ
ПРИМЕР ИНТЕРФЕЙСА СВОЙСТВ "ТОЛУОЛ" "ПОЖАРООПАСНЫЕ СВОЙСТВА" В "СПРАВОЧНИК ВЕЩЕСТВ И МАТЕРИАЛОВ"
ПРИМЕР ИНТЕРФЕЙСА ПЕЧАТИ ОТЧЕТА СВОЙСТВ "ТОЛУОЛ" ИЗ "СПРАВОЧНИК ВЕЩЕСТВ И МАТЕРИАЛОВ" В УНИВЕРСАЛЬНОМ РЕДАКТОРЕ ОТЧЕТОВ ПК "РУСЬ"
ПРИМЕР ИНТЕРФЕЙСА СПРАВОЧНИКА ВЕРОЯТНОСТЕЙ И ЧАСТОТ ОТКАЗОВ ОБОРУДОВАНИЯ, ЭЛЕМЕНТОВ НЕКОТОРЫХ ТИПОВ ОБОРУДОВАНИЯ
ПРИМЕР ИНТЕРФЕЙСА СПРАВОЧНИКА ЧАСТОТ РЕАЛИЗАЦИИ ИНИЦИИРУЮЩИХ ПОЖАРООПАСНЫХ СОБЫТИЙ ДЛЯ НЕКОТОРЫХ ТИПОВ ОБОРУДОВАНИЯ
ПРИМЕР ИНТЕРФЕЙСА СПРАВОЧНИКА ТИПОВЫХ ДЕРЕВЬЕВ СОБЫТИЙ
Цена и условия поставки:
Программное обеспечение (ПО) передаются индивидуальным предпринимателям и юридическим лицам через центры по информационно-технологическому сопровождению.
Поддержка и сопровождение: Информационно-технологическое сопровождение (ИТС).
ЦЕНА И УСЛОВИЯ ПОСТАВКИ:
- Регистрация ПК "Русь", ПК ГИАС "Экобезопасность в едином реестре Российских программ для электронных вычислительных машин и баз данных Минцифры России, Рег № ПК №2831, №2833, №2835, №3525
ПК "Русь" "Промышленная безопасность" Рег. номер. ПО №2833,
ПК "Русь" "Пожарная безопасность" Рег. номер. ПО №2831,
ПК "Русь" "Охрана окружающей среды" Рег. номер. ПО №2835,
ПК "Русь" "Энергетическая безопасность" Рег. номер. ПО №3525,
ПК "Русь" "Эксплуатационная безопасность объектов техносферы, объектов недвижимости, зданий, сооружений" Рег. номер. ПО №3525
- Аккредитация ООО НПП «Авиаинструмент» Министерством цифрового развития, связи и массовых коммуникаций Российской Федерации на осуществление деятельности в области информационных технологий.
Рег. номер 60. Решение Минкомсвязи России о госаккредитации № 77 от 05.03.2008 года.
- Состав пакетов прикладных программ объектно-ориентированных вертикально-интегрированных программных комплексов ПК "Русь", ПК ГИАС "Экобезопасность".
- Каждая программа программных блоков вертикально интегрированных, объектно-ориентированных (п.2.ст.11 НК РФ,
ст.2 п.4.1 294-ФЗ, п.3 ст.16 248-ФЗ, ст. 4.2 7-ФЗ) ) программных комплексов ПК "Русь", ПК ГИАС "Экобезопасность" может работать как отдельно, так и собираться в заранее заданную единую взаимосвязанную функциональную конфигурацию в соответствие с организационной, объемно-планировочной структурой предприятия, компании, объектов ОНВ, ОПО, ПОО, с возможностью установки на отдельные компьютеры, ноутбуки, с объединением баз данных на своих серверах, как в локальных, так и в корпоративных сетях, используя клиент-серверную технологию доступа к базам данных, построения любой распределенной системы сбора и обработки информации, как в вертикально-интегрированных компаниях, так и у субъектов МСП с использованием локальных вычислительных сетей, сети интернет, беспроводных сетей передачи данных, как по отдельности, так и в различных сочетаниях с возможностью подключения неограниченного количества рабочих станций для ввода, анализа и обработки информации, в том числе, с использованием виртуальных машин, сохранения введенных баз данных, выполненных расчетов, проектов, по каждому обособленному подразделению (п.2.ст.11 НК РФ ), промплощадке предприятия, вертикально-интегрированной компании, производств, технологических процессов, используемого оборудования, пожаро-, взрыво-опасных веществ, материалов, привязанных к объектам ОНВ, ОПО, ПОО в соответствии с п.2.ст.11 НК РФ,
ст.2 п.4.1 294-ФЗ, п.3 ст.16 248-ФЗ, ст. 4.2 7-ФЗ) с возможностью сохранения введенных баз данных, выполненных расчетов, проектов, расчета рисков, по годам, без ограничения срока, в соответствии с действовавшими НПА на период введения данных, выполнения расчетов, разработки проектов,
использования выполненных расчетов в различных программных модулях программных комплексов, как для одного объекта техногенного воздействия (ОТВ), так и для других аналогичных объектов, обеспечения контроля выполнения обязательных требований в соответствии со
ст.5 №247-ФЗ,
ст.16,
ст.22,
ст.23 №248-ФЗ, жизненного цикла объекта, в том числе, с сохранением объектно-ориентированных баз данных в течении 20 лет, в соответствии с
п.3 ст. 78 №7-ФЗ, вне зависимости от времени и конфигурации сборки заказанной комплектации ПК "Русь", ПК ГИАС "Экобезопасность",
приведена подробная последовательность технологических операций по расчету риска, начиная с ввода объемно-планировочной структуры объекта, построения сценариев аварийных ситуаций по каждому элементу структуры объекта,
с автоматическим объединением на уровне объекта всех структурных элементов с деревьями событий, выполненными расчетами аварийных ситуаций,
с построенными деревьями событий, деревьями отказов, всего спектра возможных нежелательных событий,
без ограничения количества промежуточных событий в группе событий и результирующих событий,
возможных сценариев аварий, без ограничения количества шифров аварий для каждого сценария, для различных составляющих объемно-планировочной структуры, последовательности количественной оценки последствий аварийных выбросов пожаро-, взрыво- опасных веществ, материалов, по каждому сценарию, шифру аварийной ситуации, теплового поражения, воздействия тепловой радиации от пожаров, поражения ВУВ, ВВС, воздействия воздушной ударной волны (ВУВ), воздушной волны сжатия (ВВС),
разрушения при горении и взрыве облаков ТВС нефти (нефтепродуктов) с воздухом, расчет размеров взрывоопасных зон, расчет зон теплового воздействия факельных систем,
расчет категории помещений А, Б, В1-4, Г, Д, категории зданий А, Б, В, Г, Д, категории наружных установок АН, БН, ВН, ГН, ДН по взрывопожарной и пожарной опасности,
рсчет категории взрывоопасности технологических блоков,
мделирование динамики развития опасных факторов пожаров ОФП,
рсчет времени блокировки, времени от начала пожара до блокирования эвакуационных путей в результате распространения на них опасных факторов пожара многоэтажных зданий,
рсчет времени эвакуации из многоэтажных зданий при пожарах, без ограничения количества этажей в здании, количества помещений на этажах,
определение расчетных величин пожарного риска на производственных объектах, потенциального пожарного риска в зданиях, на территории и в селитебной зоне вблизи объекта,
вероятностную (по пробит-функции) оценку поражения человека, зданий, сооружений, неподвижных транспортных средств, технологического оборудования, наружных установок, определение точек риска, расчет индивидуального, потенциального, социального, коллективного риска,
построение полей потенциального риска на картографичческой основе, как по каждому структурному элементу объекта (п.2.ст.11 НК РФ,
ст.2 п.4.1 294-ФЗ,
п.3 ст.16 248-ФЗ,
ст. 4.2 7-ФЗ) ), так и по объекту, в целом, построение F/N, F/G диаграмм, обеспечение контроля выполнения обязательных требований в соответствии со
ст.5 №247-ФЗ,
ст.16,
ст.22,
ст.23 №248-ФЗ по определению вероятности наступления событий, возникновения риска аварийных ситуаций, потенциальном масштабе распространения вероятных негативных последствий, влекущих причинение вреда (ущерба), с учетом сложности преодоления таких последствий, следствием которых может стать причинение вреда (ущерба) различного масштаба, тяжести для охраняемых законом ценностей, фактическом причинении вреда (ущерба) вследствие наступления событий, вызванных определенными источниками и причинами риска причинения вреда (ущерба),
документарное формирование расчета пожарного риска
- Примеры интерфейса пакетов прикладных программ ПК "Русь", ПК ГИАС "Экобезопасность" №2831, №2833, №2835, №3525
- Приведены примеры интерфейса пакетов прикладных программ ПК "Русь", ПК ГИАС "Экобезопасность" №2831, №2833, №2835, №3525 с подробными примерами последовательности
расчета величин риска на производственных, гражданских объектах, в зданиях, сооружениях, строениях различных классов,
на территории ПОО, ОПО, МН, ЛЧ, площадных сооружениях ПОО, ОПО МН, МНПП, объектах негативного воздействия на окружающую среду (ОНВ), в зоне влияния объектов,
элементов структуры объектов, от технологических операций с расчетом последовательности построения полей потенциального риска,
с учетом неограниченного количество источников опасности, неограниченного количества сценариев аварийных ситуаций
по каждому структурному элементу ПОО, ОПО, МН, ЛЧ,
площадного сооружения ПОО, ОПО МН, МНПП, ОНВ (п.2.ст.11 НК РФ,
ст.2 п.4.1 294-ФЗ,
п.3 ст.16 248-ФЗ,
ст. 4.2 7-ФЗ) ), приведена подробная последовательность технологических операций по расчету риска, начиная с
ввода объемно-планировочной структуры объекта, построения сценариев аварийных ситуаций по каждому элементу структуры объекта,
с автоматическим объединением на уровне объекта всех структурных элементов с деревьями событий, выполненными расчетами аварийных ситуаций,
с построенными деревьями событий, деревьями отказов, всего спектра возможных нежелательных событий,
без ограничения количества промежуточных событий в группе событий и результирующих событий,
возможных сценариев аварий, без ограничения количества шифров аварий для каждого сценария, для различных составляющих объемно-планировочной структуры,
приведена подробная последовательность технологических операций
по количественной оценке массы пожаро-, взрывоопасеых веществ, материалов, поступающих в окружающее пространство,
последствий аварийных выбросов пожаро-, взрыво- опасных веществ, материалов, по каждому сценарию, шифру аварийной ситуации,
теплового поражения, воздействия тепловой радиации от пожаров, поражения ВУВ, ВВС, воздействия воздушной ударной волны (ВУВ), воздушной волны сжатия (ВВС), поражения осколками, воздействия осколков, поражения газовой струей, динамического воздействия газовой струи,
разрушения при горении и взрыве облаков ТВС нефти (нефтепродуктов) с воздухом, расчет размеров взрывоопасных зон, расчет зон теплового воздействия факельных систем, моделирование рассеяния опасных веществ в атмосфере (модели «тяжелого» и «легкого» газов),
вероятностную (по пробит-функции) оценку поражения человека, зданий, сооружений, неподвижных транспортных средств, технологического оборудования, наружных установок, определение точек риска, расчет индивидуального, потенциального, социального, коллективного риска,
построение полей потенциального риска на картографичческой основе, как по каждому структурному элементу объекта (п.2.ст.11 НК РФ,
ст.2 п.4.1 294-ФЗ,
п.3 ст.16 248-ФЗ,
ст. 4.2 7-ФЗ) ), так и по объекту, в целом, построение F/N, F/G диаграмм, обеспечение контроля выполнения обязательных требований в соответствии со
ст.5 №247-ФЗ,
ст.16,
ст.22,
ст.23 №248-ФЗ по определению вероятности наступления событий, возникновения риска аварийных ситуаций, потенциальном масштабе распространения вероятных негативных последствий, влекущих причинение вреда (ущерба), с учетом сложности преодоления таких последствий, следствием которых может стать причинение вреда (ущерба) различного масштаба, тяжести для охраняемых законом ценностей, фактическом причинении вреда (ущерба) вследствие наступления событий, вызванных определенными источниками и причинами риска причинения вреда (ущерба),
документарное формирование расчета риска
- Примеры интерфейса пакетов прикладных программ ПК "Русь", ПК ГИАС "Экобезопасность" №2831, №2833, №2835, №3525
- Примеры интерфейса пакетов прикладных программ ПК "Русь" "Промышленная безопасность", №2833
- Примеры интерфейса пакетов прикладных программ ПК "Русь" "Пожарная безопасность", №2831
- Примеры интерфейса пакетов прикладных программ ПК "Русь" "Охрана окружающей среды", №2835
- Примеры интерфейса пакетов прикладных программ ПК "Русь" "Энергетическая безопасность", №3525
- Примеры интерфейса пакетов прикладных программ ПК "Русь" "Эксплуатационная безопасность объектов техносферы, объектов недвижимости, зданий, сооружений", №3525
- Примеры интерфейса пакетов прикладных программ ПК ГИАС "Экобезопасность", №3525
- Назначение, функциональные возможности, методология, архитектура построения, адаптация, обновления ПК "Русь", ПК ГИАС "Экобезопасность"
- Ведение в едином интерфейсе в текущем режиме времени вертикально- интегрированные объектно ориентированных баз данных по объектам негативного воздействия на окружающую среду (ОНВ), производственного экологического контроля (ПЭК), баз данных по ПЭК, расчета платы за НВОС в соответствии с фактическими данными ПЭК, единую базу данных в области ООС, ПБ, ЭБ по объектам ОНВ, расположенных в различных ОКАТО, ОКТМО, как вертикально-интегрированных компаний, так и субъектов СМП, как по отдельным объектам ОНВ, так и по юридическому лицу в целом, использовать текущие базы данных для автоматической разработки проектов ПДВ, ПНООЛР, НДС, сформировать 2 ТП (воздух), 2 ТП ( отходы), 2 ТП (водхоз), 4-ОС, расчет объема выбросов парниковых газов, формирование отчета выбросов ПГ, построение систем мониторинга, построение систем СППР, произвести расчет классов опасности отходов КО ОПС, КО НВОС, класс опасности токсичного отхода (КО ТО), декларации о плате за НВОС, базы данных по каждому объекту негативного воздействия (ОНВ) по выбросам ЗВ в атмосферный воздух по каждому источнику выброса и каждому ЗВ, включая автоматические средства измерения ЗВ, сбросам ЗВ в водные объекты, в канализационные сети, движение отходов. вести журналы учета движения отходов, формировать отчетность об организации и результатах осуществления производственного экологического контроля
(Отчет о ПЭК), формировать, без привлечения сторонних организаций, всю необходимую документацию в области охраны окружающей среды (ОС), промышленной, пожарной, эксплутационной безопасности, автоматическое формирование из объектно-ориентированных баз данных
- Ведение баз данных по обеспечению комплексной технологической безопасности на объектах техносферы,
- Ведение баз данных по обеспечению промышленной, пожарной, эксплуатационной, энергетической, технологической, экологической безопасности, охраны окружающей среды,
- Объектно-ориентированное (п.2.ст.11 НК РФ, ст.2 п.4.1 294-ФЗ, п.3 ст.16 248-ФЗ, ст. 4.2 7-ФЗ) проведение оценки риска, профилей риска, определения спектра возможных нежелательных событий, риска причинения вреда, оценки тяжести причинения вреда (ущерба) охраняемым законом ценностям, оценки вероятности наступления негативных событий на объектах техногенного воздействия (ст.22, 23 №248-ФЗ ) как по каждому обособленному подразделению, ОПО, ОНВ, ПОО, так и компании в целом.
- Проведение объектно-ориентированной (п.2.ст.11 НК РФ, ст.2 п.4.1 294-ФЗ, п.3 ст.16 248-ФЗ, ст. 4.2 7-ФЗ) инвентаризации технологических процессов,
образующихся от них выбросов ЗВ в атмосферный воздух, расчета выбросов парниковых газов CO2, CH4, N2O, SF6, CHF3, CF4, C2F6, Охват 1, Охват 2, Охват 3, сбросов ЗВ, образования отходов, ведение сводных расчетов, расчетов технологических нормативов выбросов, сбросов, отходов на единицу номенклатуры продукции, проведение объектно-ориентированных (п.2.ст.11 НК РФ, ст.2 п.4.1 294-ФЗ, п.3 ст.16 248-ФЗ, ст. 4.2 7-ФЗ) расчетов деклараций промышленной,
пожарной безопасности, расчет времени блокировки, времени эвакуации при пожаре, расчет динамики распространения опасных факторов пожара, взрыва расчета потенциального, социального, коллективного риска, F/N, F/G диаграмм, ведение систем мониторинга, СППР, разработку
планов ЛАРН, ПЛА, ПЛАС, паспортов опасных объектов, формирования деклараций промышленной, пожарной безопасности, ПНООЛР, НДВ, ПДВ, НДС, СЗЗ,
деклараций ДВОС, КЭР, расчет платы за НВОС, ПЭК, формирование отчета по ПЭК, систем мониторинга, СППР, данных статотчетности 2-ТП (воздух), 2-ТП (отходы), 2-ТП (водхоз), 2-ТП (рекультивация), 4-ОС, 70-ТП, 71-ТП, 5-ГР, 6-ГР, 1-ЛС, 2-ЛС, данных водопотребления, водоотведения,
синхронизации данных по размещению отходов ТКО, НЕ ТКО на объектах ГРОРО с данными лицензий,
администрирования начисления и поступления платежей по всей организационной вертикали управления компании, прием-передачу информации в органы надзора в открытых XML форматах и др.
- Прогнозирование аварийных ситуаций, риска причинения вреда окружающей среде, риска нанесения ущерба объектам техносферы, объектам недвижимости, зданиям, сооружениям, наружным установкам,
- Построение сценариев аварийных ситуаций, дерева событий, дерева отказов, обеспечение проведения расчета рисков,
построения F/N, F/G диаграмм
- Определение спектра возможных нежелательных событий, возможных сценариев аварий на различных составляющих ПОО, ОПО, МН, ЛЧ, площадочных сооружениях ПОО, ОПО МН, МНПП, объектах негативного воздействия на окружающую среду ОНВ,
- Расчет показателей пожаро-, взрывоопасности веществ и материалов
- Расчет количественной оценки массы пожаро-, взрывоопасных веществ, показателей пожаровзрывоопасности веществ поступающих в окружающее пространство
- Количественная оценка и последствия аварийных выбросов пожаро-, взрыво- опасных веществ, материалов, расчет показателей риска производственных объектов, наружных установок, ОПО, ОНВ, МН и МНПП, территории зоны воздействия,
- Оценка взрывоопасности технологических блоков, определение категорий взрывоопасности наружных установок, помещений, зданий по взрывопожарной и пожарной опасности
- Моделирование взрывов облаков ТВС с учетом тротилового эквивалента вещества, а также взрывов конденсированных взрывчатых веществ КВВ
- Провести расчет прогнозирования аварийных ситуаций, взрывов ТВС, КВВ, динамики развития пожаров, риска нанесения ущерба объектам техносферы, объектам недвижимости, зданиям, сооружениям, наружным установкам, технологическим процессам, охраняемым законом N 247-ФЗ от 31.07.2020, N248-ФЗ от 31.07.2020 ценностям,
- Моделирование взрывов облаков ТВС, параметров ударной волны, зон поражения, разрушения при горении и взрыве облаков ТВС нефти (нефтепродуктов) с воздухом. расчет размеров взрывоопасных зон, расчет зон теплового воздействия стационарных факельных систем, моделирование рассеяния опасных веществ в атмосфере (модели «тяжелого» и «легкого» газов)
- Расчет зон токсического поражения человека и зон возможного воспламенения (взрыва) облаков топливно-воздушных смесей (ТВС)
- Оценку параметров воздушных ударных волн (избыточного давления на фронте волны сжатия, импульса, длительности фазы сжатия и разряжения) с учетом загроможденности окружающего пространства, скорости взрывного превращения (детонация, дефлаграция) и фазового состава облака
- Определить зоны поражения людей и повреждения зданий в результате взрывов облаков ТВС по различным критериям поражения (по избыточному давлению, по избыточному давлению и импульсу, вероятностное поражение по пробит-функциям).
- Оценка взрывоопасной массы горючего в облаках ТВС и их перемещения (дрейфа) с учетом времени, прошедшего с начала выброса
- Провести моделирования последствий теплового воздействия от пожара пролива, огненного шара, аварийных факелов, пожара-вспышки, расчет зон возможного поражения осколками при аварийном разрушении емкостного оборудования, оценка воздействия аварийных выбросов ОВ на окружающую среду
- Расчет размеров разрушения, частоты их возникновения на магистральных нефте- и газопроводах, массовой скорости истечения горючих газов, зон загазованности и зон теплового воздействия при авариях на магистральных газопроводах
- Расчет зон возможного поражения осколками человека, зданий, сооружений, технологического оборудования при аварийном разрушении надземного и подземного оборудования (резервуаров, трубопроводов)
- Обеспечение комплексной пожарной, промышленной, энергетической, эксплуатационной, экологической безопасности, охраны окружающей среды на объектах техносферы, на промышленных предприятиях, потенциально опасных объектах, в вертикально-интегрированных компаниях,
- Детерминированную (учитывающую только значение поражающих факторов) и вероятностную (по пробит-функции) оценку теплового поражения, воздействия тепловой радиации от пожара на человека, на здания, сооружения, технологическое оборудование, наружные установки
- Детерминированную (учитывающую только значение поражающих факторов) и вероятностную (по пробит-функции) оценку поражения ВУВ, ВВС, воздействия воздушной ударной волны (ВУВ), воздушной волны сжатия (ВВС) на человека, на здания, сооружения, неподвижные транспортные средства, технологическое оборудование, наружные установки
- Детерминированную (учитывающую только значение поражающих факторов) и вероятностную (по пробит-функции) оценку поражения осколками, воздействия осколков на человека, на здания, сооружения, технологическое оборудование, наружные установки
- Детерминированную (учитывающую только значение поражающих факторов) и вероятностную (по пробит-функции) оценку поражения газовой струей, динамического воздействия газовой струи на человека, на здания, сооружения, неподвижные транспортные средства, технологическое оборудование, наружные установки
- Расчет показателей риска как на территории опасного производственного объекта, так и в зоне его влияния, построение полей потенциального риска, с учетом как неограниченного количество источников опасности, так и неограниченного количества сценариев аварийных ситуаций, пожаров, взрывов ТВС, КВВ, воздействия ВУВ, ВВС, разлета осколков на человека, на здания, сооружения, неподвижные транспортные средства, технологическое оборудование, расчет индивидуального, потенциального, социального, коллективного риска, построение F/N, F/G диаграмм.
- Программы-конструктор формирования необходимой корпоративной объектно-ориентированной проектной, отчетной , технологической документации, в соответствии с требованиями НПА, №523-ФЗ от 28.12.2024 по переходу России на
технологический суверенитет, ГОСТ Р 44 "Система технологической подготовки производства» (ТПП)"
- Сохранение выполненных объектно-ориентированных расчетов по объектам негативного воздействия ОНВ, пожаро-опасным производственным объектам ОПО, МН, МНПП по годам
- Сохранение баз данных, введенные в программные модули вне зависимости от времени поставки последующих дополнительных блоков т.е. не зависят от поставки дополнительных блоков
- Ведение объектно-ориентированных баз данных по пожарной безопасности объектов техносферы, объектов недвижимости, общественных зданий, промышленных объектов
- Формирование всей необходимой корпоративной объектно-ориентированной проектной, отчетной , технологической документации в области обеспечения пожарной безопасности, в соответствии с требованиями НПА, №523-ФЗ от 28.12.2024 по переходу России на
технологический суверенитет, ГОСТ Р 44 "Система технологической подготовки производства» (ТПП)", Приказа МЧС России от 26 июня 2024 г. N 533 "Об утверждении методики определения расчетных величин пожарного риска на производственных объектах" (Зарегистрировано в Минюсте России 02.09.2024 N 79360),
Приказа МЧС России от 14.11.2022 N 1140 "Об утверждении методики определения расчетных величин пожарного риска в зданиях, сооружениях и пожарных отсеках различных классов функциональной пожарной опасности" (Зарегистрировано в Минюсте России 20.03.2023 N 72633) и другими НПА
- Проведение оценки последствий аварийных ситуаций, ущерба, в том числе связанных с выбросом пожароопасных веществ, показателей риска производственных объектов, наружных установок, ОПО, ОНВ, МН и МНПП, территории зон воздействия, оценки взрыво-, пожаро- опасности зданий и сооружений, риска в производственных и непроизводственных зданиях, сооружениях, категорирования наружных установок по взрыво-, пожаро- опасности и других задач по обеспечению единой информационно-технологической цепочки сбора, хранения, проверки достоверности представления и обработки информации в области риск-ориентированной пожарной безопасности по всей информационной вертикали управления, проверки достоверности представления и обработки информации в области риск-ориентированного надзора по всей информационной вертикали управления в соответствии с Постановлением Правительства РФ от 17.08.2016 N 806 (ред. от 02.03.2017) "О применении риск-ориентированного подхода при организации отдельных видов государственного контроля (надзора) и внесении изменений в некоторые акты Правительства Российской Федерации" (вместе с "Правилами отнесения деятельности юридических лиц и индивидуальных предпринимателей и (или) используемых ими производственных объектов к определенной категории риска или определенному классу (категории) опасности"),
Статьи 8.1. «Применение риск-ориентированного подхода при организации государственного контроля (надзора)» Федерального закона от 26.12.2008 N 294-ФЗ "О защите прав юридических лиц и индивидуальных предпринимателей при осуществлении государственного контроля (надзора) и муниципального контроля"
- Расчет ущерба при аварийных ситуациях
- Расчет достаточности сил и средств при ЛЧС(Н)"
- Разработка разделов планов ликвидации аварийных ситуаций, разделов ИТМ ГО и ЧС, разработка деклараций пожарной безопасности, разработка мероприятий по защите персонала и населения от возможных аварий
- Разработка разделов по пожарной безопасности паспорта безопасности потенциально опасного промышленного объекта (ПОПО), разделов паспорта антитеррористической защищенности объекта (территории), паспорта безопасности объекта (территории), плана по предупреждению и ликвидации чрезвычайных ситуаций, обусловленных разливами нефти и нефтепродуктов на территории объекта (ПЛАРН), плана локализации и ликвидации аварий (ПЛА) на взрывопожароопасных и химически опасных производственных объектах, плана локализации и ликвидации аварийных ситуаций (ПЛАС) на химико-технологическом объекте, разделов плана ГО и ЧС действий по предупреждению и ликвидации чрезвычайных ситуаций организации в соответствии с ГОСТ Р 22.2.14-2023, декларации безопасности гидротехнического сооружения (ДБГТС), другой документации в области ПБ, ЭБ, ООС, антитеррористической защищенности объектов техносферы, объектов недвижимости, зданий, сооружений, в соответствии с Приказами МЧС России от 26.06.2024 г. N533, от 14.11.2022 N1140, Приказом Ростехнадзора от 03.11.2022 N 387 (ред. от 20.05.2025 N 168), ст. 5 N 247-ФЗ от 31.07.2020, ст.22, ст.23 N248-ФЗ от 31.07.2020, формирование всей необходимой корпоративной объектно-ориентированной проектной, отчетной , технологической документации по пожарной безопасности, в соответствии с требованиями НПА, №523-ФЗ от 28.12.2024 по переходу России на
технологический суверенитет, ГОСТ Р 44 "Система технологической подготовки производства» (ТПП)"
- Разработка специальных технических условий, проверка достоверности расчетов при обязательном страховании ответственности владельцев ПОПО, проведение риск-ориентированного подхода при определении вероятности аварийных ситуациях на ПОПО и нанесения ущерба охраняемых законом ценностям
- Обеспечивают выполнение требований Федеральных законов Российской Федерации от 26 декабря 2008г. №294-ФЗ "О защите прав юридических лиц и индивидуальных предпринимателей при осуществлении государственного контроля (надзора) и муниципального контроля" (ст.8.1 «Применение риск-ориентированного подхода при организации государственного контроля (надзора)), вертикально-интегрированного контроля на объектах ОНВ, ОПО
по всей информационной вертикали управления на предприятии, компании, от единиц оборудования, технологических операций, техпроцессов, производств, "обособленных подразделений" (ч.2, ст.11 НК РФ), с применением матрицы многомерного риск-ориентированного факторного анализа источников риска, профилей риска, определения спектра возможных нежелательных событий, риска причинения вреда, оценки тяжести причинения вреда (ущерба) охраняемым законом ценностям, оценки вероятности наступления негативных событий,
- Обеспечение выполнения ст.23. «Категории риска причинения вреда (ущерба) и индикаторы риска нарушения обязательных требований»
Федерального закона от 31.07.2020 N 248-ФЗ «О государственном контроле (надзоре) и муниципальном контроле в Российской Федерации»),
"Заявка о постановке на учет объектов НВОС", сформировать "Заявка на КЭР", КЭР (КЭР), ДВОС, построение сценариев аварийных ситуаций, деревьев отказов, расчет условных вероятностей, расчет рисков, построение полей потенциального риска, расчет ущерба, построение F/N, F/G диаграмм и формирование других документов в соответствии с требованиями НПД, как по отдельным объектам капитального строительства, так и (или) другим объектам, а также их совокупности, объединенных единым назначением и (или) неразрывно связанных физически или технологически и расположенных в пределах одного или нескольких земельных участков, так и по предприятию, компании в целом, создать систем СЭМ, автоматизированные системы управления (АСУ) по ISO 14001, обеспечить прием-передачу информации в ХМL-формате, обеспечение промышленной, пожарной, эксплуатационной, энергетической, технологической, экологической безопасности, охраны окружающей среды,
жизненного цикла объекта, наружной установки, в том числе, с сохранением объектно-ориентированных баз данных в течении 20 лет, в соответствии с
п.3 ст. 78 №7-ФЗ, построенных на единой классификационной основе, единой методологии приема-передачи информации ФНС России,
единой методологии по сбору, обработке первичных статистических данных, административных и иных данных
Федеральными органами исполнительной власти , направленных на достижение технологического суверенитета России,
в рамках единой методологии приема, передачи информации в XML форматах, сбора, хранения, анализа, ведения
вертикально-интегрированных, объектно-ориентированных баз данных, в соответствие с организационной и планировочной структурой промплощадки, объекта ОНВ, ОПО, ПОО, предприятия, компании (п.2.ст.11 НК РФ,
ст.2 п.4.1 294-ФЗ,
п.3 ст.16 248-ФЗ,
ст. 4.2 7-ФЗ) ) ,
обеспечения контроля выполнения обязательных требований в соответствии со
ст.5 №247-ФЗ,
ст.16,
ст.22,
ст.23 №248-ФЗ, в том числе, ведение единых объектно-ориентированных баз данных :
- Блочная структура, каждый расчетный блок может функционировать как отдельно, так и использовать выполненные расчеты в различных расчетных пакетах прикладных программ, сценариях аварийных ситуаций, авариях, протекающих с наличием эффекта домино (domino effeсt)
- Клиент-серверная технология доступа к данным, возможность построить распределенную систему сбора и обработки информации, используя локальные вычислительные сети, глобальную сеть Интернет и беспроводные сети приема-передачи данных, как по отдельности, так и в различных сочетаниях
- Возможность установления на серверах, локальных компьютерных сетях, в том числе с ограничением рабочих мест, работать с единой объектно-ориентированной базой данных
- Подключение неограниченного количества рабочих станций для ввода, анализа и обработки информации
- Количество одновременно подключенных рабочих станций определяется характеристиками сервера БД и возможностями операционной системы установленной на сервере
- Проведение расчетов с возможностью раздельной работы на нескольких мониторах, в том числе, при работе с чертежами, картографической подложкой
- Встроенные классификаторы, справочники
- Регистрация ПК "Русь", ПК ГИАС "Экобезопасность в едином реестре Российских программ для электронных вычислительных машин и баз данных Минцифры России, Рег № ПК №2831, №2833, №2835, №3525
ПК "Русь" "Промышленная безопасность" Рег. номер. ПО №2833, ПК "Русь" "Пожарная безопасность" Рег. номер. ПО №2831, ПК "Русь" "Охрана окружающей среды" Рег. номер. ПО №2835,
ПК "Русь" "Энергетическая безопасность" Рег. номер. ПО №3525, ПК "Русь" "Эксплуатационная безопасность объектов техносферы, объектов недвижимости, зданий, сооружений" Рег. номер. ПО №3525
- Формат приема-передачи данных, системные требования к серверу, рабочему месту
- Аккредитация ООО НПП «Авиаинструмент» Министерством цифрового развития, связи и массовых коммуникаций Российской Федерации на осуществление деятельности в области информационных технологий.
Рег. номер 60. Решение Минкомсвязи России о госаккредитации № 77 от 05.03.2008 года.
- Примеры интерфейса пакетов прикладных программ ПК "Русь", ПК ГИАС "Экобезопасность" №2831, №2833, №2835, №3525
- Информационно-технологическое сопровождение (ИТС)
- Стоимость, заявка на оформление, продление договора на пакет прикладных программ программного комплекса ПК "Русь", ПК ГИАС "Эеобезопасность"
- Программный комплекс сетевой, клиент-сервер, количество одновременно подключенных компьютеров (рабочих станций) к серверу определяется только характеристиками сервера, возможностями операционной системы установленной на сервере,
лицензионным договором.
Базовая комплектация включает неисключительную лицензию на использование, с возможностью инсталляции на компьютер (рабочее место), установку на сервер, без ключей физической защиты (без USB-ключей защиты).
Лицензия программная, реализовывается путем ее привязки к компьютерному устройству. Количество электронных программных ключей, включая установку на сервер, определяется только лицензионным договором.
Для удобства работы в ПК "Русь", ПК ГИАС "Экобезопасность", рекомендуется подключение к компьютеру, ноутбуку нескольких мониторов, для раздельной работы с "Помощь", "НТД", графической, топографической информацией, планировками, картами-схемами, диаграммами,
построением полей потенциального риска, путей эвакуации при пожаре, базами данных, исходными сведениями для расчетов.
ООО НПП "Авиаинструмент" аккредитовано по осуществлению деятельности в области информационных технологий от 07 марта 2008 г. за №60 (Приказ Министерства информационных технологий и связи Российской Федерации от 09.01.2008 г. №3)
|