ПАКЕТ ПРИКЛАДНЫХ ПРОГРАММ "ПАРНИКОВЫЕ ГАЗЫ" ПК "РУСЬ" "ОХРАНА ОКРУЖАЮЩЕЙ СРЕДЫ" "АТМОСФЕРНЫЙ ВОЗДУХ"
РАСЧЕТ КОЛИЧЕСТВА ОБЪЕМОВ ВЫБРОСА ПАРНИКОВЫХ ГАЗОВ CO2, CH4, N2O, SF6, CHF3, CF4, C2F6
- Пакет прикладных программ "Расчет количества объема выбросов парниковых газов CO2, CH4, N2O, SF6, CHF3, CF4, C2F6" входит в состав пакета прикладных программ программного комплекса
- Пакет прикладных программ ""Расчет количества объема выбросов парниковых газов CO2, CH4, N2O, SF6, CHF3, CF4, C2F6" в составе:
включен в единый реестр российских программ для электронных вычислительных машин и баз данных Минкомсвязи России, Рег. номер ПО 2835
НАЗНАЧЕНИЕ СИСТЕМЫ:
- Пакет прикладных программ "Расчет количества объема выбросов парниковых газов CO2, CH4, N2O, SF6, CHF3, CF4, C2F6" входит в состав пакета прикладных программ программного комплекса ПК "Русь" "Атмосферный воздух" ПК "Русь" "Охрана окружающей среды"
- Программный комплекс ПК "Русь "Расчет количества объема выбросов парниковых газов CO2, CH4, N2O, SF6, CHF3, CF4, C2F6"позволяет:
- Позволяет провести количественное определение объемов выбросов парниковых газов за календарный год (далее - отчетный период) в целом по организации, либо отдельно для каждого филиала и обособленного подразделения.
- В случае наличия у организации филиалов или обособленных подразделений, расположенных на территории нескольких субъектов Российской Федерации, провести количественное определение выбросов и подготовить сведения о выбросах отдельно для филиалов или обособленных подразделений, расположенных на территории различных субъектов Российской Федерации.
- Провести количественное определение выбросов парниковых газов с использованием методов, установленных для соответствующих категорий источников выбросов парниковых газов, включающих:
- метод расчета на основе данных о деятельности и коэффициентов выбросов;
- метод расчета на основе материально-сырьевого баланса;
- метод расчета на основе периодических измерений выбросов парниковых газов;
- метод непрерывного мониторинга выбросов парниковых газов.
- Программный комплекс обеспечивает:
- Автоматическое формирование отчета содержащего исходные данные и расчет объемов выбросов парниковых газов за отчетный период оформленном в формате, обеспечивающем возможность воспроизведения расчета, и включает следующие разделы:
- титульный лист;
- сведения об ответственных лицах за сбор исходных данных и количественное определение выбросов парниковых газов в организации за отчетный период;
- значения параметров необходимых для количественного определения выбросов парниковых газов за отчетный период;
- расчет объемов выбросов парниковых газов за отчетный период;
- результаты количественного определения выбросов парниковых газов.
НОРМАТИВНО-ПРАВОВАЯ ОСНОВА ПОСТРОЕНИЯ ПРОГРАММНОГО КОМПЛЕКСА ПК "РУСЬ" "АТМОСФЕРНЫЙ ВОЗДУХ" "ПАРНИКОВЫЕ ГАЗЫ"
- Федеральный закон от 02.07.2021 № 296-ФЗ «Об ограничении выбросов парниковых газов»
- Распоряжение Правительства РФ от 22.10.2021 N 2979-р «Об утверждении перечня парниковых газов, в отношении которых осуществляется государственный учет выбросов парниковых газов и ведение кадастра парниковых газов»
- Постановление Правительства РФ от 14 марта 2022 г. N 355 "О критериях отнесения юридических лиц и индивидуальных предпринимателей к регулируемым организациям"
- Постановление Правительства РФ от 24 марта 2022 г. N 449 "Об утверждении Правил оценки достижения целевых показателей сокращения выбросов парниковых газов и о внесении изменения в подпункт "а" подпункта 9 пункта 5 Положения о Правительственной комиссии по экономическому развитию и интеграции"
- Постановление Правительства РФ от 9 марта 2022 г. N 310 "О внесении изменений в некоторые акты Правительства Российской Федерации в части определения федеральных органов исполнительной власти, осуществляющих полномочия в области ограничения выбросов парниковых газов"
- Постановление Правительства РФ от 20 апреля 2022 г. N 707 "Об утверждении Правил представления и проверки отчетов о выбросах парниковых газов, формы отчета о выбросах парниковых газов, Правил создания и ведения реестра выбросов парниковых газов и о внесении изменений в некоторые акты Правительства Российской Федерации"(С изменениями и дополнениями от: 7 мая, 29 октября 2022 г.)
- Приказ Минприроды России от 30.06.2015 N 300 "Об утверждении методических указаний и руководства по количественному определению объема выбросов парниковых газов организациями, осуществляющими хозяйственную и иную деятельность в Российской Федерации" (Зарегистрировано в Минюсте России 15.12.2015 N 40098)
- Приказ Министерства природных ресурсов и экологии Российской Федерации от 27.05.2022 № 371 "Об утверждении методик количественного определения объемов выбросов парниковых газов и поглощений парниковых газов"
(Зарегистрирован 29.07.2022 № 69451)
- Приказ Министерства природных ресурсов и экологии РФ от 29 июня 2017 г. N 330 "Об утверждении методических указаний по количественному определению объема косвенных энергетических выбросов парниковых газов" (Зарегистрировано в Минюсте РФ 20 октября 2017 г. Регистрационный N 48627)
- Постановление Правительства РФ от 23 июня 2016 г. N 572 "Об утверждении Правил создания и ведения государственного реестра объектов, оказывающих негативное воздействие на окружающую среду" (С изменениями и дополнениями от: 20 апреля 2022 г.)
- Распоряжение Минприроды России от 16.04.2015 N 15-р «Об утверждении методических рекомендаций по проведению добровольной инвентаризации объема выбросов парниковых газов в субъектах Российской Федерации»
- Приказ Росгидромета от 23.03.2001 N 40 "Об утверждении Порядка централизованного учета документов о выбросах и стоках парниковых газов и результатов климатических проектов, снижающих антропогенные выбросы или увеличивающих стоки парниковых газов субъектами хозяйственной деятельности, осуществляющими свою деятельность на территории Российской Федерации" (Зарегистрировано в Минюсте РФ 21.05.2001 N 2719)
- МЕЖДУНАРОДНАЯ МЕТОДИКА ИНВЕНТАРИЗАЦИИ ВЫБРОСОВ ПАРНИКОВЫХ ГАЗОВ
- Нормативно-правовая основа построения программного комплексе ПК "Русь" "Охрана окружающей среды"
- Проект ФЗ "О проведении эксперимента по ограничению выбросов парниковых газов в отдельных субъектах Российской Федерации"
- Проект Минэкономразвития об изменения КоАП "О внесении изменений в Кодекс Российской Федерации об административных правонарушениях"
- Проект Постановления Правительства "Об утверждении Правил представления и проверки отчетов
о выбросах парниковых газов, формы отчетов о выбросах парниковых газов, Правил создания и ведения реестра выбросов парниковых газов и внесении изменений в Правила создания государственной информационной системы в области энергосбережения и повышения энергетической эффективности и условий для ее функционирования"[/
- Проект Приказа МПР "Об утверждении методических указаний и руководства по количественному определению объема выбросов парниковых газов организациями, осуществляющими хозяйственную и иную деятельность в Российской Федерации" - отмена Приказа МПР №300
- Проект Постановления Правительства "Об утверждении критериев отнесения юридических лиц и индивидуальных предпринимателей к регулируемым организациям"
- Проект Приказа МПР «Об утверждении порядка подготовки кадастра антропогенных выбросов из источников и абсорбции поглотителями парниковых газов»
- Проект Постановления Правительства "Об утверждении порядка определения платы за оказание оператором услуг по проведению операций в реестре углеродных единиц"
- Проект Постановления Правительства "Об утверждении порядка оценки достижения целевого показателя сокращения выбросов парниковых газов"
- Распоряжение Правительства РФ от 22.10.2021 N 2979-р "Об утверждении перечня парниковых газов, в отношении которых осуществляется государственный учет выбросов парниковых газов и ведение кадастра парниковых газов"
- Постановление Правительства РФ от 08.02.2022 N 133 "Об утверждении Федеральной научно-технической программы в области экологического развития Российской Федерации и климатических изменений на 2021 - 2030 годы"
- Федеральный закон от 30.12.2021 № 446-ФЗ "О внесении изменений в Федеральный закон "Об охране окружающей среды" и отдельные законодательные акты Российской Федерации"
- Федеральный закон от 06.03.2022 № 34-ФЗ "О проведении эксперимента по ограничению выбросов парниковых газов в отдельных субъектах Российской Федерации
- Проект Постановления Правительства "Об утверждении Порядка создания и ведения реестра выбросов парниковых газов, представления и проверки отчетов о выбросах парниковых газов, а также формы отчетов о выбросах парниковых газов"
- Проект Постановления Правительства "Об утверждении Правил исчисления и взимания платы за превышение квоты выбросов парниковых газов"
- Распоряжение Правительства Российской Федерации от 29 октября 2021 г. № 3052-р Стратегия социально-экономического развития Российской Федерации с низким уровнем выбросов парниковых газов до 2050 года
- Постановление Правительства Российской Федерации от 15.10.2021 № 1755 "О внесении изменений в Положение о Правительственной комиссии по экономическому развитию и интеграции"
- п.49 Методика проведения инвентаризации выбросов загрязняющих веществ в атмосферу автотранспортных предприятий (расчетным методом). М., 1998, с дополнениями и изменениями к Методике проведения инвентаризации выбросов загрязняющих веществ в атмосферу автотранспортных предприятий (расчетным методом). М, 1999
- Приказ Министерства природных ресурсов и экологии РФ от 27 ноября 2019 г. N 804 "Об утверждении методики определения выбросов загрязняющих веществ в атмосферный воздух от передвижных источников для проведения сводных расчетов загрязнения атмосферного воздуха" (Зарегистрировано в Минюсте РФ 24 декабря 2019 г. Регистрационный N 56957)
- Проект Приказа РПН "Об утверждении Методики по оценке выбросов загрязняющих веществ в атмосферу от передвижных источников (автомобильный и железнодорожный транспорт)"
- Приказ Минприроды России от 18.02.2022 N 109 "Об утверждении требований к содержанию программы производственного экологического контроля, порядка и сроков представления отчета об организации и о результатах осуществления производственного экологического контроля" (Зарегистрировано в Минюсте России 25.02.2022 N 67461)
- Приказ Минприроды России от 19.11.2021 N 871 "Об утверждении Порядка проведения инвентаризации стационарных источников и выбросов загрязняющих веществ в атмосферный воздух, корректировки ее данных, документирования и хранения данных, полученных в результате проведения таких инвентаризации и корректировки" (Зарегистрировано в Минюсте России 30.11.2021 N 66125)
- Перечень проектов подзаконных актов для исполнения требований Федерального закона от 21.07.2014 № 219-ФЗ
- Нормативно-правовая основа построения программного комплексе ПК "Русь" "Атмосферный воздух"
- Нормативно-правовая основа построения программного комплексе ПК "Русь" "Отходы производства и потребления"
- Нормативно-правовая основа построения программного комплексе ПК "Русь" "Водопотребление и водоотведение"
СОСТАВ ПАКЕТА ПРИКЛАДНЫХ ПРОГРАММ ПК "РУСЬ" РАСЧЕТ КОЛИЧЕСТВА ОБЪЕМОВ ВЫБРОСА ПАРНИКОВЫХ ГАЗОВ CO2, CH4, N2O, SF6, CHF3, CF4, C2F6:
- Программа "Парникове газы",
Приказ Министерства природных ресурсов и экологии Российской Федерации от 27.05.2022 № 371 "Об утверждении методик количественного определения объемов выбросов парниковых газов и поглощений парниковых газов"
(Зарегистрирован 29.07.2022 № 69451)
- Программа "Стационарное сжигание топлива"
Приложение N 2 п.1 "Стационарное сжигание топлива", Приказ Минприроды России от 27.05.2022 N 371
- Программа "Сжигание в факелах"
Приложение N 2 п.2 "Сжигание в факелах", Приказ Минприроды России от 27.05.2022 N 371
- Программа "Фугитивные выбросы"
Приложение N 2 п.3 "Фугитивные выбросы", Приказ Минприроды России от 27.05.2022 N 371
- Программа "Нефтепереработка"
Приложение N 2 п.4 "Нефтепереработка", Приказ Минприроды России от 27.05.2022 N 371
- Программа "Производство кокса"
Приложение N 2 п.5 "Производство кокса", Приказ Минприроды России от 27.05.2022 N 371
- Программа "Производство цемента"
Приложение N 2 п.6 "Производство цемента", Приказ Минприроды России от 27.05.2022 N 371
6.5. Расчет выбросов CO2 на основе данных о расходе карбонатного сырья и углеродсодержащих нетопливных материалов.
6.6. Расчет выбросов CO2 на основе данных о производстве клинкера и расходе углеродсодержащих нетопливных материалов
- Программа "Производство извести"
Приложение N 2 п.7 "Производство извести", Приказ Минприроды России от 27.05.2022 N 371
7.4. Расчет выбросов CO2 на основе данных о расходе карбонатного сырья
7.5. Расчет выбросов CO2 на основе данных о производстве извести
- Программа "Производство стекла"
Приложение N 2 п.8 "Производство стекла", Приказ Минприроды России от 27.05.2022 N 371
- Программа "Производство керамических изделий"
Приложение N 2 п.9 "Производство керамических изделий", Приказ Минприроды России от 27.05.2022 N 371
- Программа "Производство аммиака"
Приложение N 2 п.10 "Производство аммиака", Приказ Минприроды России от 27.05.2022 N 371
- Программа "Производство азотной кислоты, капролактама, глиоксаля и глиоксиловой кислоты"
Приложение N 2 п.11 "Производство азотной кислоты, капролактама, глиоксаля и глиоксиловой кислоты", Приказ Минприроды России от 27.05.2022 N 371
11.4. Расчет выбросов N2O на основе данных измерений концентрации N2O и расхода отходящих газов от установок химического производства
11.5. Расчет выбросов N2O на основе данных о производстве химической продукции и коэффициентах выбросов
- Программа "Нефтехимическое производство"
Приложение N 2 п.12 "Нефтехимическое производство", Приказ Минприроды России от 27.05.2022 N 371
12.6. Расчет выбросов CO2 на основе углеродного баланса нефтехимического производстваМ
12.7. Расчет выбросов CO2 на основе раздельного определения выбросов от стационарного сжигания топлива, фугитивных выбросов и выбросов от сжигания на факелах
- Программа "Производство фторсодержащих веществ"
Приложение N 2 п.13 "Производство фторсодержащих веществ", Приказ Минприроды России от 27.05.2022 N 371
13.4. Расчет выбросов CHF3 и SF6 на основе измерения их концентраций и расхода отходящих газов от установок химического производства
13.5. Расчет выбросов CHF3 и SF6 на основе данных о производстве химической продукции и коэффициентах выбросов
- Программа "Черная металлургия"
Приложение N 2 п.14 "Черная металлургия", Приказ Минприроды России от 27.05.2022 N 371
- Программа "Производство ферросплавов"
Приложение N 2 п.15 "Производство ферросплавов", Приказ Минприроды России от 27.05.2022 N 371
- Программа "Производство первичного алюминия"
Приложение N 2 п.16 "Производство первичного алюминия", Приказ Минприроды России от 27.05.2022 N 371
16.3. Выбросы перфторуглеродов от производства первичного алюминия
16.4. Выбросы диоксида углерода от производства первичного алюминия
- Программа "Прочие промышленные процессы"
Приложение N 2 п.17 "Прочие промышленные процессы", Приказ Минприроды России от 27.05.2022 N 371
17.4. Выбросы от неэнергетического использования топлива
17.5. Выбросы от использования восстановителей
17.6. Выбросы CO2 от использования карбонатов
- Программа "Сжигание топлива в транспорте"
Приложение N 2 п.18 "Транспорт", Приказ Минприроды России от 27.05.2022 N 371
18.4. Количественное определение выбросов CO2 от сжигания топлива в двигателях автотранспортных средств, в том числе индивидуальных владельцев
18.5. Количественное определение выбросов CO2 от сжигания моторного топлива железнодорожного подвижного состава
18.6. Количественное определение выбросов CO2 от сжигания моторного топлива и других видов топливно-энергетических ресурсов на морском и внутреннем водном транспорте
18.7. Количественное определение выбросов CO2 от сжигания моторного топлива и других видов топливно-энергетических ресурсов на воздушном транспорте
- Программа "Дорожное хозяйство"
Приложение N 2 п.19 "Дорожное хозяйство", Приказ Минприроды России от 27.05.2022 N 371
- Программа "Захоронение твердых отходов"
Приложение N 2 п.20 "Захоронение твердых отходов", Приказ Минприроды России от 27.05.2022 N 371
- Программа "Биологическая переработка твердых отходов"
Приложение N 2 п.21 "Биологическая переработка твердых отходов", Приказ Минприроды России от 27.05.2022 N 371
- Программа "Сжигание отходов"
Приложение N 2 п.22 "Сжигание отходов", Приказ Минприроды России от 27.05.2022 N 371
- Программа "Очистка и сброс сточных вод"
Приложение N 2 п.23 "Очистка и сброс сточных вод", Приказ Минприроды России от 27.05.2022 N 371
- Программа "Выбросы закиси азота из сточных вод"
Приложение N 2 п.24 "Выбросы закиси азота из сточных вод.", Приказ Минприроды России от 27.05.2022 N 371
- Пакет прикладных программ "Парникове газы. Косвенные выбросы"
(Приказ Министерства природных ресурсов и экологии РФ от 29 июня 2017 г. N 330 "Об утверждении методических указаний по количественному определению объема косвенных энергетических выбросов парниковых газов" (Зарегистрировано в Минюсте РФ 20 октября 2017 г. Регистрационный N 48627)
- Постановление Правительства РФ от 16 мая 2016 г. N 422 "Об утверждении Правил разработки и утверждения методик расчета выбросов вредных (загрязняющих) веществ в атмосферный воздух стационарными источниками"
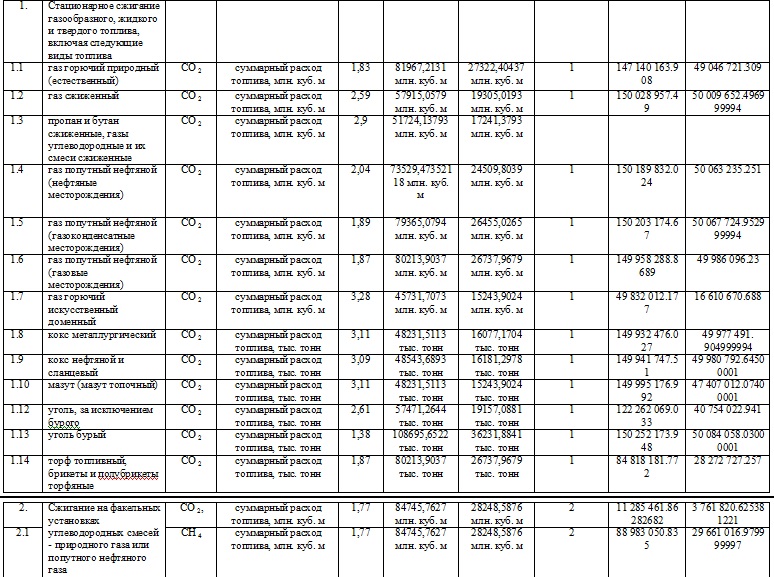
КАТЕГОРИИ ИСТОЧНИКОВ ВЫБРОСОВ И ПАРНИКОВЫЕ ГАЗЫ, ПОДЛЕЖАЩИЕ ОБЯЗАТЕЛЬНОМУ УЧЕТУ В ОРГАНИЗАЦИЯХ
|
N
|
Категория источников выбросов парниковых газов
|
Парниковый газ
|
|
1
|
Стационарное сжигание
топлива
|
CO2
|
|
2
|
Сжигание в факелах
|
CO2, CH4
|
|
3
|
Фугитивные выбросы
|
CO2, CH4
|
|
4
|
Нефтепереработка
|
CO2
|
|
5
|
Производство кокса
|
CO2
|
|
6
|
Производство цемента
|
CO2
|
|
7
|
Производство извести
|
CO2
|
|
8
|
Производство стекла
|
CO2
|
|
9
|
Производство
керамических изделий
|
CO2
|
|
10
|
Производство аммиака
|
CO2
|
|
11
|
Производство азотной
кислоты, капролактама, глиоксаля и глиоксиловой кислоты
|
N2O
|
|
12
|
Нефтехимическое
производство
|
CO2
|
|
13
|
Производство
фторсодержащих соединений
|
SF6, CHF3
|
|
14
|
Черная металлургия
|
CO2
|
|
15
|
Производство
ферросплавов
|
CO2
|
|
16
|
Производство
первичного алюминия
|
CF4, C2F6, CO2
|
|
17
|
Прочие промышленные
процессы
|
CO2
|
|
18
|
Авиационный транспорт
|
CO2
|
|
19
|
Железнодорожный
транспорт
|
CO2
|
- Распоряжение Правительства РФ от 22.10.2021 N 2979-р "Об утверждении перечня парниковых газов, в отношении которых осуществляется государственный учет выбросов парниковых газов и ведение кадастра парниковых газов"

ПРОЕКТ "ОТЧЕТ О ВЫБРОСАХ ПАРНИКОВЫХ ГАЗОВ"
- Проект Постановления "Об утверждении Правил представления и проверки отчетов о выбросах парниковых газов, формы отчетов о выбросах парниковых газов, Правил создания и ведения реестра выбросов парниковых газов и внесении изменений в Правила создания государственной информационной системы в области энергосбережения и повышения энергетической эффективности и условий для ее функционирования"
РЕЕСТР ВЫБРОСОВ ПАРНИКОВЫХ ГАЗОВ
- Проект Постановления Правительства "Об утверждении Порядка создания и ведения реестра выбросов парниковых газов, представления и проверки отчетов о выбросах парниковых газов, а также формы отчетов о выбросах парниковых газов"
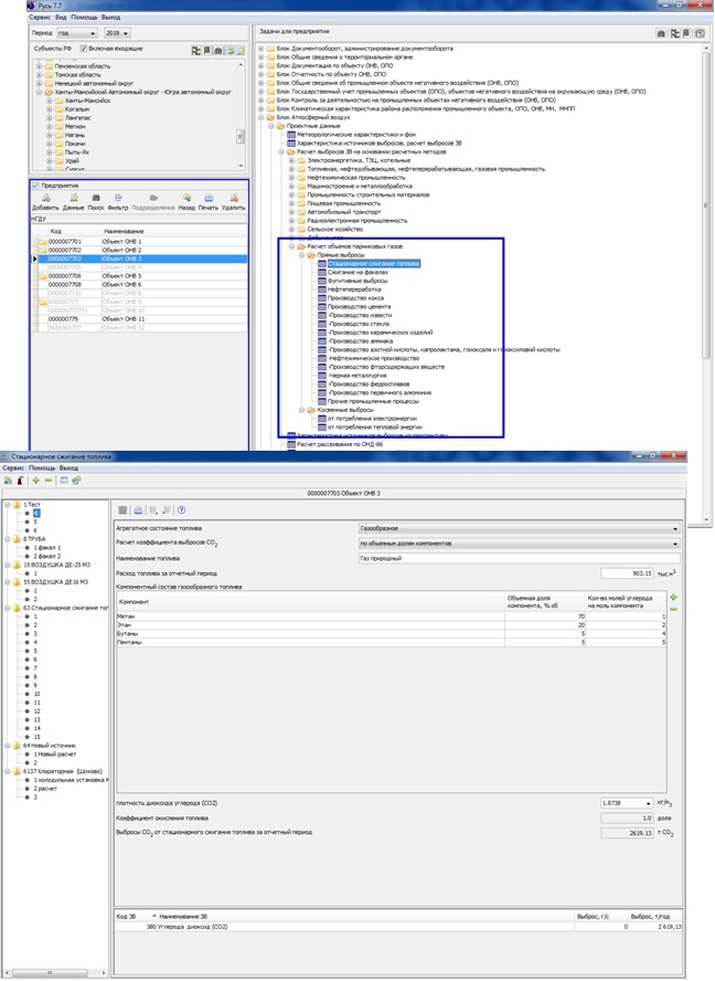
ПРИМЕР АЛГОРИТМА ПРОГРАММНОГО МОДУЛЯ "ПАРНИКОВЫЕ ГАЗЫ"







ПРИМЕР ПРОГРАММНОГО МОДУЛЯ "НИЗШАЯ ТЕПЛОТА СГОРАНИЯ ВЕЩЕСТВА. ПАРНИКОВЫЕ ГАЗЫ"


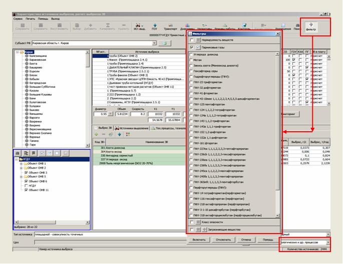
ПРИМЕР ИНТЕРФЕЙСА ПРОГРАММНОГО МОДУЛЯ "ПАРНИКОВЫЕ ГАЗЫ"



ПРИМЕР ИНТЕРФЕЙСА ПЕЧАТИ В РЕДАКТОРЕ ПЕЧАТИ ПК "РУСЬ"





ЦЕНА И УСЛОВИЯ ПОСТАВКИ:
- Регистрация ПК "Русь", ПК ГИАС "Экобезопасность в едином реестре Российских программ для электронных вычислительных машин и баз данных Минцифры России, Рег № ПК №2831, №2833, №2835, №3525
ПК "Русь" "Промышленная безопасность" Рег. номер. ПО №2833,
ПК "Русь" "Пожарная безопасность" Рег. номер. ПО №2831,
ПК "Русь" "Охрана окружающей среды" Рег. номер. ПО №2835,
ПК "Русь" "Энергетическая безопасность" Рег. номер. ПО №3525,
ПК "Русь" "Эксплуатационная безопасность объектов техносферы, объектов недвижимости, зданий, сооружений" Рег. номер. ПО №3525
- Аккредитация ООО НПП «Авиаинструмент» Министерством цифрового развития, связи и массовых коммуникаций Российской Федерации на осуществление деятельности в области информационных технологий.
Рег. номер 60. Решение Минкомсвязи России о госаккредитации № 77 от 05.03.2008 года.
- Состав пакетов прикладных программ объектно-ориентированных вертикально-интегрированных программных комплексов ПК "Русь", ПК ГИАС "Экобезопасность".
- Каждая программа программных блоков вертикально интегрированных, объектно-ориентированных (п.2.ст.11 НК РФ,
ст.2 п.4.1 294-ФЗ, п.3 ст.16 248-ФЗ, ст. 4.2 7-ФЗ) ) программных комплексов ПК "Русь", ПК ГИАС "Экобезопасность" может работать как отдельно, так и собираться в заранее заданную единую взаимосвязанную функциональную конфигурацию в соответствие с организационной, объемно-планировочной структурой предприятия, компании, объектов ОНВ, ОПО, ПОО, с возможностью установки на отдельные компьютеры, ноутбуки, с объединением баз данных на своих серверах, как в локальных, так и в корпоративных сетях, используя клиент-серверную технологию доступа к базам данных, построения любой распределенной системы сбора и обработки информации, как в вертикально-интегрированных компаниях, так и у субъектов МСП с использованием локальных вычислительных сетей, сети интернет, беспроводных сетей передачи данных, как по отдельности, так и в различных сочетаниях с возможностью подключения неограниченного количества рабочих станций для ввода, анализа и обработки информации, в том числе, с использованием виртуальных машин, сохранения введенных баз данных, выполненных расчетов, проектов, по каждому обособленному подразделению (п.2.ст.11 НК РФ ), промплощадке предприятия, вертикально-интегрированной компании, производств, технологических процессов, используемого оборудования, пожаро-, взрыво-опасных веществ, материалов, привязанных к объектам ОНВ, ОПО, ПОО в соответствии с п.2.ст.11 НК РФ,
ст.2 п.4.1 294-ФЗ, п.3 ст.16 248-ФЗ, ст. 4.2 7-ФЗ) с возможностью сохранения введенных баз данных, выполненных расчетов, проектов, расчета рисков, по годам, без ограничения срока, в соответствии с действовавшими НПА на период введения данных, выполнения расчетов, разработки проектов,
использования выполненных расчетов в различных программных модулях программных комплексов, как для одного объекта техногенного воздействия (ОТВ), так и для других аналогичных объектов, обеспечения контроля выполнения обязательных требований в соответствии со
ст.5 №247-ФЗ,
ст.16,
ст.22,
ст.23 №248-ФЗ, жизненного цикла объекта, в том числе, с сохранением объектно-ориентированных баз данных в течении 20 лет, в соответствии с
п.3 ст. 78 №7-ФЗ, вне зависимости от времени и конфигурации сборки заказанной комплектации ПК "Русь", ПК ГИАС "Экобезопасность",
приведена подробная последовательность технологических операций по расчету риска, начиная с ввода объемно-планировочной структуры объекта, построения сценариев аварийных ситуаций по каждому элементу структуры объекта,
с автоматическим объединением на уровне объекта всех структурных элементов с деревьями событий, выполненными расчетами аварийных ситуаций,
с построенными деревьями событий, деревьями отказов, всего спектра возможных нежелательных событий,
без ограничения количества промежуточных событий в группе событий и результирующих событий,
возможных сценариев аварий, без ограничения количества шифров аварий для каждого сценария, для различных составляющих объемно-планировочной структуры, последовательности количественной оценки последствий аварийных выбросов пожаро-, взрыво- опасных веществ, материалов, по каждому сценарию, шифру аварийной ситуации, теплового поражения, воздействия тепловой радиации от пожаров, поражения ВУВ, ВВС, воздействия воздушной ударной волны (ВУВ), воздушной волны сжатия (ВВС),
разрушения при горении и взрыве облаков ТВС нефти (нефтепродуктов) с воздухом, расчет размеров взрывоопасных зон, расчет зон теплового воздействия факельных систем,
расчет категории помещений А, Б, В1-4, Г, Д, категории зданий А, Б, В, Г, Д, категории наружных установок АН, БН, ВН, ГН, ДН по взрывопожарной и пожарной опасности,
рсчет категории взрывоопасности технологических блоков,
мделирование динамики развития опасных факторов пожаров ОФП,
рсчет времени блокировки, времени от начала пожара до блокирования эвакуационных путей в результате распространения на них опасных факторов пожара многоэтажных зданий,
рсчет времени эвакуации из многоэтажных зданий при пожарах, без ограничения количества этажей в здании, количества помещений на этажах,
определение расчетных величин пожарного риска на производственных объектах, потенциального пожарного риска в зданиях, на территории и в селитебной зоне вблизи объекта,
вероятностную (по пробит-функции) оценку поражения человека, зданий, сооружений, неподвижных транспортных средств, технологического оборудования, наружных установок, определение точек риска, расчет индивидуального, потенциального, социального, коллективного риска,
построение полей потенциального риска на картографичческой основе, как по каждому структурному элементу объекта (п.2.ст.11 НК РФ,
ст.2 п.4.1 294-ФЗ,
п.3 ст.16 248-ФЗ,
ст. 4.2 7-ФЗ) ), так и по объекту, в целом, построение F/N, F/G диаграмм, обеспечение контроля выполнения обязательных требований в соответствии со
ст.5 №247-ФЗ,
ст.16,
ст.22,
ст.23 №248-ФЗ по определению вероятности наступления событий, возникновения риска аварийных ситуаций, потенциальном масштабе распространения вероятных негативных последствий, влекущих причинение вреда (ущерба), с учетом сложности преодоления таких последствий, следствием которых может стать причинение вреда (ущерба) различного масштаба, тяжести для охраняемых законом ценностей, фактическом причинении вреда (ущерба) вследствие наступления событий, вызванных определенными источниками и причинами риска причинения вреда (ущерба),
документарное формирование расчета пожарного риска
- Примеры интерфейса пакетов прикладных программ ПК "Русь", ПК ГИАС "Экобезопасность" №2831, №2833, №2835, №3525
- Приведены примеры интерфейса пакетов прикладных программ ПК "Русь", ПК ГИАС "Экобезопасность" №2831, №2833, №2835, №3525 с подробными примерами последовательности
расчета величин риска на производственных, гражданских объектах, в зданиях, сооружениях, строениях различных классов,
на территории ПОО, ОПО, МН, ЛЧ, площадных сооружениях ПОО, ОПО МН, МНПП, объектах негативного воздействия на окружающую среду (ОНВ), в зоне влияния объектов,
элементов структуры объектов, от технологических операций с расчетом последовательности построения полей потенциального риска,
с учетом неограниченного количество источников опасности, неограниченного количества сценариев аварийных ситуаций
по каждому структурному элементу ПОО, ОПО, МН, ЛЧ,
площадного сооружения ПОО, ОПО МН, МНПП, ОНВ (п.2.ст.11 НК РФ,
ст.2 п.4.1 294-ФЗ,
п.3 ст.16 248-ФЗ,
ст. 4.2 7-ФЗ) ), приведена подробная последовательность технологических операций по расчету риска, начиная с
ввода объемно-планировочной структуры объекта, построения сценариев аварийных ситуаций по каждому элементу структуры объекта,
с автоматическим объединением на уровне объекта всех структурных элементов с деревьями событий, выполненными расчетами аварийных ситуаций,
с построенными деревьями событий, деревьями отказов, всего спектра возможных нежелательных событий,
без ограничения количества промежуточных событий в группе событий и результирующих событий,
возможных сценариев аварий, без ограничения количества шифров аварий для каждого сценария, для различных составляющих объемно-планировочной структуры,
приведена подробная последовательность технологических операций
по количественной оценке массы пожаро-, взрывоопасеых веществ, материалов, поступающих в окружающее пространство,
последствий аварийных выбросов пожаро-, взрыво- опасных веществ, материалов, по каждому сценарию, шифру аварийной ситуации,
теплового поражения, воздействия тепловой радиации от пожаров, поражения ВУВ, ВВС, воздействия воздушной ударной волны (ВУВ), воздушной волны сжатия (ВВС), поражения осколками, воздействия осколков, поражения газовой струей, динамического воздействия газовой струи,
разрушения при горении и взрыве облаков ТВС нефти (нефтепродуктов) с воздухом, расчет размеров взрывоопасных зон, расчет зон теплового воздействия факельных систем, моделирование рассеяния опасных веществ в атмосфере (модели «тяжелого» и «легкого» газов),
вероятностную (по пробит-функции) оценку поражения человека, зданий, сооружений, неподвижных транспортных средств, технологического оборудования, наружных установок, определение точек риска, расчет индивидуального, потенциального, социального, коллективного риска,
построение полей потенциального риска на картографичческой основе, как по каждому структурному элементу объекта (п.2.ст.11 НК РФ,
ст.2 п.4.1 294-ФЗ,
п.3 ст.16 248-ФЗ,
ст. 4.2 7-ФЗ) ), так и по объекту, в целом, построение F/N, F/G диаграмм, обеспечение контроля выполнения обязательных требований в соответствии со
ст.5 №247-ФЗ,
ст.16,
ст.22,
ст.23 №248-ФЗ по определению вероятности наступления событий, возникновения риска аварийных ситуаций, потенциальном масштабе распространения вероятных негативных последствий, влекущих причинение вреда (ущерба), с учетом сложности преодоления таких последствий, следствием которых может стать причинение вреда (ущерба) различного масштаба, тяжести для охраняемых законом ценностей, фактическом причинении вреда (ущерба) вследствие наступления событий, вызванных определенными источниками и причинами риска причинения вреда (ущерба),
документарное формирование расчета риска
- Примеры интерфейса пакетов прикладных программ ПК "Русь", ПК ГИАС "Экобезопасность" №2831, №2833, №2835, №3525
- Примеры интерфейса пакетов прикладных программ ПК "Русь" "Промышленная безопасность", №2833
- Примеры интерфейса пакетов прикладных программ ПК "Русь" "Пожарная безопасность", №2831
- Примеры интерфейса пакетов прикладных программ ПК "Русь" "Охрана окружающей среды", №2835
- Примеры интерфейса пакетов прикладных программ ПК "Русь" "Энергетическая безопасность", №3525
- Примеры интерфейса пакетов прикладных программ ПК "Русь" "Эксплуатационная безопасность объектов техносферы, объектов недвижимости, зданий, сооружений", №3525
- Примеры интерфейса пакетов прикладных программ ПК ГИАС "Экобезопасность", №3525
- Назначение, функциональные возможности, методология, архитектура построения, адаптация, обновления ПК "Русь", ПК ГИАС "Экобезопасность"
- Ведение в едином интерфейсе в текущем режиме времени вертикально- интегрированные объектно ориентированных баз данных по объектам негативного воздействия на окружающую среду (ОНВ), производственного экологического контроля (ПЭК), баз данных по ПЭК, расчета платы за НВОС в соответствии с фактическими данными ПЭК, единую базу данных в области ООС, ПБ, ЭБ по объектам ОНВ, расположенных в различных ОКАТО, ОКТМО, как вертикально-интегрированных компаний, так и субъектов СМП, как по отдельным объектам ОНВ, так и по юридическому лицу в целом, использовать текущие базы данных для автоматической разработки проектов ПДВ, ПНООЛР, НДС, сформировать 2 ТП (воздух), 2 ТП ( отходы), 2 ТП (водхоз), 4-ОС, расчет объема выбросов парниковых газов, формирование отчета выбросов ПГ, построение систем мониторинга, построение систем СППР, произвести расчет классов опасности отходов КО ОПС, КО НВОС, класс опасности токсичного отхода (КО ТО), декларации о плате за НВОС, базы данных по каждому объекту негативного воздействия (ОНВ) по выбросам ЗВ в атмосферный воздух по каждому источнику выброса и каждому ЗВ, включая автоматические средства измерения ЗВ, сбросам ЗВ в водные объекты, в канализационные сети, движение отходов. вести журналы учета движения отходов, формировать отчетность об организации и результатах осуществления производственного экологического контроля
(Отчет о ПЭК), формировать, без привлечения сторонних организаций, всю необходимую документацию в области охраны окружающей среды (ОС), промышленной, пожарной, эксплутационной безопасности, автоматическое формирование из объектно-ориентированных баз данных
- Ведение баз данных по обеспечению комплексной технологической безопасности на объектах техносферы,
- Ведение баз данных по обеспечению промышленной, пожарной, эксплуатационной, энергетической, технологической, экологической безопасности, охраны окружающей среды,
- Объектно-ориентированное (п.2.ст.11 НК РФ, ст.2 п.4.1 294-ФЗ, п.3 ст.16 248-ФЗ, ст. 4.2 7-ФЗ) проведение оценки риска, профилей риска, определения спектра возможных нежелательных событий, риска причинения вреда, оценки тяжести причинения вреда (ущерба) охраняемым законом ценностям, оценки вероятности наступления негативных событий на объектах техногенного воздействия (ст.22, 23 №248-ФЗ ) как по каждому обособленному подразделению, ОПО, ОНВ, ПОО, так и компании в целом.
- Проведение объектно-ориентированной (п.2.ст.11 НК РФ, ст.2 п.4.1 294-ФЗ, п.3 ст.16 248-ФЗ, ст. 4.2 7-ФЗ) инвентаризации технологических процессов,
образующихся от них выбросов ЗВ в атмосферный воздух, расчета выбросов парниковых газов CO2, CH4, N2O, SF6, CHF3, CF4, C2F6, Охват 1, Охват 2, Охват 3, сбросов ЗВ, образования отходов, ведение сводных расчетов, расчетов технологических нормативов выбросов, сбросов, отходов на единицу номенклатуры продукции, проведение объектно-ориентированных (п.2.ст.11 НК РФ, ст.2 п.4.1 294-ФЗ, п.3 ст.16 248-ФЗ, ст. 4.2 7-ФЗ) расчетов деклараций промышленной,
пожарной безопасности, расчет времени блокировки, времени эвакуации при пожаре, расчет динамики распространения опасных факторов пожара, взрыва расчета потенциального, социального, коллективного риска, F/N, F/G диаграмм, ведение систем мониторинга, СППР, разработку
планов ЛАРН, ПЛА, ПЛАС, паспортов опасных объектов, формирования деклараций промышленной, пожарной безопасности, ПНООЛР, НДВ, ПДВ, НДС, СЗЗ,
деклараций ДВОС, КЭР, расчет платы за НВОС, ПЭК, формирование отчета по ПЭК, систем мониторинга, СППР, данных статотчетности 2-ТП (воздух), 2-ТП (отходы), 2-ТП (водхоз), 2-ТП (рекультивация), 4-ОС, 70-ТП, 71-ТП, 5-ГР, 6-ГР, 1-ЛС, 2-ЛС, данных водопотребления, водоотведения,
синхронизации данных по размещению отходов ТКО, НЕ ТКО на объектах ГРОРО с данными лицензий,
администрирования начисления и поступления платежей по всей организационной вертикали управления компании, прием-передачу информации в органы надзора в открытых XML форматах и др.
- Прогнозирование аварийных ситуаций, риска причинения вреда окружающей среде, риска нанесения ущерба объектам техносферы, объектам недвижимости, зданиям, сооружениям, наружным установкам,
- Построение сценариев аварийных ситуаций, дерева событий, дерева отказов, обеспечение проведения расчета рисков,
построения F/N, F/G диаграмм
- Определение спектра возможных нежелательных событий, возможных сценариев аварий на различных составляющих ПОО, ОПО, МН, ЛЧ, площадочных сооружениях ПОО, ОПО МН, МНПП, объектах негативного воздействия на окружающую среду ОНВ,
- Расчет показателей пожаро-, взрывоопасности веществ и материалов
- Расчет количественной оценки массы пожаро-, взрывоопасных веществ, показателей пожаровзрывоопасности веществ поступающих в окружающее пространство
- Количественная оценка и последствия аварийных выбросов пожаро-, взрыво- опасных веществ, материалов, расчет показателей риска производственных объектов, наружных установок, ОПО, ОНВ, МН и МНПП, территории зоны воздействия,
- Оценка взрывоопасности технологических блоков, определение категорий взрывоопасности наружных установок, помещений, зданий по взрывопожарной и пожарной опасности
- Моделирование взрывов облаков ТВС с учетом тротилового эквивалента вещества, а также взрывов конденсированных взрывчатых веществ КВВ
- Провести расчет прогнозирования аварийных ситуаций, взрывов ТВС, КВВ, динамики развития пожаров, риска нанесения ущерба объектам техносферы, объектам недвижимости, зданиям, сооружениям, наружным установкам, технологическим процессам, охраняемым законом N 247-ФЗ от 31.07.2020, N248-ФЗ от 31.07.2020 ценностям,
- Моделирование взрывов облаков ТВС, параметров ударной волны, зон поражения, разрушения при горении и взрыве облаков ТВС нефти (нефтепродуктов) с воздухом. расчет размеров взрывоопасных зон, расчет зон теплового воздействия стационарных факельных систем, моделирование рассеяния опасных веществ в атмосфере (модели «тяжелого» и «легкого» газов)
- Расчет зон токсического поражения человека и зон возможного воспламенения (взрыва) облаков топливно-воздушных смесей (ТВС)
- Оценку параметров воздушных ударных волн (избыточного давления на фронте волны сжатия, импульса, длительности фазы сжатия и разряжения) с учетом загроможденности окружающего пространства, скорости взрывного превращения (детонация, дефлаграция) и фазового состава облака
- Определить зоны поражения людей и повреждения зданий в результате взрывов облаков ТВС по различным критериям поражения (по избыточному давлению, по избыточному давлению и импульсу, вероятностное поражение по пробит-функциям).
- Оценка взрывоопасной массы горючего в облаках ТВС и их перемещения (дрейфа) с учетом времени, прошедшего с начала выброса
- Провести моделирования последствий теплового воздействия от пожара пролива, огненного шара, аварийных факелов, пожара-вспышки, расчет зон возможного поражения осколками при аварийном разрушении емкостного оборудования, оценка воздействия аварийных выбросов ОВ на окружающую среду
- Расчет размеров разрушения, частоты их возникновения на магистральных нефте- и газопроводах, массовой скорости истечения горючих газов, зон загазованности и зон теплового воздействия при авариях на магистральных газопроводах
- Расчет зон возможного поражения осколками человека, зданий, сооружений, технологического оборудования при аварийном разрушении надземного и подземного оборудования (резервуаров, трубопроводов)
- Обеспечение комплексной пожарной, промышленной, энергетической, эксплуатационной, экологической безопасности, охраны окружающей среды на объектах техносферы, на промышленных предприятиях, потенциально опасных объектах, в вертикально-интегрированных компаниях,
- Детерминированную (учитывающую только значение поражающих факторов) и вероятностную (по пробит-функции) оценку теплового поражения, воздействия тепловой радиации от пожара на человека, на здания, сооружения, технологическое оборудование, наружные установки
- Детерминированную (учитывающую только значение поражающих факторов) и вероятностную (по пробит-функции) оценку поражения ВУВ, ВВС, воздействия воздушной ударной волны (ВУВ), воздушной волны сжатия (ВВС) на человека, на здания, сооружения, неподвижные транспортные средства, технологическое оборудование, наружные установки
- Детерминированную (учитывающую только значение поражающих факторов) и вероятностную (по пробит-функции) оценку поражения осколками, воздействия осколков на человека, на здания, сооружения, технологическое оборудование, наружные установки
- Детерминированную (учитывающую только значение поражающих факторов) и вероятностную (по пробит-функции) оценку поражения газовой струей, динамического воздействия газовой струи на человека, на здания, сооружения, неподвижные транспортные средства, технологическое оборудование, наружные установки
- Расчет показателей риска как на территории опасного производственного объекта, так и в зоне его влияния, построение полей потенциального риска, с учетом как неограниченного количество источников опасности, так и неограниченного количества сценариев аварийных ситуаций, пожаров, взрывов ТВС, КВВ, воздействия ВУВ, ВВС, разлета осколков на человека, на здания, сооружения, неподвижные транспортные средства, технологическое оборудование, расчет индивидуального, потенциального, социального, коллективного риска, построение F/N, F/G диаграмм.
- Программы-конструктор формирования необходимой корпоративной объектно-ориентированной проектной, отчетной , технологической документации, в соответствии с требованиями НПА, №523-ФЗ от 28.12.2024 по переходу России на
технологический суверенитет, ГОСТ Р 44 "Система технологической подготовки производства» (ТПП)"
- Сохранение выполненных объектно-ориентированных расчетов по объектам негативного воздействия ОНВ, пожаро-опасным производственным объектам ОПО, МН, МНПП по годам
- Сохранение баз данных, введенные в программные модули вне зависимости от времени поставки последующих дополнительных блоков т.е. не зависят от поставки дополнительных блоков
- Ведение объектно-ориентированных баз данных по пожарной безопасности объектов техносферы, объектов недвижимости, общественных зданий, промышленных объектов
- Формирование всей необходимой корпоративной объектно-ориентированной проектной, отчетной , технологической документации в области обеспечения пожарной безопасности, в соответствии с требованиями НПА, №523-ФЗ от 28.12.2024 по переходу России на
технологический суверенитет, ГОСТ Р 44 "Система технологической подготовки производства» (ТПП)", Приказа МЧС России от 26 июня 2024 г. N 533 "Об утверждении методики определения расчетных величин пожарного риска на производственных объектах" (Зарегистрировано в Минюсте России 02.09.2024 N 79360),
Приказа МЧС России от 14.11.2022 N 1140 "Об утверждении методики определения расчетных величин пожарного риска в зданиях, сооружениях и пожарных отсеках различных классов функциональной пожарной опасности" (Зарегистрировано в Минюсте России 20.03.2023 N 72633) и другими НПА
- Проведение оценки последствий аварийных ситуаций, ущерба, в том числе связанных с выбросом пожароопасных веществ, показателей риска производственных объектов, наружных установок, ОПО, ОНВ, МН и МНПП, территории зон воздействия, оценки взрыво-, пожаро- опасности зданий и сооружений, риска в производственных и непроизводственных зданиях, сооружениях, категорирования наружных установок по взрыво-, пожаро- опасности и других задач по обеспечению единой информационно-технологической цепочки сбора, хранения, проверки достоверности представления и обработки информации в области риск-ориентированной пожарной безопасности по всей информационной вертикали управления, проверки достоверности представления и обработки информации в области риск-ориентированного надзора по всей информационной вертикали управления в соответствии с Постановлением Правительства РФ от 17.08.2016 N 806 (ред. от 02.03.2017) "О применении риск-ориентированного подхода при организации отдельных видов государственного контроля (надзора) и внесении изменений в некоторые акты Правительства Российской Федерации" (вместе с "Правилами отнесения деятельности юридических лиц и индивидуальных предпринимателей и (или) используемых ими производственных объектов к определенной категории риска или определенному классу (категории) опасности"),
Статьи 8.1. «Применение риск-ориентированного подхода при организации государственного контроля (надзора)» Федерального закона от 26.12.2008 N 294-ФЗ "О защите прав юридических лиц и индивидуальных предпринимателей при осуществлении государственного контроля (надзора) и муниципального контроля"
- Расчет ущерба при аварийных ситуациях
- Расчет достаточности сил и средств при ЛЧС(Н)"
- Разработка разделов планов ликвидации аварийных ситуаций, разделов ИТМ ГО и ЧС, разработка деклараций пожарной безопасности, разработка мероприятий по защите персонала и населения от возможных аварий
- Разработка разделов по пожарной безопасности паспорта безопасности потенциально опасного промышленного объекта (ПОПО), разделов паспорта антитеррористической защищенности объекта (территории), паспорта безопасности объекта (территории), плана по предупреждению и ликвидации чрезвычайных ситуаций, обусловленных разливами нефти и нефтепродуктов на территории объекта (ПЛАРН), плана локализации и ликвидации аварий (ПЛА) на взрывопожароопасных и химически опасных производственных объектах, плана локализации и ликвидации аварийных ситуаций (ПЛАС) на химико-технологическом объекте, разделов плана ГО и ЧС действий по предупреждению и ликвидации чрезвычайных ситуаций организации в соответствии с ГОСТ Р 22.2.14-2023, декларации безопасности гидротехнического сооружения (ДБГТС), другой документации в области ПБ, ЭБ, ООС, антитеррористической защищенности объектов техносферы, объектов недвижимости, зданий, сооружений, в соответствии с Приказами МЧС России от 26.06.2024 г. N533, от 14.11.2022 N1140, Приказом Ростехнадзора от 03.11.2022 N 387 (ред. от 20.05.2025 N 168), ст. 5 N 247-ФЗ от 31.07.2020, ст.22, ст.23 N248-ФЗ от 31.07.2020, формирование всей необходимой корпоративной объектно-ориентированной проектной, отчетной , технологической документации по пожарной безопасности, в соответствии с требованиями НПА, №523-ФЗ от 28.12.2024 по переходу России на
технологический суверенитет, ГОСТ Р 44 "Система технологической подготовки производства» (ТПП)"
- Разработка специальных технических условий, проверка достоверности расчетов при обязательном страховании ответственности владельцев ПОПО, проведение риск-ориентированного подхода при определении вероятности аварийных ситуациях на ПОПО и нанесения ущерба охраняемых законом ценностям
- Обеспечивают выполнение требований Федеральных законов Российской Федерации от 26 декабря 2008г. №294-ФЗ "О защите прав юридических лиц и индивидуальных предпринимателей при осуществлении государственного контроля (надзора) и муниципального контроля" (ст.8.1 «Применение риск-ориентированного подхода при организации государственного контроля (надзора)), вертикально-интегрированного контроля на объектах ОНВ, ОПО
по всей информационной вертикали управления на предприятии, компании, от единиц оборудования, технологических операций, техпроцессов, производств, "обособленных подразделений" (ч.2, ст.11 НК РФ), с применением матрицы многомерного риск-ориентированного факторного анализа источников риска, профилей риска, определения спектра возможных нежелательных событий, риска причинения вреда, оценки тяжести причинения вреда (ущерба) охраняемым законом ценностям, оценки вероятности наступления негативных событий,
- Обеспечение выполнения ст.23. «Категории риска причинения вреда (ущерба) и индикаторы риска нарушения обязательных требований»
Федерального закона от 31.07.2020 N 248-ФЗ «О государственном контроле (надзоре) и муниципальном контроле в Российской Федерации»),
"Заявка о постановке на учет объектов НВОС", сформировать "Заявка на КЭР", КЭР (КЭР), ДВОС, построение сценариев аварийных ситуаций, деревьев отказов, расчет условных вероятностей, расчет рисков, построение полей потенциального риска, расчет ущерба, построение F/N, F/G диаграмм и формирование других документов в соответствии с требованиями НПД, как по отдельным объектам капитального строительства, так и (или) другим объектам, а также их совокупности, объединенных единым назначением и (или) неразрывно связанных физически или технологически и расположенных в пределах одного или нескольких земельных участков, так и по предприятию, компании в целом, создать систем СЭМ, автоматизированные системы управления (АСУ) по ISO 14001, обеспечить прием-передачу информации в ХМL-формате, обеспечение промышленной, пожарной, эксплуатационной, энергетической, технологической, экологической безопасности, охраны окружающей среды,
жизненного цикла объекта, наружной установки, в том числе, с сохранением объектно-ориентированных баз данных в течении 20 лет, в соответствии с
п.3 ст. 78 №7-ФЗ, построенных на единой классификационной основе, единой методологии приема-передачи информации ФНС России,
единой методологии по сбору, обработке первичных статистических данных, административных и иных данных
Федеральными органами исполнительной власти , направленных на достижение технологического суверенитета России,
в рамках единой методологии приема, передачи информации в XML форматах, сбора, хранения, анализа, ведения
вертикально-интегрированных, объектно-ориентированных баз данных, в соответствие с организационной и планировочной структурой промплощадки, объекта ОНВ, ОПО, ПОО, предприятия, компании (п.2.ст.11 НК РФ,
ст.2 п.4.1 294-ФЗ,
п.3 ст.16 248-ФЗ,
ст. 4.2 7-ФЗ) ) ,
обеспечения контроля выполнения обязательных требований в соответствии со
ст.5 №247-ФЗ,
ст.16,
ст.22,
ст.23 №248-ФЗ, в том числе, ведение единых объектно-ориентированных баз данных :
- Блочная структура, каждый расчетный блок может функционировать как отдельно, так и использовать выполненные расчеты в различных расчетных пакетах прикладных программ, сценариях аварийных ситуаций, авариях, протекающих с наличием эффекта домино (domino effeсt)
- Клиент-серверная технология доступа к данным, возможность построить распределенную систему сбора и обработки информации, используя локальные вычислительные сети, глобальную сеть Интернет и беспроводные сети приема-передачи данных, как по отдельности, так и в различных сочетаниях
- Возможность установления на серверах, локальных компьютерных сетях, в том числе с ограничением рабочих мест, работать с единой объектно-ориентированной базой данных
- Подключение неограниченного количества рабочих станций для ввода, анализа и обработки информации
- Количество одновременно подключенных рабочих станций определяется характеристиками сервера БД и возможностями операционной системы установленной на сервере
- Проведение расчетов с возможностью раздельной работы на нескольких мониторах, в том числе, при работе с чертежами, картографической подложкой
- Встроенные классификаторы, справочники
- Регистрация ПК "Русь", ПК ГИАС "Экобезопасность в едином реестре Российских программ для электронных вычислительных машин и баз данных Минцифры России, Рег № ПК №2831, №2833, №2835, №3525
ПК "Русь" "Промышленная безопасность" Рег. номер. ПО №2833, ПК "Русь" "Пожарная безопасность" Рег. номер. ПО №2831, ПК "Русь" "Охрана окружающей среды" Рег. номер. ПО №2835,
ПК "Русь" "Энергетическая безопасность" Рег. номер. ПО №3525, ПК "Русь" "Эксплуатационная безопасность объектов техносферы, объектов недвижимости, зданий, сооружений" Рег. номер. ПО №3525
- Формат приема-передачи данных, системные требования к серверу, рабочему месту
- Аккредитация ООО НПП «Авиаинструмент» Министерством цифрового развития, связи и массовых коммуникаций Российской Федерации на осуществление деятельности в области информационных технологий.
Рег. номер 60. Решение Минкомсвязи России о госаккредитации № 77 от 05.03.2008 года.
- Примеры интерфейса пакетов прикладных программ ПК "Русь", ПК ГИАС "Экобезопасность" №2831, №2833, №2835, №3525
- Информационно-технологическое сопровождение (ИТС)
- Стоимость, заявка на оформление, продление договора на пакет прикладных программ программного комплекса ПК "Русь", ПК ГИАС "Эеобезопасность"
- Программный комплекс сетевой, клиент-сервер, количество одновременно подключенных компьютеров (рабочих станций) к серверу определяется только характеристиками сервера, возможностями операционной системы установленной на сервере,
лицензионным договором.
Базовая комплектация включает неисключительную лицензию на использование, с возможностью инсталляции на компьютер (рабочее место), установку на сервер, без ключей физической защиты (без USB-ключей защиты).
Лицензия программная, реализовывается путем ее привязки к компьютерному устройству. Количество электронных программных ключей, включая установку на сервер, определяется только лицензионным договором.
Для удобства работы в ПК "Русь", ПК ГИАС "Экобезопасность", рекомендуется подключение к компьютеру, ноутбуку нескольких мониторов, для раздельной работы с "Помощь", "НТД", графической, топографической информацией, планировками, картами-схемами, диаграммами,
построением полей потенциального риска, путей эвакуации при пожаре, базами данных, исходными сведениями для расчетов.
|