СОСТАВ |
||||||||||||
|
№ п/п |
Пакет прикладных программ "Построение сценариев, дерева отказов, расчет рисков, построение F/N диаграмм" входит в состав пакета прикладных программ программных комплексов
|
Примечание |
|
1 |
||
|
2 |
Программный комплекс предназначен для расчёта индивидуального, потенциального, социального и коллективного риска на производственных объектах.
Программный комплекс позволяет определять расчётные величины риска на производственных объектах, в том числе построить поля опасных факторов для различных сценариев его развития. Для каждого сценария развития аварии и для промышленного объекта в целом оценить вероятность и тяжесть возможных негативных последствий для объекта, построить поля потенциального риска.
Программный комплекс содержит набор подключаемых прикладных программ, которые реализуют различные расчётные методики по моделированию ударно-волнового, термического, токсического воздействия, рассеяния опасных веществ в атмосфере, позволяют идентифицировать источники опасностей и риск причинения вреда (ущерба) охраняемых законом ценностям, определить характеристики и количество опасных веществ на объекте, определять причины, условия и факторы возникновения аварий, построить сценарии развития аварийной ситуации, следствием наступления которых может стать причинение вреда для охраняемых законом ценностей, оценивать ожидаемую частоту аварий и инцидентов, определить причины , условия, факторы возникновения аварий, рассчитывать интенсивность и объёмы аварийных выбросов опасных веществ для всех расчетных сценариев аварий, оценивать распространение поражающих факторов аварий в окружающей среде для всех расчетных сценариев аварий, определить перечень наиболее опасных составляющих объекта и произвести оценку показателей риска, рассчитывать территориальное распределение потенциального риска, определить коллективный, индивидуальный и социальный риски, оценить возможное число погибших и пострадавших в результате аварий на объекте техногенного воздействия.
С его помощью можно определить количество поступающих в атмосферу опасных веществ при различных сценариях аварии, построить пространственно-временные поля концентраций опасных веществ в атмосфере, рассчитать размеры зон химического заражения и другие параметры.
Программный комплекс позволяет визуализировать на ситуационном плане результаты расчётов последствий от воздействия различных поражающих факторов, зоны возможного поражения и построения полей потенциального риска гибели людей.
По итогам расчёта программный комплекс создаёт поля опасных факторов, избыточного давления при взрыве, теплового потока от пожара и т.д.., сформировать цифровой профиль риска объекта техногенного воздействия.





Программный модуль "Построение деревьев событий" позволяет в автоматизированном режиме построить дерево событий от инициирующего события от любого технологического процесса, производства, оборудования с сохранением произведенных построений и расчетов, последовательно рассматривая возможные последствия при срабатывании и отказе систем защиты.
Модуль имеет возможность создания библиотеки "деревьев событий", на основании которых можно выстраивать варианты "деревьев событий" от инициирующих событий, возможность редактирования их с учетом особенностей объекта анализа. Возможно пополнение этой библиотеки пользователем с созданием новых стандартных "деревьев событий".
Модуль позволяет производить автоматически "раскрой" "дерева событий" с графическим представлением его на необходимом количестве страниц, с последующей их распечаткой в отчет.
Дерево событий условно можно разделить на две части: графическую и табличную. Графическая часть (диаграмма событий) представляет собой систему горизонтальных и вертикальных линий, развивающуюся слева направо от инициирующего события (ИС), через промежуточные события (ПС) к результирующему событию (РС).
Разветвление горизонтальной линии в пределах ячейки означает либо осуществление (верхняя ветвь), либо неосуществление (нижняя ветвь) ПС, указанного в ячейке.
Табличная часть содержит наименование объекта (результирующего события), шифр сценария, шифр аварии, последствия, пожаро-, взрыво-, химически- опасное вещество, общее количество вещества находящегося в технологическом процессе, производстве, оборудовании.

Для выявления рисков и их оценки опасных событий, выявления причинно-следственных связей возникновения этих событий и между ними используют логико-графические методы диаграмм влияния. Они наиболее полно удовлетворяют требованиям анализа сложных технических систем и представляют процесс выявления отдельных предпосылок и развития их в причинную цепь происшествия в виде соответствующих диаграмм причинно-следственных связей. Под такими диаграммами обычно понимают некоторое формализованное представление моделируемых категорий (объектов, процессов, целей и свойств) в виде множества графических символов (узлов, вершин) и отношений - предполагаемых или реальных связей между ними.
При построении дерева событий необходимо найти, перечислить и охарактеризовать все виды риска, определяют, какие технические устройства, оборудование, технологические блоки, технологические процессы в производстве представляют наибольший интерес с точки зрения безопасности, т.е. выявляют и описывают все источники опасностей и путей (сценариев) их реализации от инициирующего события до результирующего события.
Объекты, промплощадки, производства, технологические процессы, цеха, участки, оборудование, технологические блоки вводятся в программных модулях "Построение организационной структуры", "Построение планировочной структуры".
Графическое изображение генплан, планировки зданий, цехов производств и.т.п вводятся в в программных модулях "Построение организационной структуры", "Построение планировочной структуры".
Дерево событий - индуктивный логический метод для идентификации различных последствий аварийной ситуации, которые могут произойти от единственного инициирующего события.
Метод построения дерева событий – это графический способ прослеживания последовательности отдельных возможных неблагоприятных событий с оценкой вероятности каждого из промежуточных событий и вычислений суммарной вероятности конечного события, приводящего к развитию аварийной ситуации.
Графическая часть дерева событий (диаграмма состояний) представляет собой систему горизонтальных и вертикальных линий, строящихся слева направо от инициирующего события (ИС), через промежуточные события (ПС) к результирующему событию (РС).
Дерево событий строится, начиная с заданных исходных неблагоприятных событий, называемых инициирующими событиями. Затем прослеживаются возможные пути развития последствий этих событий по цепочке причинно – следственных связей в зависимости от одного или другого результата промежуточных звеньев системы. Построение дерева событий позволяет последовательно проследить за последствиями каждого возможного исходного события и вычислить максимальную вероятность главного (конечного) события от каждого из таких инцидентов. Основное при этом – не пропустить какой-либо из возможных инцидентов и учесть все промежуточные звенья системы.
Этот метод позволяет определить общую вероятность наступления неблагоприятного события и оценить его последствия.
Анализ деревьев событий (АДС) (Event Tree Analysis - ETA) - алгоритм построения последовательности событий, исходящих из инициирующего события (аварийной ситуации). Метод используется для анализа развития аварийной ситуации. Частота каждого сценария развития аварийной ситуации рассчитывается путем умножения частоты основного события на условную вероятность конечного события (например, аварии с разгерметизацией, с воспламенением). Результатом оценки риска является перечень исходов для каждого рассматриваемого случая; при этом рассчитываются частота и последствия; т.е. величины ожидаемых последствий.
Методы деревьев отказов и событий являются трудоемкими и применяются, как правило, для анализа проектов или модернизации сложных технических систем и производств.
Подход основан на дискретизации реального развития аварийной ситуации в нескольких макроскопических событиях; последствия аварийной ситуации определяются количественно на основе вероятности реализации определенного сценария развития аварии.
Обычно функциональные деревья событий - промежуточный шаг к конструированию деревьев событий системы: после инициирующего события, идентифицируются функции безопасности, которые должны быть выполнены; они будут позже заменены соответствующими системами безопасности и защиты. Системные деревья событий используются, чтобы идентифицировать последствия аварийной ситуации, развивающиеся в пределах технологического процесса и вовлекающие системы безопасности и защиту.
Феноменологические деревья событий описывают феноменологическое развитие аварийной ситуации вне технологического процесса (пожар, рассеяние ОХВ и т.д.). В зависимости от того, какие промежуточные события рассматриваются исследователем, дерево событий представляется одним из перечисленных типов или их комбинациями.
Анализ аварий с помощью деревьев событий состоит в последовательном анализе набора обстоятельств (не только отказов технической системы, но и внешних воздействий на нее), ведущих к аварии, называется последовательностью аварии (или сценарием), которую можно проследить с помощью дерева событий.
Анализ дерева событий может дать ответ на вопрос: какие аварийные ситуации могут возникнуть и какие вероятности этих событий?
Последовательности потенциальных событий определяются начиная с исходного (инициирующего) события и последующего анализа прочих событий, вплоть до того момента, когда авария либо происходит, либо предотвращается.
Полную картину риска дает анализ всех возможных последствий.
Дерево событий рисуется слева направо и начинается с инициирующего события.
Этим инициирующим событием является любое событие, которое может привести к отказу какой-либо системы или компонента.
В дереве событий инициирующие события связаны со всеми другими возможными событиями — ветвями, а каждый сценарий представляет собой путь развития аварии от инициирующего события к результирующему событию, состоящий из набора таких разветвлений. Ветви характеризуют возможные сценарии причинения ущерба человеку или окружающей среде при нежелательном воздействии на них потоков энергии и вещества, высвобождающихся в результате происшествия.
Определив все инициирующие события и организовав их в логическую последовательность, можно получить большое число потенциальных сценариев аварии. С помощью анализа дерева событий можно определить пути развития аварии, которые вносят наибольший вклад в риск из-за их высокой вероятности или потенциального ущерба.
Методология дерева событий дает возможность:
Анализ ветвей и путей развития аварии позволяет вносить изменения в конструкцию или эксплуатационные процедуры с учетом этих путей, обусловливающих наибольший вклад в суммарный риск.
Такой анализ может дать достоверный результат вероятности главного события только в том случае, если достоверно известны вероятности исходных и промежуточных событий.
Оценка риска< — это этап анализа риска, имеющий целью определить его количественные характеристики: вероятность наступления неблагоприятных событий и возможный размер ущерба
Выделяют три основных метода оценки риска для конкретных процессов:
Анализ риска может происходить и в обратную сторону – от известного последствия к возможным причинам. В этом случае мы получим одно главное событие у основания дерева и множество возможных причин (инцидентов) в его кроне. Такой метод называется деревом отказов и фактически представляет собой инверсию дерева событий. Оба метода являются взаимно дополняющими друг друга.
Дерево отказов - это графическое представление всей цепочки событий, последствия которых могут привести к главному событию. Иначе говоря, определяются пути, по которым отдельные события могут в результате их комбинированного воздействия привести к потенциально опасным ситуациям.
Дерево отказов строится следующим образом :
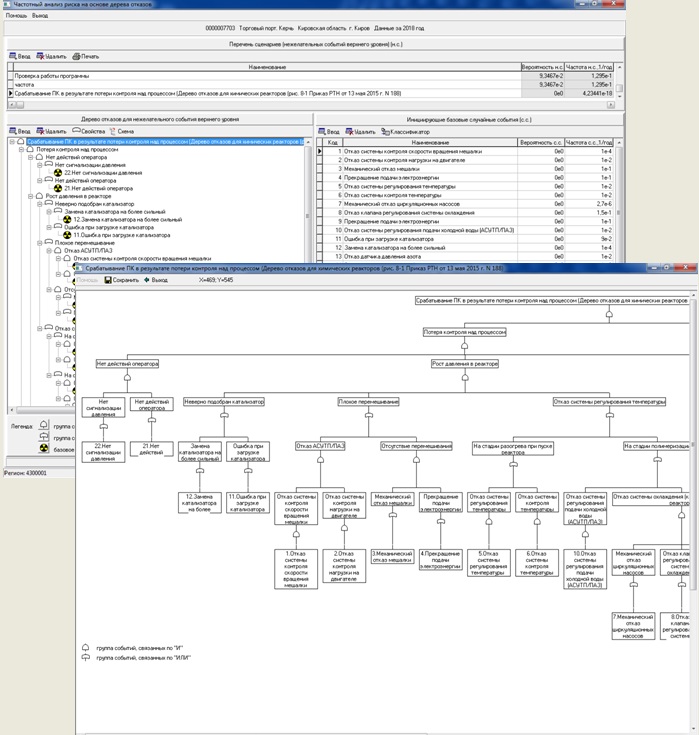
Программный модуль "Построение дерева отказов" позволяет проводить автоматизированное построение "деревьев отказов" с расчетом условной вероятности входящих в него событий, частоты событий, выполнять на основе этого поиск решений для снижения вероятности возникновения аварий.
Модуль имеет возможность создания библиотеки "деревьев отказов", на основании которых можно выстраивать варианты "деревьев отказов" от инициирующих событий, возможность редактирования их с учетом особенностей объекта анализа. Возможно пополнение этой библиотеки пользователем с созданием новых стандартных "деревьев отказов".
Модуль позволяет производить автоматически "раскрой" "дерева отказов" с графическим представлением его на необходимом количестве страниц, с последующей их распечаткой в отчет.
Программный комплекс включает базу данных пожаро-, взрыво- и химически опасных материалов, веществ, а также программные модули построения дерева сценариев, дерева отказов, реализующие методики для проведения отдельных расчетов с архивом данных расчетов, определение зон по детерминированным и вероятностным критериям поражения, программные модули для проведения расчетов оценки риска, визуализацию на ситуационном плане результатов расчета, зон поражения, полей потенциального риска гибели людей, построение F/N диаграмм.
В программном комплексе автоматизирован процесс анализа риска в соответствии с нормативно-правовыми документами.
Программный комплекс позволяет инженерному персоналу предприятий, проектных и экспертных организаций провести работы, связанные с расчетом риска пожаро-, взрыво- и химически опасных производств, объектов. как для принятия решений, так и для разработки проектной документации и документации, связанной с эксплуатацией пожаро-, взрыво- и химически опасных производств, объектов, в том числе:



Пример 1: РД 09-536-03 "Методические указания о порядке разработки плана локализации и ликвидации аварийных ситуаций (ПЛАС) на химико-технологических объектах"
Приложение 4 "Типовая схема построения сценариев развития аварийных ситуаций с указанием основных причин их возникновения"

Пример 2: ГОСТ Р 51901.1-2002 "Менеджмент риска. Анализ риска технологических систем" А.4 Анализ диаграммы возможных последствий события (анализ "дерева событий") (ЕТА)
ЕТА представляет собой совокупность приемов количественных или качественных, которые используются для идентификации возможных исходов инициирующего события и, если это требуется, их вероятностей. ЕТА широко используется для объектов, характеризующихся особенностями проекта, которые способствуют снижению аварийности и позволяют выявлять последовательности событий, которые, в свою очередь, приводят к появлению определенных последствий инициирующего события. Предполагается, что каждое событие в последовательности представляет собой либо исправность, либо неисправность. Простое "дерево событий" для взрыва пыли с указанными на нем вероятностями представлено на рисунке А.3. Следует отметить, что вероятности на "дереве событий" являются условными вероятностями. Например, вероятность функционирования разбрызгивателя не является вероятностью, полученной на основании испытаний при нормальных условиях, а является вероятностью функционирования в условиях пожара, вызванного взрывом.

Рисунок А.3 - Пример "дерева событий" для взрыва пыли
Программный модуль "Построение дерева отказов" позволяет проводить автоматизированное построение "деревьев отказов" с расчетом условной вероятности входящих в него событий, частоты событий, выполнять на основе этого поиск решений для снижения вероятности возникновения аварий.
Модуль имеет возможность создания библиотеки "деревьев отказов", на основании которых можно выстраивать варианты "деревьев отказов" от инициирующих событий, возможность редактирования их с учетом особенностей объекта анализа. Возможно пополнение этой библиотеки пользователем с созданием новых стандартных "деревьев отказов".
Модуль позволяет производить автоматически "раскрой" "дерева отказов" с графическим представлением его на необходимом количестве страниц, с последующей их распечаткой в отчет.

Программный модуль "Проведение расчета зон поражения, характеризующих размещение людей на ситуационном плане, с целью определения последствий аварий на пожаро-, взрыво- и химически опасных объектах" позволяет при заданных условиях развития аварии определить вероятность реализации режима сгорания парогазового облака топливо-воздушной смеси ("огненный шар", взрыв, вспышка/хлопок), распространения токсичных продуктов, пожара пролива, возникающих при выбросе опасных веществ или отсутствия последствий и т.д.
Полученные результаты используются как исходные данные при построении и расчете вероятности результирующих событий в дереве событий.


Программный модуль "Расчет риска" позволяет получить обобщенное поле потенциального риска объекта анализа для различных рассматриваемых источников опасности на исследуемом объекте с учетом вероятности возникновения, развития и реализации различных видов угроз, присущих данному источнику опасности, учетом климатических, метеорологических и топографических особенностей региона.
В результате расчета получаются графические данные в виде полей потенциального риска, расчет индивидуального, социального риска, построенные F/N диаграммы и текстовый отчет об анализе риска, в котором отображаются основные характеристики источников опасности, приводятся данные индивидуального риска для выделенных регионов, возможное и ожидаемое число погибших.
По результатам расчета полей потенциального риска и распределения людей в зоне поражения, определяется индивидуальный риск, социальный риск, строятся F/N диаграммы.
Полученные результаты используются для поиска решений по снижению уровня риска.
Модуль создает текстовый отчет, включая графики расчетов и рисунки с отображением на карте полей потенциального риска.

Нанесение на карту (план, схему) зон потенциального риска, оценки индивидуального, социального риска и генерации расширенного отчета с отображением порядка проведения расчетов.








Программное обеспечение (ПО) передается индивидуальным предпринимателям и юридическим лицам через прямое информационно-технологическое сопровождение в НПП "Авиаинструмент", сделав "Заказ" на необходимую конфигурацию ПК "Русь".
Заказ программного комплекса: Заказать
Поддержка и сопровождение: Информационно-технологическое сопровождение (ИТС).
ООО НПП "Авиаинструмент" аккредитовано по осуществлению деятельности в области информационных технологий от 07 марта 2008 г. за №60 (Приказ Министерства информационных технологий и связи Российской Федерации от 09.01.2008г. №3)