ПРОГРАММНЫЙ КОМПЛЕКС "РУСЬ" ФОРМИРУЕТ ВСЕ НЕОБХОДИМЫЕ ДОКУМЕНТЫ ДЛЯ ПОЛУЧЕНИЯ РАЗРЕШЕНИЯ НА ВЫБРОС ЗВ


  • Купить пакет прикладных программ


  • Базовая комплектация включает неисключительную лицензию на использование, с возможностью инсталляции на компьютер (рабочее место), установку на сервер, без ключей физической защиты (без USB-ключей защиты).
    Каждая программа, программный модуль программных блоков вертикально интегрированных, объектно-ориентированных (п.2.ст.11 НК РФ, ст.2 п.4.1 294-ФЗ, п.3 ст.16 248-ФЗ, ст. 4.2 7-ФЗ) ) программных комплексов ПК "Русь" (Рег. номер ПО №2831, №2833, №2835), ПК ГИАС "Экобезопасность" (Рег. номер ПО №3525) может работать как отдельно, так и собираться в заранее заданную функциональную конфигурацию в соответствие с организационной и планировочной структурой промплощадки, объекта ОНВ, ОПО, ПОО, предприятия, компании, с возможностью установки на отдельные компьютеры, ноутбуки, с объединением баз данных на своих серверах, как в локальных, так и в корпоративных сетях, использует клиент-серверную технологию доступа к базам данных, позволяет построить любую распределенную систему сбора и обработки информации, как для вертикально-интегрированных компаний, так и для субъектов МСП с использованием локальных вычислительных сетей, сети интернет, беспроводных сетей передачи данных, как по отдельности, так и в различных сочетаниях с возможностью подключения неограниченного количества рабочих станций для ввода, анализа и обработки информации, в том числе, с использованием виртуальных машин, сохранением введенных баз данных, выполненных расчетов, проектов, расчета рисков, по годам, без ограничения срока, в соответствии с действовавшими НПА на период введения данных, выполнения расчетов, разработки проектов, использования выполненных расчетов в различных программных модулях программных комплексов, как для одного объекта техногенного воздействия (ОТВ), так и для других аналогичных объектов, с возможностью изменения функциональной конфигурации ПК при изменении организационной и планировочной структуры обособленного подразделения, промплощадки, предприятия, компании с сохранением объектно-ориентированных баз данных, на момент реорганизации, привязанных к объектам в соответствии с п.2.ст.11 НК РФ, ст.2 п.4.1 294-ФЗ, п.3 ст.16 248-ФЗ, ст. 4.2 7-ФЗ, на единой классификационной основе, БЕЗ ОГРАНИЧЕНИЯ КОЛИЧЕСТВА промплощадок, предприятий, объектов ОНВ, объектов ОПО, ПОО, объектов недвижимости в соответствии с п.2.ст.11 НК РФ, ст.2 п.4.1 294-ФЗ, п.3 ст.16 248-ФЗ, ст. 4.2 7-ФЗ, обеспечения контроля выполнения обязательных требований в соответствии со ст.5 №247-ФЗ, ст.16, ст.22, ст.23 №248-ФЗ, жизненного цикла объекта, наружной установки, в том числе, с сохранением объектно-ориентированных баз данных в течении 20 лет, в соответствии с п.3 ст. 78 №7-ФЗ, вне зависимости от времени и конфигурации сборки заказанной комплектации ПК "Русь", ПК ГИАС "Экобезопасность", обеспечивает прием-передачу информации в установленных XML форматах по всей вертикали управления, при пререходе РФ на технологический суверенитет.
    ПРОГРАММНЫЙ КОМПЛЕКС "РУСЬ" ФОРМИРУЕТ ВСЕ НЕОБХОДИМЫЕ ДОКУМЕНТЫ ДЛЯ ПОЛУЧЕНИЯ РАЗРЕШЕНИЯ НА ВЫБРОС ЗВ

    В программе реализована процедура получения разрешения на выброс ЗВ в атмосферный воздух приведена в блок-схеме 1 (при стационарной работе оборудования), в блок-схеме 2 (при нестационарной работе оборудования).




    БЛОК-СХЕМЫ ПРОЦЕДУРЫ ФОРМИРОВАНИЯ ЗАЯВКИ ДЛЯ ПОЛУЧЕНИЯ РАЗРЕШЕНИЯ НА ВЫБРОС ЗВ В АТМОСФЕРНЫЙ ВОЗДУХ ПРИ СТАЦИОНАРНОЙ И НЕ СТАЦИОНАРНОЙ РАБОТЕ ОБОРУДОВНИЯ

    Блок-схема 1 при использовании проекта ПДВ на бумажном носителе:



    Блок-схема 2 при использовании проекта ПДВ из баз данных ПК "Русь":




    ФОРМИРОВАНИЕ ЗАЯВКИ И ПЕЧАТЬ "ПЕРЕЧЕНЬ И КОЛИЧЕСТВО ВРЕДНЫХ (ЗАГРЯЗНЯЮЩИХ) ВЕЩЕСТВ, РАЗРЕШЕННЫХ К ВЫБРОСУ В АТМОСФЕРНЫЙ ВОЗДУХ (С РАЗБИВКОЙ ПО ГОДАМ И КВАРТАЛАМ), "НОРМАТИВЫ ВЫБРОСОВ ВРЕДНЫХ (ЗАГРЯЗНЯЮЩИХ) ВЕЩЕСТВ В АТМОСФЕРНЫЙ ВОЗДУХ ПО КОНКРЕТНЫМ ИСТОЧНИКАМ И ВЕЩЕСТВАМ" ДЛЯ ПОЛУЧЕНИЯ РАЗРЕШЕНИЯ НА ВЫБРОС ЗВ В СООТВЕТСТВИИИ
    ФОРМИРОВАНИЕ ЗАЯВКИ И ПЕЧАТЬ "ПЕРЕЧЕНЬ И КОЛИЧЕСТВО ВРЕДНЫХ (ЗАГРЯЗНЯЮЩИХ) ВЕЩЕСТВ, РАЗРЕШЕННЫХ К ВЫБРОСУ В АТМОСФЕРНЫЙ ВОЗДУХ (С РАЗБИВКОЙ ПО ГОДАМ И КВАРТАЛАМ), "НОРМАТИВЫ ВЫБРОСОВ ВРЕДНЫХ (ЗАГРЯЗНЯЮЩИХ) ВЕЩЕСТВ В АТМОСФЕРНЫЙ ВОЗДУХ ПО КОНКРЕТНЫМ ИСТОЧНИКАМ И ВЕЩЕСТВАМ" С ИСПОЛЬЗОВАНИЕМ ПРОГРАММЫ-ПЛАНШЕТА "ФОРМИРОВАНИЕ ЗАЯВКИ НА ВЫБРОС ЗВ В АТМОСФЕРНЫЙ ВОЗДУХ"

    1 Получить свободно распространяемую программу-планшет "Формирование Заявки на выброс ЗВ В атмосферный воздух".



    2 Взять проект ПДВ на бумажном носителе и используя данные инвентаризации и результаты проведенных расчетов, приведенные в проекте ПДВ, заполнить соответствующие базы данных в соответствии с последовательностью, приведенной в "Заполнение баз данных…"

    3 Распечатать "Перечень и количество вредных (загрязняющих) веществ, разрешенных к выбросу в атмосферный воздух" (с разбивкой по годам и кварталам), "Нормативы выбросов вредных (загрязняющих веществ) в атмосферный воздух по конкретным источникам и веществам" в соответствии с последовательностью, приведенной в "Заполнение баз данных…"

    4 Выгрузить данные Заявки в формате ХМL в соответствии с последовательностью, приведенной в "Заполнение баз данных…"


    ФОРМИРОВАНИЕ ЗАЯВКИ И ПЕЧАТЬ "ПЕРЕЧЕНЬ И КОЛИЧЕСТВО ВРЕДНЫХ (ЗАГРЯЗНЯЮЩИХ) ВЕЩЕСТВ, РАЗРЕШЕННЫХ К ВЫБРОСУ В АТМОСФЕРНЫЙ ВОЗДУХ (С РАЗБИВКОЙ ПО ГОДАМ И КВАРТАЛАМ), "НОРМАТИВЫ ВЫБРОСОВ ВРЕДНЫХ (ЗАГРЯЗНЯЮЩИХ) ВЕЩЕСТВ В АТМОСФЕРНЫЙ ВОЗДУХ ПО КОНКРЕТНЫМ ИСТОЧНИКАМ И ВЕЩЕСТВАМ" ИЗ БАЗ ДАННЫХ ПК "РУСЬ"

    1 Сформировать Заявку из баз данных ПК "Русь" в соответствии с последовательностью, приведенной в "Заполнение баз данных…"

    2 Распечатать "Перечень и количество вредных (загрязняющих) веществ, разрешенных к выбросу в атмосферный воздух" (с разбивкой по годам и кварталам), "Нормативы выбросов вредных (загрязняющих веществ) в атмосферный воздух по конкретным источникам и веществам" в соответствии с последовательностью, приведенной в "Заполнение баз данных…"

    3 Выгрузить данные Заявки из ПК "Русь" в формате ХМL в соответствии с последовательностью, приведенной в "Заполнение баз данных…"


    ЗАПОЛНЕНИЕ БАЗ ДАННЫХ ДЛЯ ФОРМИРОВАНИЯ ЗАЯВКИ, ФОРМИРОВАНИЯ ЗАЯВКИ "ПЕРЕЧЕНЬ И КОЛИЧЕСТВО ВРЕДНЫХ (ЗАГРЯЗНЯЮЩИХ) ВЕЩЕСТВ, РАЗРЕШЕННЫХ К ВЫБРОСУ В АТМОСФЕРНЫЙ ВОЗДУХ (С РАЗБИВКОЙ ПО ГОДАМ И КВАРТАЛАМ), "НОРМАТИВЫ ВЫБРОСОВ ВРЕДНЫХ (ЗАГРЯЗНЯЮЩИХ) ВЕЩЕСТВ В АТМОСФЕРНЫЙ ВОЗДУХ ПО КОНКРЕТНЫМ ИСТОЧНИКАМ И ВЕЩЕСТВАМ" С ИСПОЛЬЗОВАНИЕМ ПРОГРАММЫ-ПЛАНШЕТА "ФОРМИРОВАНИЕ ЗАЯВКИ НА ВЫБРОС ЗВ В АТМОСФЕРНЫЙ ВОЗДУХ"

    1 Выбрать регион в соответствии с "Помощь" к программе.



    2 Выбрать район, город по месту ОКАТО которого находится промышленная территория (промплощадка) в соответствии с "Помощь" к программе.



    3 Ввести данные по производственной территории (промплощадке) в соответствии с "Помощь" к программе.



    4 Открыть в перечне задач Блок "Атмосферный воздух", "Проектные данные".Занести необходимые данные. Произвести формирование, Выгрузить базу данных.



    ЗАПОЛНЕНИЕ БАЗ ДАННЫХ ДЛЯ ФОРМИРОВАНИЯ ЗАЯВКИ, ФОРМИРОВАНИЯ ЗАЯВКИ "ПЕРЕЧЕНЬ И КОЛИЧЕСТВО ВРЕДНЫХ (ЗАГРЯЗНЯЮЩИХ) ВЕЩЕСТВ, РАЗРЕШЕННЫХ К ВЫБРОСУ В АТМОСФЕРНЫЙ ВОЗДУХ (С РАЗБИВКОЙ ПО ГОДАМ И КВАРТАЛАМ), "НОРМАТИВЫ ВЫБРОСОВ ВРЕДНЫХ (ЗАГРЯЗНЯЮЩИХ) ВЕЩЕСТВ В АТМОСФЕРНЫЙ ВОЗДУХ ПО КОНКРЕТНЫМ ИСТОЧНИКАМ И ВЕЩЕСТВАМ" ИЗ БАЗ ДАННЫХ ПК "РУСЬ"

    1 Выбрать регион в соответствии с "Помощь" к программе.



    2 Выбрать район, город по месту ОКАТО которого находится промышленная территория (промплощадка) в соответствии с "Помощь" к программе.



    3 Ввести данные по производственной территории (промплощадке) в соответствии с "Помощь" к программе.



    4 Открыть в перечне задач Блок "Атмосферный воздух", "Проектные данные".



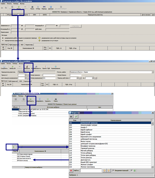
    5 В перечне задач открыть "Разрешение на выброс ЗВ в атмосферу".



    6 В открывшемся окне программы нажать задачу "Разрешение на выброс ЗВ в атмосферу", открыть окно "Разрешение на выброс ЗВ в атмосферу".



    7 В открывшемся окне программы "Разрешение на выброс ЗВ в атмосферу" в последовательности: "Ввод нового разрешения" - "Выбросы" открыть окно: "Источники выбросов и выбросы ЗВ".



    8 При наличии баз данных в ПК "Русь" раздел "Источники выбросов и выбросы ЗВ" заполняется автоматически.



    9 При отсутствии баз данных в ПК "Русь" по выбросам, при наличии проекта ПДВ на бумажном носителе один раз заполнить с бумажного носителя данные:

    • номер источника,
    • цех (производство),
    • код, наименование ЗВ,
    • выброс (г/с, т/год).


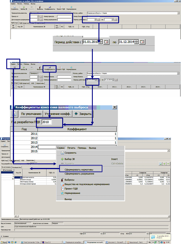
    10 Указать период действия проекта, например, с 01.01.2010г. по 31.12.2014г., т.е 5 лет.

    При этом необходимо учитывать, что если проект ПДВ разрабатывался в течении 2010 года, а в Росприроднадзор Вы пришли с Заявкой и проектом ПДВ, например, в ноябре 2010 года, то Вам разрешение выдадут только на остаток до конца 2010 года и до 31.12.2014 года. Т.е. , хотя Вы разработали проект ПДВ вроде бы на 5 лет, но поскольку указали как в томе ПДВ, так и в Заявке окончание 31.12.2014 года то Разрешение на выброс Росприроднадзор Вам выдаст только на 4 года и 2 месяца, т. к. данных на 2015 год у Вас в проекте ПДВ нет.

    Если необходимо , чтобы Разрешение действовало и в 2015 году, в проекте ПДВ необходимо указывать данные по выбросам на 2015 год.

    Данные: приказ, номеру разрешения при формировании Заявки не указываются.

    Ввести коэффициенты валового выброса нажав кнопку "Коэффициенты". При стационарности работы оборудования коэффициенты "по умолчанию" равны 1.

    Обязательно ввести год разработки проекта ПДВ, например, 2010 год.



    11 Нажать "Сервис". После нажатия появится окно, где выберать задачу "Сформировать нормативы".

    Нажать задачу "Сформировать нормативы".

    Программа автоматически из данных "Источники выбросов и выбросы ЗВ" сформирует раздел заявки на выбросы ЗВ в атмосферный воздух в соответствии с Приказом МПР №173 "Нормативы выбросов вредных (загрязняющих веществ) в атмосферный воздух по конкретным источникам и веществам"



    12 Откроется окно с сформированными автоматически программой нормативами на выбросы ЗВ в атмосферный воздух в соответствии с Приказом МПР №173 "Нормативы выбросов вредных (загрязняющих веществ) в атмосферный воздух по конкретным источникам и веществам" при условии стационарности работы оборудования - по кварталам, Приказом МПР от 25.07.2011г. №650.



    13 Сохранить сформированные нормативы "Нормативы выбросов вредных (загрязняющих веществ) в атмосферный воздух по конкретным источникам и веществам".

    14 Сформировать Заявку на выброс, нажав "Сервис", "Сформировать разрешение".



    15 Программа автоматически сформирует Заявку на выброс ЗВ в атмосферный воздух.





    16 Напечатать Заявку для получения разрешения на выброс ЗВ в соответствии с Приказом МПР от 20.05.2010г. №173 "Перечень и количество вредных (загрязняющих) веществ, разрешенных к выбросу в атмосферный воздух" (с разбивкой по годам и кварталам), "Нормативы выбросов вредных (загрязняющих веществ) в атмосферный воздух по конкретным источникам и веществам", Приказом МПР от 25.07.2011г. №650







    17 При нестационарности работы оборудования.

    Нажать "Сервис". После нажатия появится окно, где выбрать задачу "Сформировать нормативы".

    Нажать задачу "Сформировать нормативы".

    Программа автоматически из данных "Источники выбросов и выбросы ЗВ" сформирует раздел заявки на выбросы ЗВ в атмосферный воздух в соответствии с Приказом МПР №173 "Нормативы выбросов вредных (загрязняющих веществ) в атмосферный воздух по конкретным источникам и веществам", Приказом МПР от 25.07.2011г. №650



    18 Откроется окно с сформированными автоматически программой нормативами на выбросы ЗВ в атмосферный воздух в соответствии с Приказом МПР №173 "Нормативы выбросов вредных (загрязняющих веществ) в атмосферный воздух по конкретным источникам и веществам" при условии стационарности работы оборудования - по кварталам, Приказом МПР от 25.07.2011г. №650



    19 Откорректировать данные выбросов по кварталам при условии нестационарности работы оборудования.

    Например: ЗВ азотная кислота, код ЗВ - 302

    ПДВ - 1.254 т/год

    Программа автоматически разобъет поквартально, соответственно. пропорционально количеству дней в квартале:

    1 квартал - 0.309205479 т/год

    2 квартал - 0.312641096 т/год

    3 квартал - 0.316076712 т/год

    4 квартал - 0.316076712 т/год



    Например, в 1 квартале выброс 1 т/год, то программа автоматически оставшуюся часть, пропорционально, разобьет на 2, 3.4 квартал:

    1 квартал - 1 т/год

    2 квартал - 0.084050909 т/год

    3 квартал - 0.084974545 т/год

    4 квартал - 0.084974545 т/год



    Например, в 1 квартале выброс 1 т/год, во 2- ом квартале 0 т/год, в 3 квартале 0 т/год, то программа автоматически оставшуюся часть на 4 квартал

    1 квартал - 1 т/год

    2 квартал – 0 т/год

    3 квартал - 0 т/год

    4 квартал - 0.253999999 т/год



    20 Сохранить сформированные нормативы "Нормативы выбросов вредных (загрязняющих веществ) в атмосферный воздух по конкретным источникам и веществам".

    21 Сформировать Заявку на выброс нажав "Сервис", "Сформировать разрешение".



    22 Программа автоматически сформирует Заявку на выброс ЗВ в атмосферный воздух.



    23 Напечатать Заявку для получения разрешения на выброс ЗВ в соответствии с Приказом МПР от 20.05.2010г. №173 "Перечень и количество вредных (загрязняющих) веществ, разрешенных к выбросу в атмосферный воздух" (с разбивкой по годам и кварталам), "Нормативы выбросов вредных (загрязняющих веществ) в атмосферный воздух по конкретным источникам и веществам", Приказом МПР от 25.07.2011г. №650








    24 Выгрузить данные Заявки в формате ХМL.

    25 Выгруженный файл заявки в формате ХМL, проект тома ПДВ с заявлением о выдаче разрешения на выброс ЗВ предоставить в Росприроднадзор




    26 Получить в Росприроднадзоре

    • Разрешение на выброс ЗВ в атмосферный воздух в соответствие с приказом МПР №173 от 20.05.2010 года, с приказом МПР №650 от 25.07.2011 года
    • Выгрузку из ГИАС "Экобезопасность" в формате ХМL

    27 Загрузить выгрузку разрешения в Блок "Расчет платы" ПК "Русь"

    28 Провести необходимый расчет по соответствующему кварталу, только введя фактические данные по выбросам или перенеся автоматически их из соответствующего периода отчетного года ПК "Русь"





    Заказать программный модуль формирования Заявки на получение разрешения на выброс ЗВ в соответствии с формой разрешения Приказа МПР от 20.05.2010г. №173, с формой разрешения Приказа МПР от 25.07.2011г. №650 "Формирование заявки на выброс ЗВ"


    Программный модуль для формирования заявки на выброс ЗВ при стационарной и нестационарной работе оборудования, в соответствии с Приказом МПР от 20.05.2010г. №173, Приказом МПР от 25.07.2011г. №650 для выдачи разрешения, в который юридическое лицо вносит данные расчета массы выбросов по каждому источнику и загрязняющему веществу. Печать. Выгрузка в ХМL-формате сдается юридическим лицом вместе с проектом ПДВ. При импорте выгрузки в ПК ГИАС "Экобезопасность" автоматически формируется разрешение в соответствии с Приказом МПР от 20.05.2010г. №173, Приказом МПР от 25.07.2011г. №650 со всеми приложениями по каждой отдельной производственной территории, в том числе с разбивкой по кварталам, источникам выбросов и загрязняющим веществам при стационарной работе и нестационарной работе оборудования. При необходимости, существует возможность корректировки разбивки величины выбросов в пределах года.

    Заказ программного комплекса: Заказать