ПАКЕТ ПРИКЛАДНЫХ ПРОГРАММ
РАСЧЕТ ВЫБРОСОВ ВРЕДНЫХ ВЕЩЕСТВ В АТМОСФЕРУ ПРИ СЖИГАНИИ ПОПУТНОГО НЕФТЯНОГО ГАЗА НА ФАКЕЛЬНЫХ УСТАНОВКАХ
РАСЧЕТ ПЛАТЫ ЗА ВЫБРОСЫ ВРЕДНЫХ (ЗАГРЯЗНЯЮЩИХ) ВЕЩЕСТВ В АТМОСФЕРНЫЙ ВОЗДУХ, ОБРАЗУЮЩИХСЯ ПРИ СЖИГАНИИ ПОПУТНОГО НЕФТЯНОГО ГАЗА НА ФАКЕЛЬНЫХ УСТАНОВКАХ, В СООТВЕТСТВИИ С УСТАНОВЛЕННЫМ ЦЕЛЕВЫМ ЗНАЧЕНИЕМ ПОКАЗАТЕЛЯ СЖИГАНИЯ ПНГ
ПРИКАЗ МИНПРИРОДЫ РОССИИ ОТ 10.12.2020 N 1043
- Пакет прикладных программ ""Расчет платы за выбросы ЗВ в атмосферный воздух, образующихся при сжигании ПНГ на факельных установках" - входит в состав программного комплекса ПК "Русь" "Охрана окружающей среды"
- Пакет прикладных программ ""Расчет платы за выбросы ЗВ в атмосферный воздух, образующихся при сжигании ПНГ на факельных установках" в составе ПК "Русь" "Охрана окружающей среды" включен в единый реестр российских программ для электронных вычислительных машин и баз данных Минкомсвязи России,
Рег. номер ПО 2835, Приказ Минкомсвязи России от 09.02.2017 №51
- Программный комплекс ПК "Русь" "Охрана окружающей среды"
- Информационно-технологическое сопровождение (ИТС)
- Стоимость ИТС ПК "Русь" "Охрана окружающей среды"
- Постановление Правительства РФ от 8 ноября 2012 г. №1148 «Об особенностях исчисления платы за выбросы загрязняющих веществ, образующихся при сжигании на факельных установках и (или) рассеивании попутного нефтяного газа» , Приказ МПР РФ от 05.08.2013 г. №274 «Об утверждении инструктивно-методических указаний по взиманию платы за выбросы загрязняющих веществ, образующихся при сжигании на факельных установках и (или) рассеивании попутного нефтяного газа», Письмо Росприроднадзора от 25.10.2013 г. № ОД-06-01-36/15885 "О рекомендованной форме расчета платы за выбросы вредных веществ, образующихся при сжигании на факельных установках и (или) рассеивании попутного нефтяного газа", Постановление Правительства РФ от 03.03.2017 N 255, с учетом изменений в Постановление Правительства №255 в соответствии с Постановлением Правительства РФ от 27 декабря 2019 г. N 1904 "О внесении изменений в постановление Правительства Российской Федерации от 3 марта 2017 г. N 255"
"Об исчислении и взимании платы за негативное воздействие на окружающую среду", Приказ Минприроды России от 10.12.2020 N 1043 "Об утверждении Порядка представления декларации о плате за негативное воздействие на окружающую среду и ее формы и о признании утратившими силу приказов Министерства природных ресурсов и экологии Российской Федерации от 9 января 2017 г. N 3 и от 30 декабря 2019 г. N 899"
(Зарегистрировано в Минюсте России 31.12.2020 N 62017))
Распоряжение Правительства РФ от 20 октября 2023 г. N 2909-р Об утверждении перечня загрязняющих веществ, в отношении которых применяются меры государственного регулирования в области охраны окружающей среды (с изменениями и дополнениями)
С изменениями и дополнениями от: 23 декабря 2023 г., 5 июня 2024 г.
Постановление Правительства РФ от 13.09.2016 N 913 (ред. от 24.01.2020) "О ставках платы за негативное воздействие на окружающую среду и дополнительных коэффициентах"
Постановление Правительства РФ от 17.04.2024 N 492 (ред. от 24.09.2024) "О применении в 2024 и 2025 годах ставок платы за негативное воздействие на окружающую среду"
Постановление Правительства РФ от 24 сентября 2024 года № 1290 «О внесении изменений в постановление Правительства Российской Федерации от 17 апреля 2024 г. № 492»
- Каждая программа программных блоков вертикально интегрированных, объектно-ориентированных программных комплексов
ПК "Русь", ПК ГИАС "Экобезопасность":
может работать как отдельно, так и собираться в заранее заданную функциональную конфигурацию в соответствие с организционной и планировочной структурой предприятия, компании, с возможностью сохранения введенных баз данных, выполненных расчетов, проектов, расчета рисков, по годам, без ограничения срока, в соответствии с действовавшими НПА на период введения данных, выполнения расчетов, разработки проектов,
использования выполненных расчетов в различных программных модулях программных комплексов, как для одного объекта техногенного воздействия (ОТВ), так и для других аналогичных объектов,
обеспечения контроля выполнения обязательных требований в соответствии со
ст.5 №247-ФЗ,
ст.16,
ст.22,
ст.23 №248-ФЗ, жизненного цикла объекта, в том числе, с сохранением объектно-ориентированных баз данных в течении 20 лет, в соответствии с
п.3 ст. 78 №7-ФЗ,
вне зависимости от времени и конфигурации сборки заказанной комплектации ПК "Русь", ПК ГИАС "Экобезопасность".
БЛОК ПРОГРАММ ПК "РУСЬ" "РАСЧЕТ ПЛАТЫ ЗА ВЫБРОСЫ ЗВ В АТМОСФЕРНЫЙ ВОЗДУХ, ОБРАЗУЮЩИХСЯ ПРИ СЖИГАНИИ ПНГ НА ФАКЕЛЬНЫХ УСТАНОВКАХ, В СООТВЕТСТВИИ С УСТАНОВЛЕННЫМ ЦЕЛЕВЫМ ЗНАЧЕНИЕМ ПОКАЗАТЕЛЯ СЖИГАНИЯ."
Расчет платы за выбросы ЗВ в атмосферный воздух, образующихся при сжигании ПНГ на факельных установках, в соответствии с установленным целевым значением показателя сжигания.
Программа реализует:
1) Методика расчета выбросов вредных веществ в атмосферу при сжигании попутного нефтяного газа на факельных установках. Приложение №2 к приказу Госкомэкологии России от 08.04.98 №199
2) Постановление Правительства РФ от 8 ноября 2012 г. №1148 «Об особенностях исчисления платы за выбросы загрязняющих веществ, образующихся при сжигании на факельных установках и (или) рассеивании попутного нефтяного газа»
3) Постановление Правительства РФ от 28 августа 1992г. №632 "Об утверждении Порядка определения платы и ее предельных размеров за загрязнение окружающей природной среды, размещение отходов, другие виды вредного воздействия" (с изменениями от 27 декабря 1994г., 14 июня 2001г.)
4) Инструктивно-методические указания по взиманию платы за загрязнение окружающей природной среды (в ред. Приказа Госкомэкологии РФ от 15.02.2000 №77) (с изм., несенными решением Верховного Суда РФ от 13.11.2007 №ГКПИ07-1000)
5) Постановление Правительства РФ от 12 июня 2003 г. N 344 "О нормативах платы за выбросы в атмосферный воздух загрязняющих веществ стационарными и передвижными источниками, сбросы загрязняющих веществ в поверхностные и подземные водные объекты, в том числе через централизованные системы водоотведения, размещение отходов производства и потребления" (С изменениями и дополнениями от: 1 июля 2005 г., 8 января 2009 г., 30 апреля, 26 декабря 2013 г.)
6) Приказ МПР РФ от 05.08.2013 г. №274 «Об утверждении инструктивно-методических указаний по взиманию платы за выбросы загрязняющих веществ, образующихся при сжигании на факельных установках и (или) рассеивании попутного нефтяного газа». Зарегистрировано в Минюсте РФ 17 декабря 2013 г. Регистрационный N 30622
6.1)Приказ Ростехнадзора от 05.04.2007 N 204 (ред. от 27.03.2008) "Об утверждении формы Расчета платы за негативное воздействие на окружающую среду и Порядка заполнения и представления формы Расчета платы за негативное воздействие на окружающую среду" (Зарегистрировано в Минюсте РФ 27.06.2007 N 9725)
6.2)Письмо Росприроднадзора от 25.10.2013 г. № ОД-06-01-36/15885 "О рекомендованной форме расчета платы за выбросы вредных веществ, образующихся при сжигании на факельных установках и (или) рассеивании попутного нефтяного газа"
6.3)Постановление Правительства РФ от 03.03.2017 N 255, с учетом изменений в Постановление Правительства №255 в соответствии с Постановлением Правительства РФ от 27 декабря 2019 г. N 1904 "О внесении изменений в постановление Правительства Российской Федерации от 3 марта 2017 г. N 255"
"Об исчислении и взимании платы за негативное воздействие на окружающую среду",
6.4) Приказ Минприроды России от 30.12.2019 N 899 "О внесении изменений в Приказ Министерства природных ресурсов и экологии Российской Федерации от 9 января 2017 г. N 3 "Об утверждении порядка представления декларации о плате за негативное воздействие на окружающую среду и ее формы"
6.5)Приказ Минприроды России от 08.12.2020 N 1030 "Об утверждении Порядка проведения собственниками объектов размещения отходов, а также лицами, во владении или в пользовании которых находятся объекты размещения отходов, мониторинга состояния и загрязнения окружающей среды на территориях объектов размещения отходов и в пределах их воздействия на окружающую среду"
(Зарегистрировано в Минюсте России 25.12.2020 N 61832)
- Примеры интерфейса формирования отчетной формы расчета платы за сжигание ПНГ
- Назначение программного комплексе ПК "Русь" "Расчет платы за выбросы ЗВ в атмосферный воздух, образующихся при сжигании ПНГ на факельных установках, в соответствии с установленным целевым значением показателя сжигания."
- Функциональные возможности и преимущества программного комплексе ПК "Русь" "Расчет платы за выбросы ЗВ в атмосферный воздух, образующихся при сжигании ПНГ на факельных установках, в соответствии с установленным целевым значением показателя сжигания."
- Нормативно-правовая основа построения программного комплексе ПК "Русь" "Расчет платы за выбросы ЗВ в атмосферный воздух, образующихся при сжигании ПНГ на факельных установках, в соответствии с установленным целевым значением показателя сжигания."
- Информационно-технологическое сопровождение (ИТС)
НАЗНАЧЕНИЕ:
Назначение программного модуля "Расчет платы за выбросы вредных (загрязняющих) веществ в атмосферный воздух, образующихся при сжигании попутного нефтяного газа на факельных установках, в соответствии с установленным целевым значением показателя сжигания ПНГ" ПК "Русь" – обеспечение ведения юридическими лицами и индивидуальными предпринимателями учета объемов добытого и сожженного ПНГ, расчет выбросов ЗВ при сжигании ПНГ, расчет платы за выбросы ЗВ в соответствии с действующим законодательством, как отдельно по каждому территориально обособленному подразделению либо филиалу (при их наличии), так и по юридическому лицу (индивидуальному предпринимателю) в целом, проверка достоверности представления и обработки информации в области контроля использования, утилизации, сжигания ПНГ в соответствии с установленным целевым значением показателя сжигания ПНГ по всей информационной вертикали.
ФУНКЦИОНАЛЬНЫЕ ВОЗМОЖНОСТИ И ПРЕИМУЩЕСТВА:
Программный модуль "Расчет платы за выбросы вредных (загрязняющих) веществ в атмосферный воздух, образующихся при сжигании попутного нефтяного газа на факельных установках, в соответствии с установленным целевым значением показателя сжигания ПНГ" ПК "Русь" позволяет обеспечить ведение учета объемов добытого и сожженного ПНГ, расчет выбросов ЗВ при сжигании ПНГ, расчет платы за выбросы ЗВ в соответствии с действующим законодательством, как отдельно по каждому территориально обособленному подразделению либо филиалу (при их наличии), так и по юридическому лицу (индивидуальному предпринимателю) в целом, проверка достоверности представления и обработки информации в области контроля использования, утилизации, сжигания ПНГ в соответствии с установленным целевым значением показателя сжигания ПНГ по всей информационной вертикали.
Программа позволяет произвести обобщение и формирование выходных отчетов в соответствии с нормативно-правовыми документами, в том числе произвести расчет прогнозируемых экономических рисков в случае принятия новых документов:
Программный модуль "Расчет платы за выбросы вредных (загрязняющих) веществ в атмосферный воздух, образующихся при сжигании попутного нефтяного газа на факельных установках, в соответствии с установленным целевым значением показателя сжигания ПНГ" ПК "Русь" позволяет вести базы данных по принципу "Одно окно".
В случае ведения одной базы данных любому пользователю, знакомому с компьютером, в любое время можно элементарно просто произвести расчет выбросов ЗВ при сжигании ПНГ, произвести расчет платы за выброс ЗВ в атмосферный воздух.
Необходимо один раз ввести в базу данных инвентаризационные данные, обеспечивая в последующем их актуализацию по принципу "Одно окно":
Программный модуль "Расчет платы за выбросы вредных (загрязняющих) веществ в атмосферный воздух, образующихся при сжигании попутного нефтяного газа на факельных установках, в соответствии с установленным целевым значением показателя сжигания ПНГ" ПК "Русь" передается индивидуальным предпринимателям и юридическим лицам при прямом ИТС сопровождении. В случае возникновения трудностей в рамках ИТС можно получить необходимую консультацию по "горячей линии" в информационно-аналитическом центре по информационно- технологическому сопровождению программных продуктов.
Простота программы позволяет, любому пользователю, знакомому с компьютером занести необходимые данные и сформировать необходимые отчеты и документацию.
Программный модуль "Расчет платы за выбросы вредных (загрязняющих) веществ в атмосферный воздух, образующихся при сжигании попутного нефтяного газа на факельных установках, в соответствии с установленным целевым значением показателя сжигания ПНГ" ПК "Русь" поставляется без ограничения количества пользователей, имеет удобный и понятный интерфейс.
Состав: многоуровневый с ограничением количества подразделений и объектов негативного воздействия. Реализован многопользовательский сетевой режим работы с использованием технологии клиент-сервер. Сетевой вариант комплекса поставляется без ограничения количества одновременно работающих пользователей.
Поставляется без ключей физической защиты.
Формат приема-передачи информации - ХМL.
НОРМАТИВНО-ПРАВОВАЯ ОСНОВА ПОСТРОЕНИЯ ПК "РУСЬ" "РАСЧЕТ ПЛАТЫ ЗА ВЫБРОСЫ ВРЕДНЫХ (ЗАГРЯЗНЯЮЩИХ) ВЕЩЕСТВ В АТМОСФЕРНЫЙ ВОЗДУХ, ОБРАЗУЮЩИХСЯ ПРИ СЖИГАНИИ ПОПУТНОГО НЕФТЯНОГО ГАЗА НА ФАКЕЛЬНЫХ УСТАНОВКАХ, В СООТВЕТСТВИИ С УСТАНОВЛЕННЫМ ЦЕЛЕВЫМ ЗНАЧЕНИЕМ ПОКАЗАТЕЛЯ СЖИГАНИЯ ПНГ":
- "Методика расчета выбросов вредных веществ в атмосферу при сжигании попутного нефтяного газа на факельных установках". СПб., 1998, Приложение №2 к приказу Госкомэкологии России от 08.04.98 №199
- Постановление Правительства РФ от 08.01.2009 г. №7 "О мерах по стимулированию сокращения загрязнения атмосферного воздуха продуктами сжигания попутного нефтяного газа на факельных установках"
- Постановление Правительства РФ от 28 августа 1992г. №632 "Об утверждении Порядка определения платы и ее предельных размеров за загрязнение окружающей природной среды, размещение отходов, другие виды вредного воздействия" (с изменениями от 27 декабря 1994г., 14 июня 2001г.)
- Инструктивно-методическими указания по взиманию платы за загрязнение окружающей природной среды (утв. Минприроды РФ 26 января 1993г.) (с изменениями от 15 февраля 2000г.)
- Постановление Правительства РФ от 12 июня 2003г. №344 "О нормативах платы за выбросы в атмосферный воздух загрязняющих веществ стационарными и передвижными источниками, сбросы загрязняющих веществ в поверхностные и подземные водные объекты, размещение отходов производства и потребления" (с изменениями от 1 июля 2005г., 8 января 2009г.)
- Постановление Правительства РФ от 1 июля 2005г. №410 "О внесении изменений в приложение №1 к постановлению Правительства Российской Федерации от 12 июня 2003г. №344"
- Постановление Правительства РФ от 8 ноября 2012 г. №1148 «Об особенностях исчисления платы за выбросы загрязняющих веществ, образующихся при сжигании на факельных установках и (или) рассеивании попутного нефтяного газа»
- Приказ МПР РФ от 05.08.2013 г. №274 «Об утверждении инструктивно-методических указаний по взиманию платы за выбросы загрязняющих веществ, образующихся при сжигании на факельных установках и (или) рассеивании попутного нефтяного газа». Зарегистрировано в Минюсте РФ 17 декабря 2013 г. Регистрационный N 30622
- Письмо Росприроднадзора от 25.10.2013 г. № ОД-06-01-36/15885 "О рекомендованной форме расчета платы за выбросы вредных веществ, образующихся при сжигании на факельных установках и (или) рассеивании попутного нефтяного газа"
- О внесении изменений в Положение об особенностях исчисления платы за выбросы загрязняющих веществ, образующихся при сжигании на факельных установках и (или) рассеивании попутного нефтяного газа, утвержденное постановлением Правительства Российской Федерации от 8 ноября 2012 г. № 1148
(Приведение в соответствие с положениями Федерального закона от 21.07.2014 № 219-ФЗ)
- Приказ Минприроды России от 08.12.2020 N 1030 "Об утверждении Порядка проведения собственниками объектов размещения отходов, а также лицами, во владении или в пользовании которых находятся объекты размещения отходов, мониторинга состояния и загрязнения окружающей среды на территориях объектов размещения отходов и в пределах их воздействия на окружающую среду"
(Зарегистрировано в Минюсте России 25.12.2020 N 61832)
ДЕКЛАРАЦИЯ О ПЛАТЕ ЗА НЕГАТИВНОЕ ВОЗДЕЙСТВИЕ НА ОКРУЖАЮЩУЮ СРЕДУ" :
ТИТУЛЬНЫЙ ЛИСТ :
РАСЧЕТ СУММЫ ПЛАТЕЖА, ПОДЛЕЖАЩЕЙ УПЛАТЕ В БЮДЖЕТ:
РАЗДЕЛ 1.1. РАСЧЕТ СУММЫ ПЛАТЫ ПО ОБЪЕКТУ НЕГАТИВНОГО ВОЗДЕЙСТВИЯ ЗА ВЫБРОСЫ ЗАГРЯЗНЯЮЩИХ В ВЕЩЕСТВ В АТМОСФЕРНЫЙ ВОЗДУХ ПРИ СЖИГАНИИ НА ФАКЕЛЬНЫХ УСТАНОВКАХ И (ИЛИ) РАССЕИВАНИИ ПОПУТНОГО НЕФТЯНОГО ГАЗА ПРИ НЕПРЕВЫШЕНИИ ИНТЕГРАЛЬНОГО ПОКАЗАТЕЛЯ СЖИГАНИЯ:
РАЗДЕЛ 1.2. РАСЧЕТ СУММЫ ПЛАТЫ ПО ОБЪЕКТУ НЕГАТИВНОГО ВОЗДЕЙСТВИЯ ЗА ВЫБРОСЫ ЗАГРЯЗНЯЮЩИХ В ВЕЩЕСТВ В АТМОСФЕРНЫЙ ВОЗДУХ ПРИ СЖИГАНИИ НА ФАКЕЛЬНЫХ УСТАНОВКАХ И (ИЛИ) РАССЕИВАНИИ ПОПУТНОГО НЕФТЯНОГО ГАЗА ПРИ ПРЕВЫШЕНИИ ИНТЕГРАЛЬНОГО ПОКАЗАТЕЛЯ СЖИГАНИЯ:
ПРИМЕРЫ ИНТЕРФЕЙСА ГЛАВНОГО ОКНА ПК "РУСЬ" "РАСЧЕТ ПЛАТЫ ЗА ВЫБРОСЫ ВРЕДНЫХ (ЗАГРЯЗНЯЮЩИХ) ВЕЩЕСТВ В АТМОСФЕРНЫЙ ВОЗДУХ, ОБРАЗУЮЩИХСЯ ПРИ СЖИГАНИИ ПОПУТНОГО НЕФТЯНОГО ГАЗА НА ФАКЕЛЬНЫХ УСТАНОВКАХ, В СООТВЕТСТВИИ С УСТАНОВЛЕННЫМ ЦЕЛЕВЫМ ЗНАЧЕНИЕМ ПОКАЗАТЕЛЯ СЖИГАНИЯ ПНГ":

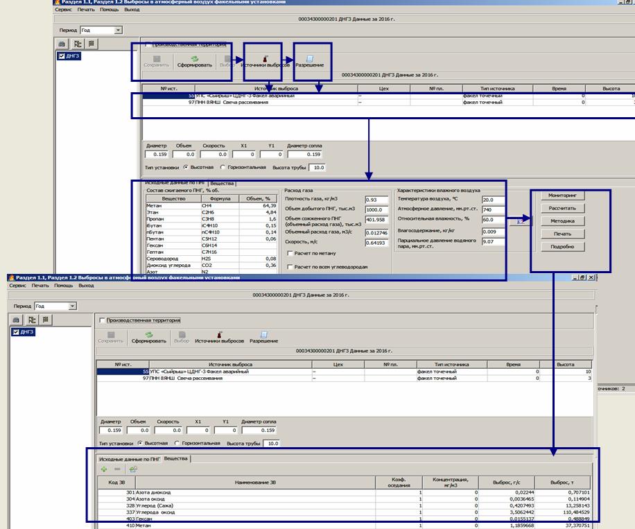
ПРИМЕРЫ ИНТЕРФЕЙСА "РАСЧЕТ ВЫБРОСОВ ВРЕДНЫХ ВЕЩЕСТВ В АТМОСФЕРУ ПРИ СЖИГАНИИ ПОПУТНОГО НЕФТЯНОГО ГАЗА НА ФАКЕЛЬНЫХ УСТАНОВКАХ" :
- Расчет выбросов вредных веществ в атмосферу при сжигании попутного нефтяного газа на факельных установках.
- "Методика расчета выбросов вредных веществ в атмосферу при сжигании попутного нефтяного газа на факельных установках". СПб., 1998, Приложение №2 к приказу Госкомэкологии России от 08.04.98 №199



ПРИМЕРЫ ИНТЕРФЕЙСА ФОРМИРОВАНИЯ ОТЧЕТНОЙ ФОРМЫ РАСЧЕТА ПЛАТЫ ЗА СЖИГАНИЕ ПНГ В СООТВЕТСТВИЕ с ПОСТАНОВЛЕНИЕМ ПРАВИТЕЛЬСТВА РФ ОТ 8 НОЯБРЯ 2012 Г. №1148 «ОБ ОСОБЕННОСТЯХ ИСЧИСЛЕНИЯ ПЛАТЫ ЗА ВЫБРОСЫ ЗАГРЯЗНЯЮЩИХ ВЕЩЕСТВ, ОБРАЗУЮЩИХСЯ ПРИ СЖИГАНИИ НА ФАКЕЛЬНЫХ УСТАНОВКАХ И (ИЛИ) РАССЕИВАНИИ ПОПУТНОГО НЕФТЯНОГО ГАЗА», С ПРИКАЗОМ МПР РФ ОТ 05.08.2013 Г. №274 «ОБ УТВЕРЖДЕНИИ ИНСТРУКТИВНО-МЕТОДИЧЕСКИХ УКАЗАНИЙ ПО ВЗИМАНИЮ ПЛАТЫ ЗА ВЫБРОСЫ ЗАГРЯЗНЯЮЩИХ ВЕЩЕСТВ, ОБРАЗУЮЩИХСЯ ПРИ СЖИГАНИИ НА ФАКЕЛЬНЫХ УСТАНОВКАХ И (ИЛИ) РАССЕИВАНИИ ПОПУТНОГО НЕФТЯНОГО ГАЗА». ЗАРЕГИСТРИРОВАНО В МИНЮСТЕ РФ 17 ДЕКАБРЯ 2013 Г. РЕГИСТРАЦИОННЫЙ N 30622, ПИСЬМОМ РОСПРИРОДНАДЗОРА ОТ 25.10.2013 Г. № ОД-06-01-36/15885 "О РЕКОМЕНДОВАННОЙ ФОРМЕ РАСЧЕТА ПЛАТЫ ЗА ВЫБРОСЫ ВРЕДНЫХ ВЕЩЕСТВ, ОБРАЗУЮЩИХСЯ ПРИ СЖИГАНИИ НА ФАКЕЛЬНЫХ УСТАНОВКАХ И (ИЛИ) РАССЕИВАНИИ ПОПУТНОГО НЕФТЯНОГО ГАЗА" ПРИ ИСПОЛЬЗОВАНИИ ПРОГРАММНОГО МОДУЛЯ "РАСЧЕТ ПЛАТЫ ЗА ВЫБРОСЫ ВРЕДНЫХ (ЗАГРЯЗНЯЮЩИХ) ВЕЩЕСТВ В АТМОСФЕРНЫЙ ВОЗДУХ, ОБРАЗУЮЩИХСЯ ПРИ СЖИГАНИИ ПОПУТНОГО НЕФТЯНОГО ГАЗА НА ФАКЕЛЬНЫХ УСТАНОВКАХ, В СООТВЕТСТВИИ С УСТАНОВЛЕННЫМ ЦЕЛЕВЫМ ЗНАЧЕНИЕМ ПОКАЗАТЕЛЯ СЖИГАНИЯ ПНГ":





Выгрузка расчета платы за негативное воздействие на окружающую среду в формате XML (Extensible Markup Language - расширенного языка разметки, являющегося подмножеством SGML (Standard Generalized Markup Language) стандарта ISO 8879) согласно образцу, утвержденным Приказом №204 и расположенному на сайте Федеральной службы по экологическому, технологическому и атомному надзору по адресу: http://www.gosnadzor.ru/.

РАСПРЕДЕЛЕННАЯ МОДЕЛЬ ИНФОРМАЦИОННЫХ ПОТОКОВ ПК "РУСЬ", ГИАС "ЭКОБЕЗОПАСНОСТЬ", ПОСТРОЕНИЕ ВЕРТИКАЛЬНО-ИНТЕГРИРОВАННЫХ ИНФОРМАЦИОННЫХ СИСТЕМ


Программные комплексы ГИАС "Экобезопасность" (ПК ГИАС "Экобезопасность") и "Русь" (ПК "Русь"), используют клиент-серверную технологию доступа к данным и позволяют построить распределенную систему сбора и обработки информации, используя локальные вычислительные сети, глобальную сеть Интернет и беспроводные сети передачи данных, как по отдельности, так и в различных сочетаниях.
ПК ГИАС "Экобезопасность", "Русь" обеспечивает подключение неограниченного количества рабочих станций для ввода, анализа и обработки информации.
Количество одновременно подключенных рабочих станций определяется характеристиками сервера БД ГИАС "Экобезопасность", "Русь" и возможностями операционной системы установленной на сервере.
Подключение локальных рабочих станций
Для обеспечения функционирования локальных рабочих станций необходимо организовать их подключение к локальной вычислительной сети (ЛВС), к которой имеет доступ сервер БД ГИАС "Экобезопасность", "Русь". На локальных рабочих станциях должен быть установлен клиент FireBird и клиентская часть ПК ГИАС "Экобезопасность", ПК "Русь".
Возможно два варианта установки:
Централизованный:
- устанавливается сервер БД ГИАС "Экобезопасность", "Русь",
- ПК ГИАС "Экобезопасность", ПК "Русь" устанавливается непосредственно на сервер БД ГИАС "Экобезопасность", "Русь",
- средствами операционной системы на сервере обеспечивается доступ для чтения/записи к папке, в которую установлен ПК ГИАС "Экобезопасность", ПК "Русь" для пользователей рабочих станций,
- на рабочих станциях устанавливается только клиент FireBird, а ПК ГИАС "Экобезопасность", ПК "Русь" они запускают непосредственно с сервера.
Достоинством такого метода является упрощение процедуры обновления ПК "ГИАС", ПК "Русь", т.к. обновленную версию ПК требуется устанавливать только на одном компьютере (на сервере). Недостаток – наличие доступного для чтения/записи сетевого ресурса, что может противоречить принятой политике безопасности.
Распределенный
- устанавливается сервер БД ГИАС "Экобезопасность", "Русь",
- на рабочих станциях устанавливается клиент FireBird и клиентская часть ПК ГИАС "Экобезопасность", ПК "Русь",
- на каждой рабочей станции запускается локальная копия ПК ГИАС "Экобезопасность", ПК "Русь" работающая на общую базу данных.
Достоинством такого метода является отсутствие доступного для чтения/записи сетевого ресурса. Недостаток – необходимость обновления ПК ГИАС "Экобезопасность", ПК "Русь" на каждой рабочей станции индивидуально.
Настройка ПК ГИАС "Экобезопасность", ПК "Русь" для работы с локальными рабочими станциями описана в руководстве пользователя.
Подключение удаленных рабочих станций
Для подключения удаленных рабочих станций необходимо организовать доступ к серверу БД ГИАС "Экобезопасность", "Русь" из глобальной сети Интернет, а так же доступ к сети Интернет каждой удаленной рабочей станции. Сервер БД ГИАС "Экобезопасность", "Русь" должен иметь статический IP адрес в сети Интернет.
На сервере БД ГИАС "Экобезопасность", "Русь" средствами операционной системы сервера обеспечивается доступ к порту 3050 из глобальной сети Интернет.
На удаленных рабочих станциях устанавливается клиент FireBird и клиентская часть ПК ГИАС "Экобезопасность", ПК "Русь".
Настройка ПК производится в соответствии с руководством пользователя за исключением настройки пути к базе данных.
Для обеспечения подключения удаленной рабочей станции к БД ГИАС "Экобезопасность", "Русь" (при условии обеспечения доступа рабочей станции к сети Интернет) в конфигурационном файле riasp.ini для ПК ГИАС "Экобезопасность" или rus.ini для ПК "Русь" необходимо произвести изменение параметра DBNAME в секции. По умолчанию значение этого параметра имеет вид:
[DBPARAMS]
DBNAME=[сетевое имя сервера]:[локальный путь к файлу базы данных],
Например:
[DBPARAMS]
DBNAME=Mainserver:c:\AI\2tp.gdb
Необходимо вместо сетевого имени сервера указать его статический IP адрес в сети Интернет, а именно:
[DBPARAMS]
DBNAME=[IP адрес сервера]:[локальный путь к файлу базы данных],
Например:
[DBPARAMS]
DBNAME=192.168.2.45:c:\AI\2tp.gdb
ПК ГИАС "Экобезопасность", ПК "Русь" запускается локально на каждой удаленной рабочей станции и работает на общую БД ГИАС "Экобезопасность", "Русь".
Подключение мобильных рабочих станций
Для работы мобильных рабочих станций необходима установка сервера БД ГИАС "Экобезопасность", "Русь" с подключением его к беспроводной сети передачи данных (например WI-FI), установка клиента FireBird на мобильной рабочей станции и установка на ней клиентской части ПК ГИАС "Экобезопасность", ПК "Русь", а так же обеспечение устойчивого подключения мобильной рабочей станции к беспроводной сети передачи данных.
В зависимости от типа используемой беспроводной сети и организации доступа настройка подключения осуществляется аналогично подключению локальной рабочей станции (в случае подключения к локальной беспроводной сети), либо как удаленной рабочей станции (в случае беспроводного подключения к глобальной сети Интернет).
ПК ГИАС "Экобезопасность", ПК "Русь" запускается локально на каждой мобильной рабочей станции и работает на общую БД ГИАС "Экобезопасность", "Русь".
|
| |
|